이 콘텐츠는 선택한 언어로 제공되지 않습니다.

3.7. Adding a Service to a WSDL File


The HelloWorldArtifacts.wsdl file is added to a service when you create a BPEL process file. A default service is already defined in this WSDL file. However, if you want to add your own service, follow the steps below:
  1. Open the file HelloWorldArtifacts.wsdl in the HelloWorld project.
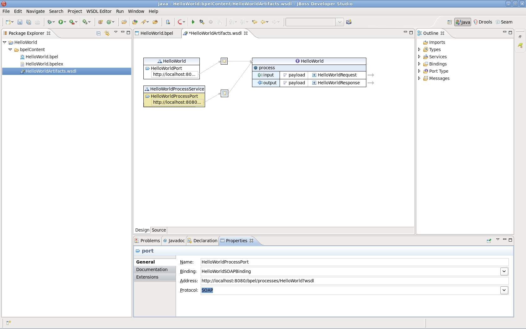
  2. Right-click the WSDL editor and select the Add Service option. A new service should appear in the editor. Name it HelloWorldProcessService. It has the Port named NewPort. Select it, right-click on it and rename it to HelloWorldProcessPort in the Properties view.
    Properties view

    Figure 3.8. Diagram 1

  3. Right-click in the whitespace of the WSDL editor and select the Add Binding option. A new Binding component will appear in the editor. Name it HelloWorldSOAPBinding. Select it, and in the General tab of the Properties view and select HelloWorld as a port type in the PortType field.
  4. Click on the Generate Binding Content... button to open the Binding Wizard.
  5. In the wizard, select SOAP as the Protocol. Click the Finish button to close the wizard.
    Diagram

    Figure 3.9. Diagram 2

  6. Click the HelloWorldProcessPort property in the General section of the Properties view.
  7. Select HelloWorldSOAPBinding in the Binding combobox.
  8. Address field

    Figure 3.10. Diagram 3

Red Hat logoGithubredditYoutubeTwitter

자세한 정보

평가판, 구매 및 판매

커뮤니티

Red Hat 문서 정보

Red Hat을 사용하는 고객은 신뢰할 수 있는 콘텐츠가 포함된 제품과 서비스를 통해 혁신하고 목표를 달성할 수 있습니다. 최신 업데이트를 확인하세요.

보다 포괄적 수용을 위한 오픈 소스 용어 교체

Red Hat은 코드, 문서, 웹 속성에서 문제가 있는 언어를 교체하기 위해 최선을 다하고 있습니다. 자세한 내용은 다음을 참조하세요.Red Hat 블로그.

Red Hat 소개

Red Hat은 기업이 핵심 데이터 센터에서 네트워크 에지에 이르기까지 플랫폼과 환경 전반에서 더 쉽게 작업할 수 있도록 강화된 솔루션을 제공합니다.

Theme

© 2026 Red Hat
맨 위로 이동