1장. Red Hat Advanced Cluster Security for Kubernetes 아키텍처


Red Hat Advanced Cluster Security for Kubernetes 아키텍처 및 개념에 대해 알아보십시오.

1.1. Red Hat Advanced Cluster Security for Kubernetes 아키텍처 개요

RHACS(Red Hat Advanced Cluster Security for Kubernetes)는 대규모 배포를 지원하는 분산 아키텍처를 사용하며 기본 OpenShift Container Platform 또는 Kubernetes 노드에 미치는 영향을 최소화하기 위해 최적화되었습니다.

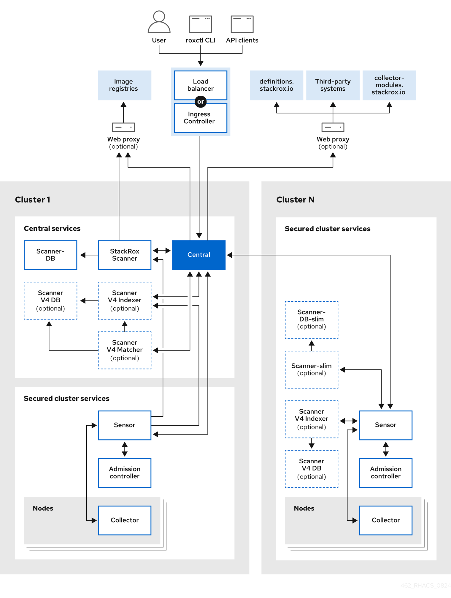
RHACS 아키텍처

다음 그림에서는 StackRox 스캐너 및 스캐너 V4 구성 요소가 있는 아키텍처를 보여줍니다. scanner V4 설치는 선택 사항이지만 추가 이점을 제공합니다.

Red Hat Advanced Cluster Security for Kubernetes 아키텍처

OpenShift Container Platform 또는 Kubernetes 클러스터에서 RHACS를 컨테이너 세트로 설치합니다. RHACS에는 다음 서비스가 포함되어 있습니다.

  • 하나의 클러스터에 설치하는 중앙 서비스
  • RHACS에서 보호하려는 각 클러스터에 설치하는 보안 클러스터 서비스

이러한 기본 서비스 외에도 RHACS는 다른 외부 구성 요소와 상호 작용하여 클러스터의 보안을 강화합니다.

1.1.1. 설치 차이점

Operator를 사용하여 OpenShift Container Platform에 RHACS를 설치할 때 RHACS는 모든 보안 클러스터에 간단한 버전의 스캐너를 설치합니다. 경량 스캐너를 사용하면 통합 OpenShift 이미지 레지스트리에서 이미지를 스캔할 수 있습니다. 기본값 과 함께 Helm 설치 방법을 사용하여 OpenShift Container Platform 또는 Kubernetes에 RHACS를 설치하면 간단한 스캐너 버전이 설치되지 않습니다. Helm을 사용하여 보안 클러스터에 경량 스캐너를 설치하려면 scanner.disable=false 매개변수를 설정해야 합니다. roxctl 설치 방법을 사용하여 경량 스캐너를 설치할 수 없습니다.

Red Hat logoGithubredditYoutubeTwitter

자세한 정보

평가판, 구매 및 판매

커뮤니티

Red Hat 문서 정보

Red Hat을 사용하는 고객은 신뢰할 수 있는 콘텐츠가 포함된 제품과 서비스를 통해 혁신하고 목표를 달성할 수 있습니다. 최신 업데이트를 확인하세요.

보다 포괄적 수용을 위한 오픈 소스 용어 교체

Red Hat은 코드, 문서, 웹 속성에서 문제가 있는 언어를 교체하기 위해 최선을 다하고 있습니다. 자세한 내용은 다음을 참조하세요.Red Hat 블로그.

Red Hat 소개

Red Hat은 기업이 핵심 데이터 센터에서 네트워크 에지에 이르기까지 플랫폼과 환경 전반에서 더 쉽게 작업할 수 있도록 강화된 솔루션을 제공합니다.

Theme

© 2026 Red Hat
맨 위로 이동