1장. Red Hat Advanced Cluster Security for Kubernetes 아키텍처


Red Hat Advanced Cluster Security for Kubernetes 아키텍처 및 개념에 대해 알아보십시오.

1.1. Red Hat Advanced Cluster Security for Kubernetes 아키텍처 개요

RHACS(Red Hat Advanced Cluster Security for Kubernetes)는 대규모 배포를 지원하는 분산 아키텍처를 사용하며 기본 OpenShift Container Platform 또는 Kubernetes 노드에 미치는 영향을 최소화하기 위해 최적화되었습니다.

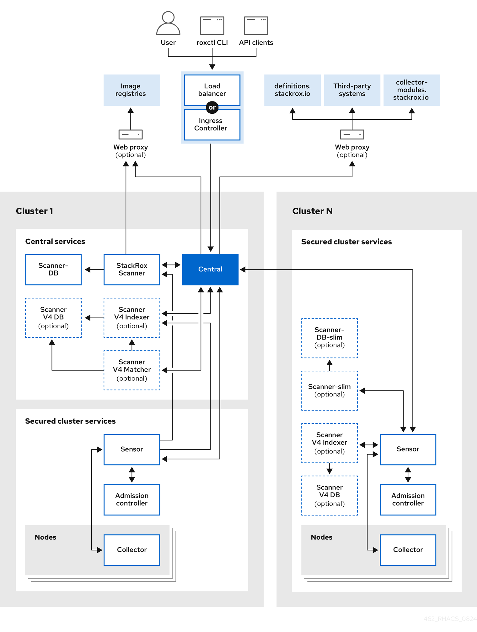
RHACS 아키텍처

다음 그래픽은 스캐너 구성 요소를 포함한 제품 아키텍처를 보여줍니다.

OpenShift Container Platform 또는 Kubernetes 클러스터에서 RHACS를 컨테이너 세트로 설치합니다. RHACS에는 다음 서비스가 포함되어 있습니다.

  • 하나의 클러스터에 설치하는 중앙 서비스
  • RHACS에서 보호하려는 각 클러스터에 설치하는 보안 클러스터 서비스

이러한 기본 서비스 외에도 RHACS는 다른 외부 구성 요소와 상호 작용하여 클러스터의 보안을 강화합니다.

RHACS Operator 또는 secured-cluster-services Helm 차트와 함께 Helm을 사용하여 OpenShift Container Platform에 RHACS를 설치하는 경우 RHACS는 모든 보안 클러스터에 StackRox 스캐너 및 스캐너 V4 구성 요소를 설치합니다. 이를 통해 통합 OpenShift 이미지 레지스트리 또는 위임된 스캔이 활성화된 경우 RHACS가 통합되는 레지스트리에서 이미지를 스캔할 수 있습니다. 보안 클러스터에 StackRox 스캐너 또는 스캐너 V4를 설치하지 않도록 선택하고 Central이 설치된 클러스터에만 설치할 수 있습니다. 자세한 내용은 "스캐너 V4 활성화"를 참조하십시오.

맨 위로 이동
Red Hat logoGithubredditYoutubeTwitter

자세한 정보

평가판, 구매 및 판매

커뮤니티

Red Hat 문서 정보

Red Hat을 사용하는 고객은 신뢰할 수 있는 콘텐츠가 포함된 제품과 서비스를 통해 혁신하고 목표를 달성할 수 있습니다. 최신 업데이트를 확인하세요.

보다 포괄적 수용을 위한 오픈 소스 용어 교체

Red Hat은 코드, 문서, 웹 속성에서 문제가 있는 언어를 교체하기 위해 최선을 다하고 있습니다. 자세한 내용은 다음을 참조하세요.Red Hat 블로그.

Red Hat 소개

Red Hat은 기업이 핵심 데이터 센터에서 네트워크 에지에 이르기까지 플랫폼과 환경 전반에서 더 쉽게 작업할 수 있도록 강화된 솔루션을 제공합니다.

Theme

© 2026 Red Hat