이 콘텐츠는 선택한 언어로 제공되지 않습니다.

Chapter 9. Integrating identity providers


An Identity Broker is an intermediary service connecting service providers with identity providers. The identity broker creates a relationship with an external identity provider to use the provider’s identities to access the internal services the service provider exposes.

From a user perspective, identity brokers provide a user-centric, centralized way to manage identities for security domains and realms. You can link an account with one or more identities from identity providers or create an account based on the identity information from them.

An identity provider derives from a specific protocol used to authenticate and send authentication and authorization information to users. It can be:

  • A social provider such as Facebook, Google, or Twitter.
  • A business partner whose users need to access your services.
  • A cloud-based identity service you want to integrate.

Typically, Red Hat build of Keycloak bases identity providers on the following protocols:

  • SAML v2.0
  • OpenID Connect v1.0
  • OAuth v2.0

9.1. Brokering overview

When using Red Hat build of Keycloak as an identity broker, Red Hat build of Keycloak does not force users to provide their credentials to authenticate in a specific realm. Red Hat build of Keycloak displays a list of identity providers from which they can authenticate.

If you configure a default identity provider, Red Hat build of Keycloak redirects users to the default provider.

Note

Different protocols may require different authentication flows. All the identity providers supported by Red Hat build of Keycloak use the following flow.

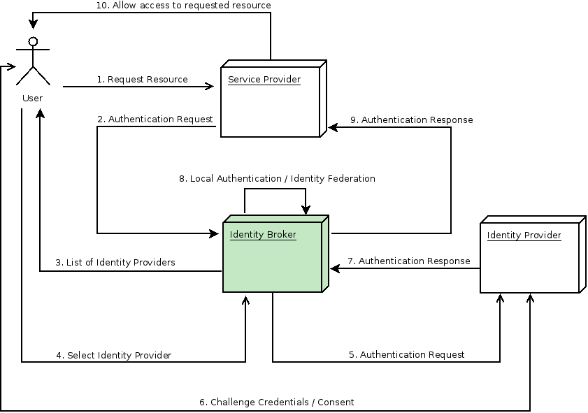
Identity broker flow

Identity broker flow

  1. The unauthenticated user requests a protected resource in a client application.
  2. The client application redirects the user to Red Hat build of Keycloak to authenticate.
  3. Red Hat build of Keycloak displays the login page with a list of identity providers configured in a realm.
  4. The user selects one of the identity providers by clicking its button or link.
  5. Red Hat build of Keycloak issues an authentication request to the target identity provider requesting authentication and redirects the user to the identity provider’s login page. The administrator has already set the connection properties and other configuration options for the Admin Console’s identity provider.
  6. The user provides credentials or consents to authenticate with the identity provider.
  7. Upon successful authentication by the identity provider, the user redirects back to Red Hat build of Keycloak with an authentication response. Usually, the response contains a security token used by Red Hat build of Keycloak to trust the identity provider’s authentication and retrieve user information.
  8. Red Hat build of Keycloak checks if the response from the identity provider is valid. If valid, Red Hat build of Keycloak imports and creates a user if the user does not already exist. Red Hat build of Keycloak may ask the identity provider for further user information if the token does not contain that information. This behavior is identity federation. If the user already exists, Red Hat build of Keycloak may ask the user to link the identity returned from the identity provider with the existing account. This behavior is account linking. With Red Hat build of Keycloak, you can configure Account linking and specify it in the First Login Flow. At this step, Red Hat build of Keycloak authenticates the user and issues its token to access the requested resource in the service provider.
  9. When the user authenticates, Red Hat build of Keycloak redirects the user to the service provider by sending the token previously issued during the local authentication.
  10. The service provider receives the token from Red Hat build of Keycloak and permits access to the protected resource.

Variations of this flow are possible. For example, the client application can request a specific identity provider rather than displaying a list of them, or you can set Red Hat build of Keycloak to force users to provide additional information before federating their identity.

At the end of the authentication process, Red Hat build of Keycloak issues its token to client applications. Client applications are separate from the external identity providers, so they cannot see the client application’s protocol or how they validate the user’s identity. The provider only needs to know about Red Hat build of Keycloak.

9.2. Default Identity Provider

Red Hat build of Keycloak can redirect to an identity provider rather than displaying the login form. To enable this redirection:

Procedure

  1. Click Authentication in the menu.
  2. Click the Browser flow.
  3. Click the gear icon ⚙️ on the Identity Provider Redirector row.
  4. Set Default Identity Provider to the identity provider you want to redirect users to.

If Red Hat build of Keycloak does not find the configured default identity provider, the login form is displayed.

This authenticator is responsible for processing the kc_idp_hint query parameter. See the client suggested identity provider section for more information.

9.3. General configuration

The foundations of the identity broker configuration are identity providers (IDPs). Red Hat build of Keycloak creates identity providers for each realm and enables them for every application by default. Users from a realm can use any of the registered identity providers when signing in to an application.

Procedure

  1. Click Identity Providers in the menu.

    Identity Providers

    Identity Providers

  2. Select an identity provider. Red Hat build of Keycloak displays the configuration page for the identity provider you selected.

    Add Facebook identity Provider

    Add Facebook Identity Provider

    When you configure an identity provider, the identity provider appears on the Red Hat build of Keycloak login page as an option. You can place custom icons on the login screen for each identity provider. See custom icons for more information.

    IDP login page

    identity provider login page

    Social
    Social providers enable social authentication in your realm. With Red Hat build of Keycloak, users can log in to your application using a social network account. Supported providers include Twitter, Facebook, Google, LinkedIn, Instagram, Microsoft, PayPal, Openshift v3, GitHub, GitLab, Bitbucket, and Stack Overflow.
    Protocol-based
    Protocol-based providers rely on specific protocols to authenticate and authorize users. Using these providers, you can connect to any identity provider compliant with a specific protocol. Red Hat build of Keycloak provides support for SAML v2.0 and OpenID Connect v1.0 protocols. You can configure and broker any identity provider based on these open standards.

Although each type of identity provider has its configuration options, all share a common configuration. The following configuration options available:

Expand
Table 9.1. Common Configuration
ConfigurationDescription

Alias

The alias is a unique identifier for an identity provider and references an internal identity provider. Red Hat build of Keycloak uses the alias to build redirect URIs for OpenID Connect protocols that require a redirect URI or callback URL to communicate with an identity provider. All identity providers must have an alias. Alias examples include facebook, google, and idp.acme.com.

Enabled

Toggles the provider ON or OFF.

Hide on Login Page

When ON, Red Hat build of Keycloak does not display this provider as a login option on the login page. Clients can request this provider by using the 'kc_idp_hint' parameter in the URL to request a login.

Account Linking Only

When ON, Red Hat build of Keycloak links existing accounts with this provider. This provider cannot log users in, and Red Hat build of Keycloak does not display this provider as an option on the login page.

Store Tokens

When ON, Red Hat build of Keycloak stores tokens from the identity provider.

Stored Tokens Readable

When ON, users can retrieve the stored identity provider token. This action also applies to the broker client-level role read token.

Trust Email

When ON, Red Hat build of Keycloak trusts email addresses from the identity provider. If the realm requires email validation, users that log in from this identity provider do not need to perform the email verification process.

GUI Order

The sort order of the available identity providers on the login page.

Verify essential claim

When ON, ID tokens issued by the identity provider must have a specific claim, otherwise, the user can not authenticate through this broker

Essential claim

When Verify essential claim is ON, the name of the JWT token claim to filter (match is case sensitive)

Essential claim value

When Verify essential claim is ON, the value of the JWT token claim to match (supports regular expression format)

First Login Flow

The authentication flow Red Hat build of Keycloak triggers when users use this identity provider to log into Red Hat build of Keycloak for the first time.

Post Login Flow

The authentication flow Red Hat build of Keycloak triggers when a user finishes logging in with the external identity provider.

Sync Mode

Strategy to update user information from the identity provider through mappers. When choosing legacy, Red Hat build of Keycloak used the current behavior. Import does not update user data and force updates user data when possible. See Identity Provider Mappers for more information.

Case-sensitive username

If enabled, the original username from the identity provider is kept as is when federating users. Otherwise, the username from the identity provider is lower-cased and might not match the original value if it is case-sensitive. This setting only affects the username associated with the federated identity as usernames in the server are always in lower-case.

9.4. Social Identity Providers

A social identity provider can delegate authentication to a trusted, respected social media account. Red Hat build of Keycloak includes support for social networks such as Google, Facebook, Twitter, GitHub, LinkedIn, Microsoft, and Stack Overflow.

9.4.1. Bitbucket

To log in with Bitbucket, perform the following procedure.

Procedure

  1. Click Identity Providers in the menu.
  2. From the Add provider list, select Bitbucket.

    Add identity provider

    Add Identity Provider

  3. Copy the value of Redirect URI to your clipboard.
  4. In a separate browser tab, perform the OAuth on Bitbucket Cloud process. When you click Add Consumer:

    1. Paste the value of Redirect URI into the Callback URL field.
    2. Ensure you select Email and Read in the Account section to permit your application to read email.
  5. Note the Key and Secret values Bitbucket displays when you create your consumer.
  6. In Red Hat build of Keycloak, paste the value of the Key into the Client ID field.
  7. In Red Hat build of Keycloak, paste the value of the Secret into the Client Secret field.
  8. Click Add.

9.4.2. Facebook

Procedure

  1. Click Identity Providers in the menu.
  2. From the Add provider list, select Facebook.

    Add identity provider

    Add Identity Provider

  3. Copy the value of Redirect URI to your clipboard.
  4. In a separate browser tab, open the Meta for Developers.

    1. Click My Apps.
    2. Select Create App.

      Add a use case

      Add a use case

    3. Select Other.

      Select an app type

      Select an app type

    4. Select Consumer.

      Create an app

      Create an app

    5. Fill in all required fields.
    6. Click Create app. Meta then brings you to the dashboard.

      Add a product

      Add Product

    7. Click Set Up in the Facebook Login box.
    8. Select Web.
    9. Enter the Redirect URI’s value into the Site URL field and click Save.
    10. In the navigation panel, select App settings - Basic.
    11. Click Show in the App Secret field.
    12. Note the App ID and the App Secret.
  5. Enter the App ID and App Secret values from your Facebook app into the Client ID and Client Secret fields in Red Hat build of Keycloak.
  6. Click Add
  7. Enter the required scopes into the Default Scopes field. By default, Red Hat build of Keycloak uses the email scope. See Graph API for more information about Facebook scopes.

Red Hat build of Keycloak sends profile requests to graph.facebook.com/me?fields=id,name,email,first_name,last_name by default. The response contains the id, name, email, first_name, and last_name fields only. To fetch additional fields from the Facebook profile, add a corresponding scope and add the field name in the Additional user’s profile fields configuration option field.

9.4.3. GitHub

To log in with GitHub, perform the following procedure.

Procedure

  1. Click Identity Providers in the menu.
  2. From the Add provider list, select Github.

    Add identity provider

    Add Identity Provider

  3. Copy the value of Redirect URI to your clipboard.
  4. In a separate browser tab, create an OAUTH app.

    1. Enter the value of Redirect URI into the Authorization callback URL field when creating the app.
    2. Note the Client ID and Client secret on the management page of your OAUTH app.
  5. In Red Hat build of Keycloak, paste the value of the Client ID into the Client ID field.
  6. In Red Hat build of Keycloak, paste the value of the Client secret into the Client Secret field.
  7. Click Add.

9.4.4. GitLab

Procedure

  1. Click Identity Providers in the menu.
  2. From the Add provider list, select GitLab.

    Add identity provider

    Add Identity Provider

  3. Copy the value of Redirect URI to your clipboard.
  4. In a separate browser tab, add a new GitLab application.

    1. Use the Redirect URI in your clipboard as the Redirect URI.
    2. Note the Application ID and Secret when you save the application.
  5. In Red Hat build of Keycloak, paste the value of the Application ID into the Client ID field.
  6. In Red Hat build of Keycloak, paste the value of the Secret into the Client Secret field.
  7. Click Add.

9.4.5. Google

Procedure

  1. Click Identity Providers in the menu.
  2. From the Add provider list, select Google.

    Add identity provider

    Add Identity Provider

  3. Copy the value of Redirect URI to your clipboard.
  4. In a separate browser tab open the Google Cloud Platform console.
  5. In the Google dashboard for your Google app, in the Navigation menu on the left side, hover over APIs & Services and then click on the OAuth consent screen option. Create a consent screen, ensuring that the user type of the consent screen is External.
  6. In the Google dashboard:

    1. Click the Credentials menu.
    2. Click CREATE CREDENTIALS - OAuth Client ID.
    3. From the Application type list, select Web application.
    4. Use the Redirect URI in your clipboard as the Authorized redirect URIs
    5. Click Create.
    6. Note Your Client ID and Your Client secret.
  7. In Red Hat build of Keycloak, paste the value of the Your Client ID into the Client ID field.
  8. In Red Hat build of Keycloak, paste the value of the Your Client secret into the Client Secret field.
  9. Click Add
  10. Enter the required scopes into the Default Scopes field. By default, Red Hat build of Keycloak uses the following scopes: openid profile email. See the OAuth Playground for a list of Google scopes.
  11. To restrict access to your GSuite organization’s members only, enter the G Suite domain into the Hosted Domain field.
  12. Click Save.

9.4.6. Instagram

Procedure

  1. Click Identity Providers in the menu.
  2. From the Add provider list, select Instagram.

    Add identity provider

    Add Identity Provider

  3. Copy the value of Redirect URI to your clipboard.
  4. In a separate browser tab, open the Meta for Developers.

    1. Click My Apps.
    2. Select Create App.

      Add a use case

      Add a use case

    3. Select Other.

      Select an app type

      Select an app type

    4. Select Consumer.

      Create an app

      Create an app

    5. Fill in all required fields.
    6. Click Create app. Meta then brings you to the dashboard.
    7. In the navigation panel, select App settings - Basic.
    8. Select + Add Platform at the bottom of the page.
    9. Click [Website].
    10. Enter a URL for your site.

      Add a product

      Add Product

    11. Select Dashboard from the menu.
    12. Click Set Up in the Instagram Basic Display box.
    13. Click Create New App.

      Create a New Instagram App ID

      Create a New Instagram App ID

    14. Enter a value into the Display name field.

      Set up the app

      Setup the App

    15. Paste the Redirect URL from Red Hat build of Keycloak into the Valid OAuth Redirect URIs field.
    16. Paste the Redirect URL from Red Hat build of Keycloak into the Deauthorize Callback URL field.
    17. Paste the Redirect URL from Red Hat build of Keycloak into the Data Deletion Request URL field.
    18. Click Show in the Instagram App Secret field.
    19. Note the Instagram App ID and the Instagram App Secret.
    20. Click App Review - Requests.
    21. Follow the instructions on the screen.
  5. In Red Hat build of Keycloak, paste the value of the Instagram App ID into the Client ID field.
  6. In Red Hat build of Keycloak, paste the value of the Instagram App Secret into the Client Secret field.
  7. Click Add.

9.4.7. LinkedIn

Procedure

  1. Click Identity Providers in the menu.
  2. From the Add provider list, select LinkedIn.

    Add identity provider

    Add Identity Provider

  3. Copy the value of Redirect URI to your clipboard.
  4. In a separate browser tab, create an app in the LinkedIn developer portal.

    1. After you create the app, click the Auth tab.
    2. Enter the value of Redirect URI into the Authorized redirect URLs for your app field.
    3. Note Your Client ID and Your Client Secret.
    4. Click the Products tab and Request access for the Sign In with LinkedIn using OpenID Connect product.
  5. In Red Hat build of Keycloak, paste the value of the Client ID into the Client ID field.
  6. In Red Hat build of Keycloak, paste the value of the Client Secret into the Client Secret field.
  7. Click Add.

9.4.8. Microsoft

Procedure

  1. Click Identity Providers in the menu.
  2. From the Add provider list, select Microsoft.

    Add identity provider

    Add Identity Provider

  3. Copy the value of Redirect URI to your clipboard.
  4. In a separate browser tab, register an app on Microsoft Azure under App registrations.

    1. In the Redirect URI section, select Web as a platform and paste the value of Redirect URI into the field.
    2. Find you application under App registrations and add a new client secret in the Certificates & secrets section.
    3. Note the Value of the created secret.
    4. Note the Application (client) ID in the Overview section.
  5. In Red Hat build of Keycloak, paste the value of the Application (client) ID into the Client ID field.
  6. In Red Hat build of Keycloak, paste the Value of the secret into the Client Secret field.
  7. Click Add.

9.4.9. OpenShift 3

Procedure

  1. Click Identity Providers in the menu.
  2. From the Add provider list, select Openshift v3.

    Add identity provider

    Add Identity Provider

  3. Copy the value of Redirect URI to your clipboard.
  4. Register your client using the oc command-line tool.

    $ oc create -f <(echo '
    kind: OAuthClient
    apiVersion: v1
    metadata:
     name: kc-client 
    1
    
    secret: "..." 
    2
    
    redirectURIs:
     - "http://www.example.com/" 
    3
    
    grantMethod: prompt 
    4
    
    ')
    Copy to Clipboard Toggle word wrap
1
The name of your OAuth client. Passed as client_id request parameter when making requests to <openshift_master>/oauth/authorize and <openshift_master>/oauth/token.
2
The secret Red Hat build of Keycloak uses for the client_secret request parameter.
3
The redirect_uri parameter specified in requests to <openshift_master>/oauth/authorize and <openshift_master>/oauth/token must be equal to (or prefixed by) one of the URIs in redirectURIs. You can obtain this from the Redirect URI field in the Identity Provider screen
4
The grantMethod Red Hat build of Keycloak uses to determine the action when this client requests tokens but has not been granted access by the user.
  1. In Red Hat build of Keycloak, paste the value of the Client ID into the Client ID field.
  2. In Red Hat build of Keycloak, paste the value of the Client Secret into the Client Secret field.
  3. Click Add.

9.4.10. OpenShift 4

Prerequisites

  1. A certificate of the OpenShift 4 instance stored in the Red Hat build of Keycloak Truststore.
  2. A Red Hat build of Keycloak server configured in order to use the truststore. For more information, see the Configuring a Truststore chapter.

Procedure

  1. Click Identity Providers in the menu.
  2. From the Add provider list, select Openshift v4.
  3. Enter the Client ID and Client Secret and in the Base URL field, enter the API URL of your OpenShift 4 instance. Additionally, you can copy the Redirect URI to your clipboard.

    Add identity provider

    Add Identity Provider

  4. Register your client, either via OpenShift 4 Console (Home API Explorer OAuth Client Instances) or using the oc command-line tool.

    $ oc create -f <(echo '
    kind: OAuthClient
    apiVersion: oauth.openshift.io/v1
    metadata:
     name: kc-client 
    1
    
    secret: "..." 
    2
    
    redirectURIs:
     - "<here you can paste the Redirect URI that you copied in the previous step>" 
    3
    
    grantMethod: prompt 
    4
    
    ')
    Copy to Clipboard Toggle word wrap
1
The name of your OAuth client. Passed as client_id request parameter when making requests to <openshift_master>/oauth/authorize and <openshift_master>/oauth/token. The name parameter must be the same in the OAuthClient object and the Red Hat build of Keycloak configuration.
2
The secret Red Hat build of Keycloak uses as the client_secret request parameter.
3
The redirect_uri parameter specified in requests to <openshift_master>/oauth/authorize and <openshift_master>/oauth/token must be equal to (or prefixed by) one of the URIs in redirectURIs. The easiest way to configure it correctly is to copy-paste it from Red Hat build of Keycloak OpenShift 4 Identity Provider configuration page (Redirect URI field).
4
The grantMethod Red Hat build of Keycloak uses to determine the action when this client requests tokens but has not been granted access by the user.

In the end you should see the OpenShift 4 Identity Provider on the login page of your Red Hat build of Keycloak instance. After clicking on it, you should be redirected to the OpenShift 4 login page.

Result

Result

See official OpenShift documentation for more information.

9.4.11. PayPal

Procedure

  1. Click Identity Providers in the menu.
  2. From the Add provider list, select PayPal.

    Add identity provider

    Add Identity Provider

  3. Copy the value of Redirect URI to your clipboard.
  4. In a separate browser tab, open the PayPal Developer applications area.

    1. Click Create App to create a PayPal app.
    2. Note the Client ID and Client Secret. Click the Show link to view the secret.
    3. Ensure Log in with PayPal is checked.
    4. Under Log in with PayPal click on Advanced Settings.
    5. Set the value of the Return URL field to the value of Redirect URI from Red Hat build of Keycloak. Note that the URL can not contain localhost. If you want to use Red Hat build of Keycloak locally, replace the localhost in the Return URL by 127.0.0.1 and then access Red Hat build of Keycloak using 127.0.0.1 in the browser instead of localhost.
    6. Ensure Full Name and Email fields are checked.
    7. Click Save and then Save Changes.
  5. In Red Hat build of Keycloak, paste the value of the Client ID into the Client ID field.
  6. In Red Hat build of Keycloak, paste the value of the Secret key 1 into the Client Secret field.
  7. Click Add.

9.4.12. Stack Overflow

Procedure

  1. Click Identity Providers in the menu.
  2. From the Add provider list, select Stack Overflow.

    Add identity provider

    Add Identity Provider

  3. In a separate browser tab, log into registering your application on Stack Apps.

    Register application

    Register Application

    1. Enter your application name into the Application Name field.
    2. Enter the OAuth domain into the OAuth Domain field.
    3. Click Register Your Application.

      Settings

      Settings

  4. Note the Client Id, Client Secret, and Key.
  5. In Red Hat build of Keycloak, paste the value of the Client Id into the Client ID field.
  6. In Red Hat build of Keycloak, paste the value of the Client Secret into the Client Secret field.
  7. In Red Hat build of Keycloak, paste the value of the Key into the Key field.
  8. Click Add.

9.4.13. Twitter

Prerequisites

  1. A Twitter developer account.

Procedure

  1. Click Identity Providers in the menu.
  2. From the Add provider list, select Twitter.

    Add identity provider

    Add Identity Provider

  3. Copy the value of Redirect URI to your clipboard.
  4. In a separate browser tab, create an app in Twitter Application Management.

    1. Enter App name and click Next.
    2. Note the value of API Key and API Key Secret and click App settings.
    3. In the User authentication settings section click on the Set up button.
    4. Select Web App as the Type of App.
    5. Paste the value of the Redirect URL into the Callback URI / Redirect URL field.
    6. The value for Website URL can be any valid URL except localhost.
    7. Click Save and then Done.
  5. In Red Hat build of Keycloak, paste the value of the API Key into the Client ID field.
  6. In Red Hat build of Keycloak, paste the value of the API Key Secret into the Client Secret field.
  7. Click Add.

9.5. OpenID Connect v1.0 identity providers

Red Hat build of Keycloak brokers identity providers based on the OpenID Connect protocol. These identity providers (IDPs) must support the Authorization Code Flow defined in the specification to authenticate users and authorize access.

Procedure

  1. Click Identity Providers in the menu.
  2. From the Add provider list, select OpenID Connect v1.0.

    Add identity provider

    Add Identity Provider

  3. Enter your initial configuration options. See General IDP Configuration for more information about configuration options.

    Expand
    Table 9.2. OpenID connect config
    ConfigurationDescription

    Authorization URL

    The authorization URL endpoint the OIDC protocol requires.

    Token URL

    The token URL endpoint the OIDC protocol requires.

    Logout URL

    The logout URL endpoint in the OIDC protocol. This value is optional.

    Backchannel Logout

    A background, out-of-band, REST request to the IDP to log out the user. Some IDPs perform logout through browser redirects only, as they may identify sessions using a browser cookie.

    User Info URL

    An endpoint the OIDC protocol defines. This endpoint points to user profile information.

    Client Authentication

    Defines the Client Authentication method Red Hat build of Keycloak uses with the Authorization Code Flow. In the case of JWT signed with a private key, Red Hat build of Keycloak uses the realm private key. In the other cases, define a client secret. See the Client Authentication specifications for more information.

    Client ID

    A realm acting as an OIDC client to the external IDP. The realm must have an OIDC client ID if you use the Authorization Code Flow to interact with the external IDP.

    Client Secret

    Client secret from an external vault. This secret is necessary if you are using the Authorization Code Flow.

    Client Assertion Signature Algorithm

    Signature algorithm to create JWT assertion as client authentication. In the case of JWT signed with private key or Client secret as jwt, it is required. If no algorithm is specified, the following algorithm is adapted. RS256 is adapted in the case of JWT signed with private key. HS256 is adapted in the case of Client secret as jwt.

    Client Assertion Audience

    The audience to use for the client assertion. The default value is the IDP’s token endpoint URL.

    Issuer

    Red Hat build of Keycloak validates issuer claims, in responses from the IDP, against this value.

    Default Scopes

    A list of OIDC scopes Red Hat build of Keycloak sends with the authentication request. The default value is openid. A space separates each scope.

    Prompt

    The prompt parameter in the OIDC specification. Through this parameter, you can force re-authentication and other options. See the specification for more details.

    Accepts prompt=none forward from client

    Specifies if the IDP accepts forwarded authentication requests containing the prompt=none query parameter. If a realm receives an auth request with prompt=none, the realm checks if the user is currently authenticated and returns a login_required error if the user has not logged in. When Red Hat build of Keycloak determines a default IDP for the auth request (using the kc_idp_hint query parameter or having a default IDP for the realm), you can forward the auth request with prompt=none to the default IDP. The default IDP checks the authentication of the user there. Because not all IDPs support requests with prompt=none, Red Hat build of Keycloak uses this switch to indicate that the default IDP supports the parameter before redirecting the authentication request.

    If the user is unauthenticated in the IDP, the client still receives a login_required error. If the user is authentic in the IDP, the client can still receive an interaction_required error if Red Hat build of Keycloak must display authentication pages that require user interaction. This authentication includes required actions (for example, password change), consent screens, and screens set to display by the first broker login flow or post broker login flow.

    Requires short state parameter

    This switch needs to be enabled if identity provider does not support long value of the state parameter sent in the initial OIDC authentication request (EG. more than 100 characters). In this case, Red Hat build of Keycloak will try to make shorter state parameter and may omit some client data to be sent in the initial request. This may result in the limited functionality in some very corner case scenarios (EG. in case that IDP redirects to Red Hat build of Keycloak with the error in the OIDC authentication response, Red Hat build of Keycloak might need to display error page instead of being able to redirect to the client in case that login session is expired).

    Validate Signatures

    Specifies if Red Hat build of Keycloak verifies signatures on the external ID Token signed by this IDP. If ON, Red Hat build of Keycloak must know the public key of the external OIDC IDP. For performance purposes, Red Hat build of Keycloak caches the public key of the external OIDC identity provider.

    Use JWKS URL

    This switch is applicable if Validate Signatures is ON. If Use JWKS URL is ON, Red Hat build of Keycloak downloads the IDP’s public keys from the JWKS URL. New keys download when the identity provider generates a new keypair. If OFF, Red Hat build of Keycloak uses the public key (or certificate) from its database, so when the IDP keypair changes, import the new key to the Red Hat build of Keycloak database as well.

    JWKS URL

    The URL pointing to the location of the IDP JWK keys. For more information, see the JWK specification. If you use an external Red Hat build of Keycloak as an IDP, you can use a URL such as http://broker-keycloak:8180/realms/test/protocol/openid-connect/certs if your brokered Red Hat build of Keycloak is running on http://broker-keycloak:8180 and its realm is test.

    Validating Public Key

    The public key in PEM format that Red Hat build of Keycloak uses to verify external IDP signatures. This key applies if Use JWKS URL is OFF.

    Validating Public Key Id

    This setting applies if Use JWKS URL is OFF. This setting specifies the ID of the public key in PEM format. Because there is no standard way for computing key ID from the key, external identity providers can use different algorithms from what Red Hat build of Keycloak uses. If this field’s value is not specified, Red Hat build of Keycloak uses the validating public key for all requests, regardless of the key ID sent by the external IDP. When ON, this field’s value is the key ID used by Red Hat build of Keycloak for validating signatures from providers and must match the key ID specified by the IDP.

You can import all this configuration data by providing a URL or file that points to OpenID Provider Metadata. If you connect to a Red Hat build of Keycloak external IDP, you can import the IDP settings from <root>/realms/{realm-name}/.well-known/openid-configuration. This link is a JSON document describing metadata about the IDP.

If you want to use Json Web Encryption (JWE) ID Tokens or UserInfo responses in the provider, the IDP needs to know the public key to use with Red Hat build of Keycloak. The provider uses the realm keys defined for the different encryption algorithms to decrypt the tokens. Red Hat build of Keycloak provides a standard JWKS endpoint which the IDP can use for downloading the keys automatically.

9.6. SAML v2.0 Identity Providers

Red Hat build of Keycloak can broker identity providers based on the SAML v2.0 protocol.

Procedure

  1. Click Identity Providers in the menu.
  2. From the Add provider list, select SAML v2.0.

    Add identity provider

    Add Identity Provider

  3. Enter your initial configuration options. See General IDP Configuration for more information about configuration options.
Expand
Table 9.3. SAML Config
ConfigurationDescription

Service Provider Entity ID

The SAML Entity ID that the remote Identity Provider uses to identify requests from this Service Provider. By default, this setting is set to the realms base URL <root>/realms/{realm-name}.

Identity Provider Entity ID

The Entity ID used to validate the Issuer for received SAML assertions. If empty, no Issuer validation is performed.

Single Sign-On Service URL

The SAML endpoint that starts the authentication process. If your SAML IDP publishes an IDP entity descriptor, the value of this field is specified there.

Artifact service URL

The SAML artifact resolution endpoint. If your SAML IDP publishes an IDP entity descriptor, the value of this field is specified there.

Single Logout Service URL

The SAML logout endpoint. If your SAML IDP publishes an IDP entity descriptor, the value of this field is specified there.

Backchannel Logout

Toggle this switch to ON if your SAML IDP supports back channel logout.

NameID Policy Format

The URI reference corresponding to a name identifier format. By default, Red Hat build of Keycloak sets it to urn:oasis:names:tc:SAML:2.0:nameid-format:persistent.

Principal Type

Specifies which part of the SAML assertion will be used to identify and track external user identities. Can be either Subject NameID or SAML attribute (either by name or by friendly name). Subject NameID value can not be set together with 'urn:oasis:names:tc:SAML:2.0:nameid-format:transient' NameID Policy Format value.

Principal Attribute

If a Principal type is non-blank, this field specifies the name ("Attribute [Name]") or the friendly name ("Attribute [Friendly Name]") of the identifying attribute.

Allow create

Allow the external identity provider to create a new identifier to represent the principal.

HTTP-POST Binding Response

Controls the SAML binding in response to any SAML requests sent by an external IDP. When OFF, Red Hat build of Keycloak uses Redirect Binding.

ARTIFACT Binding Response

Controls the SAML binding in response to any SAML requests sent by an external IDP. When OFF, Red Hat build of Keycloak evaluates the HTTP-POST Binding Response configuration.

HTTP-POST Binding for AuthnRequest

Controls the SAML binding when requesting authentication from an external IDP. When OFF, Red Hat build of Keycloak uses Redirect Binding.

Want AuthnRequests Signed

When ON, Red Hat build of Keycloak uses the realm’s keypair to sign requests sent to the external SAML IDP.

Want Assertions Signed

Indicates whether this service provider expects a signed Assertion.

Want Assertions Encrypted

Indicates whether this service provider expects an encrypted Assertion.

Signature Algorithm

If Want AuthnRequests Signed is ON, the signature algorithm to use. Note that SHA1 based algorithms are deprecated and may be removed in a future release. We recommend to use some more secure algorithm instead of *_SHA1. Also, with *_SHA1 algorithms, verifying signatures do not work if the SAML identity provider (for example another instance of Red Hat build of Keycloak) runs on Java 17 or higher.

Encryption Algorithm

Encryption algorithm, which is used by SAML IDP for encryption of SAML documents, assertions, or IDs. The corresponding decryption key for decrypt SAML document parts will be chosen based on this configured algorithm and should be available in realm keys for the encryption (ENC) usage. If the algorithm is not configured, any supported algorithm is allowed and a decryption key will be chosen based on the algorithm specified in SAML document itself.

SAML Signature Key Name

Signed SAML documents sent using POST binding contain the identification of signing key in KeyName element, which, by default, contains the Red Hat build of Keycloak key ID. External SAML IDPs can expect a different key name. This switch controls whether KeyName contains: * KEY_ID - Key ID. * CERT_SUBJECT - the subject from the certificate corresponding to the realm key. Microsoft Active Directory Federation Services expect CERT_SUBJECT. * NONE - Red Hat build of Keycloak omits the key name hint from the SAML message.

Force Authentication

The user must enter their credentials at the external IDP even when the user is already logged in.

Validate Signature

When ON, the realm expects SAML requests and responses from the external IDP to be digitally signed.

Metadata descriptor URL

External URL where Identity Provider publishes the IDPSSODescriptor metadata. This URL is used to download the Identity Provider certificates when the Reload keys or Import keys actions are clicked.

Use metadata descriptor URL

When ON, the certificates to validate signatures are automatically downloaded from the Metadata descriptor URL and cached in Red Hat build of Keycloak. The SAML provider can validate signatures in two different ways. If a specific certificate is requested (usually in POST binding) and it is not in the cache, certificates are automatically refreshed from the URL. If all certificates are requested to validate the signature (REDIRECT binding) the refresh is only done after a max cache time (see public-key-storage spi in the all provider config guide for more information about how the cache works). The cache can also be manually updated using the action Reload Keys in the identity provider page.

When the option is OFF, the certificates in Validating X509 Certificates are used to validate signatures.

Validating X509 Certificates

The public certificates Red Hat build of Keycloak uses to validate the signatures of SAML requests and responses from the external IDP when Use metadata descriptor URL is OFF. Multiple certificates can be entered separated by comma (,). The certificates can be re-imported from the Metadata descriptor URL clicking the Import Keys action in the identity provider page. The action downloads the current certificates in the metadata endpoint and assigns them to the config in this same option. You need to click Save to definitely store the re-imported certificates.

Sign Service Provider Metadata

When ON, Red Hat build of Keycloak uses the realm’s key pair to sign the SAML Service Provider Metadata descriptor.

Pass subject

Controls if Red Hat build of Keycloak forwards a login_hint query parameter to the IDP. Red Hat build of Keycloak adds this field’s value to the login_hint parameter in the AuthnRequest’s Subject so destination providers can pre-fill their login form.

Attribute Consuming Service Index

Identifies the attribute set to request to the remote IDP. Red Hat build of Keycloak automatically adds the attributes mapped in the identity provider configuration to the autogenerated SP metadata document.

Attribute Consuming Service Name

A descriptive name for the set of attributes that are advertised in the autogenerated SP metadata document.

You can import all configuration data by providing a URL or a file pointing to the SAML IDP entity descriptor of the external IDP. If you are connecting to a Red Hat build of Keycloak external IDP, you can import the IDP settings from the URL <root>/realms/{realm-name}/protocol/saml/descriptor. This link is an XML document describing metadata about the IDP. You can also import all this configuration data by providing a URL or XML file pointing to the external SAML IDP’s entity descriptor to connect to.

9.6.1. Requesting specific AuthnContexts

Identity Providers facilitate clients specifying constraints on the authentication method verifying the user identity. For example, asking for MFA, Kerberos authentication, or security requirements. These constraints use particular AuthnContext criteria. A client can ask for one or more criteria and specify how the Identity Provider must match the requested AuthnContext, exactly, or by satisfying other equivalents.

You can list the criteria your Service Provider requires by adding ClassRefs or DeclRefs in the Requested AuthnContext Constraints section. Usually, you need to provide either ClassRefs or DeclRefs, so check with your Identity Provider documentation which values are supported. If no ClassRefs or DeclRefs are present, the Identity Provider does not enforce additional constraints.

Expand
Table 9.4. Requested AuthnContext Constraints
ConfigurationDescription

Comparison

The method the Identity Provider uses to evaluate the context requirements. The available values are Exact, Minimum, Maximum, or Better. The default value is Exact.

AuthnContext ClassRefs

The AuthnContext ClassRefs describing the required criteria.

AuthnContext DeclRefs

The AuthnContext DeclRefs describing the required criteria.

9.6.2. SP Descriptor

When you access the provider’s SAML SP metadata, look for the Endpoints item in the identity provider configuration settings. It contains a SAML 2.0 Service Provider Metadata link which generates the SAML entity descriptor for the Service Provider. You can download the descriptor or copy its URL and then import it into the remote Identity Provider.

This metadata is also available publicly by going to the following URL:

http[s]://{host:port}/realms/{realm-name}/broker/{broker-alias}/endpoint/descriptor
Copy to Clipboard Toggle word wrap

Ensure you save any configuration changes before accessing the descriptor.

9.6.3. Send subject in SAML requests

By default, a social button pointing to a SAML Identity Provider redirects the user to the following login URL:

http[s]://{host:port}/realms/${realm-name}/broker/{broker-alias}/login
Copy to Clipboard Toggle word wrap

Adding a query parameter named login_hint to this URL adds the parameter’s value to SAML request as a Subject attribute. If this query parameter is empty, Red Hat build of Keycloak does not add a subject to the request.

Enable the "Pass subject" option to send the subject in SAML requests.

9.7. Client-suggested Identity Provider

OIDC applications can bypass the Red Hat build of Keycloak login page by hinting at the identity provider they want to use. You can enable this by setting the kc_idp_hint query parameter in the Authorization Code Flow authorization endpoint.

With Red Hat build of Keycloak OIDC client adapters, you can specify this query parameter when you access a secured resource in the application.

For example:

GET /myapplication.com?kc_idp_hint=facebook HTTP/1.1
Host: localhost:8080
Copy to Clipboard Toggle word wrap

In this case, your realm must have an identity provider with a facebook alias. If this provider does not exist, the login form is displayed.

If you are using the JavaScript adapter, you can also achieve the same behavior as follows:

const keycloak = new Keycloak({
	url: "http://keycloak-server",
	realm: "my-realm",
	clientId: "my-app"
);

await keycloak.createLoginUrl({
	idpHint: 'facebook'
});
Copy to Clipboard Toggle word wrap

With the kc_idp_hint query parameter, the client can override the default identity provider if you configure one for the Identity Provider Redirector authenticator. The client can disable the automatic redirecting by setting the kc_idp_hint query parameter to an empty value.

9.8. Mapping claims and assertions

You can import the SAML and OpenID Connect metadata, provided by the external IDP you are authenticating with, into the realm. After importing, you can extract user profile metadata and other information, so you can make it available to your applications.

Each user logging into your realm using an external identity provider has an entry in the local Red Hat build of Keycloak database, based on the metadata from the SAML or OIDC assertions and claims.

Procedure

  1. Click Identity Providers in the menu.
  2. Select one of the identity providers in the list.
  3. Click the Mappers tab.

    Identity provider mappers

    identity provider mappers

  4. Click Add mapper.

    Identity provider mapper

    identity provider mapper

  5. Select a value for Sync Mode Override. The mapper updates user information when users log in repeatedly according to this setting.

    1. Select legacy to use the behavior of the previous Red Hat build of Keycloak version.
    2. Select import to import data from when the user was first created in Red Hat build of Keycloak during the first login to Red Hat build of Keycloak with a particular identity provider.
    3. Select force to update user data at each user login.
    4. Select inherit to use the sync mode configured in the identity provider. All other options will override this sync mode.
  6. Select a mapper from the Mapper Type list. Hover over the Mapper Type for a description of the mapper and configuration to enter for the mapper.
  7. Click Save.

For JSON-based claims, you can use dot notation for nesting and square brackets to access array fields by index. For example, contact.address[0].country.

To investigate the structure of user profile JSON data provided by social providers, you can enable the DEBUG level logger org.keycloak.social.user_profile_dump when starting the server.

9.9. Available user session data

After a user login from an external IDP, Red Hat build of Keycloak stores user session note data that you can access. This data can be propagated to the client requesting log in using the token or SAML assertion passed back to the client using an appropriate client mapper.

identity_provider
The IDP alias of the broker used to perform the login.
identity_provider_identity
The IDP username of the currently authenticated user. Often, but not always, the same as the Red Hat build of Keycloak username. For example, Red Hat build of Keycloak can link a user john` to a Facebook user john123@gmail.com. In that case, the value of the user session note is john123@gmail.com.

You can use a Protocol Mapper of type User Session Note to propagate this information to your clients.

9.10. First login flow

When users log in through identity brokering, Red Hat build of Keycloak imports and links aspects of the user within the realm’s local database. When Red Hat build of Keycloak successfully authenticates users through an external identity provider, two situations can exist:

  • Red Hat build of Keycloak has already imported and linked a user account with the authenticated identity provider account. In this case, Red Hat build of Keycloak authenticates as the existing user and redirects back to the application.
  • No account exists for this user in Red Hat build of Keycloak. Usually, you register and import a new account into the Red Hat build of Keycloak database, but there may be an existing Red Hat build of Keycloak account with the same email address. Automatically linking the existing local account to the external identity provider is a potential security hole. You cannot always trust the information you get from the external identity provider.

Different organizations have different requirements when dealing with some of these situations. With Red Hat build of Keycloak, you can use the First Login Flow option in the IDP settings to choose a workflow for a user logging in from an external IDP for the first time. By default, the First Login Flow option points to the first broker login flow, but you can use your flow or different flows for different identity providers.

The flow is in the Admin Console under the Authentication tab. When you choose the First Broker Login flow, you see the authenticators used by default. You can re-configure the existing flow. For example, you can disable some authenticators, mark some of them as required, or configure some authenticators.

9.10.1. Default first login flow authenticators

Review Profile
  • This authenticator displays the profile information page, so the users can review their profile that Red Hat build of Keycloak retrieves from an identity provider.
  • You can set the Update Profile On First Login option in the Actions menu.
  • When ON, users are presented with the profile page requesting additional information to federate the user’s identities.
  • When missing, users are presented with the profile page if the identity provider does not provide mandatory information, such as email, first name, or last name.
  • When OFF, the profile page does not display unless the user clicks in a later phase on the Review profile info link in the page displayed by the Confirm Link Existing Account authenticator.
Create User If Unique

This authenticator checks if there is already an existing Red Hat build of Keycloak account with the same email or username like the account from the identity provider. If it’s not, then the authenticator just creates a new local Red Hat build of Keycloak account and links it with the identity provider and the whole flow is finished. Otherwise it goes to the next Handle Existing Account subflow. If you always want to ensure that there is no duplicated account, you can mark this authenticator as REQUIRED. In this case, the user will see the error page if there is an existing Red Hat build of Keycloak account and the user will need to link the identity provider account through Account management.

  • This authenticator verifies that there is already a Red Hat build of Keycloak account with the same email or username as the identity provider’s account.
  • If an account does not exist, the authenticator creates a local Red Hat build of Keycloak account, links this account with the identity provider, and terminates the flow.
  • If an account exists, the authenticator implements the next Handle Existing Account sub-flow.
  • To ensure there is no duplicated account, you can mark this authenticator as REQUIRED. The user sees the error page if a Red Hat build of Keycloak account exists, and users must link their identity provider account through Account management.
Confirm Link Existing Account
  • On the information page, users see a Red Hat build of Keycloak account with the same email. Users can review their profile again and use a different email or username. The flow restarts and goes back to the Review Profile authenticator.
  • Alternatively, users can confirm that they want to link their identity provider account with their existing Red Hat build of Keycloak account.
  • Disable this authenticator if you do not want users to see this confirmation page and go straight to linking identity provider account by email verification or re-authentication.
Verify Existing Account By Email
  • This authenticator is ALTERNATIVE by default. Red Hat build of Keycloak uses this authenticator if the realm has an SMTP setup configured.
  • The authenticator sends an email to users to confirm that they want to link the identity provider with their Red Hat build of Keycloak account.
  • Disable this authenticator if you do not want to confirm linking by email, but want users to reauthenticate with their password.
Verify Existing Account By Re-authentication
  • Use this authenticator if the email authenticator is not available. For example, you have not configured SMTP for your realm. This authenticator displays a login screen for users to authenticate to link their Red Hat build of Keycloak account with the Identity Provider.
  • Users can also re-authenticate with another identity provider already linked to their Red Hat build of Keycloak account.
  • You can force users to use OTP. Otherwise, it is optional and used if you have set OTP for the user account.

9.10.3. Disabling automatic user creation

The Default first login flow looks up the Red Hat build of Keycloak account matching the external identity and offers to link them. If no matching Red Hat build of Keycloak account exists, the flow automatically creates one.

This default behavior may be unsuitable for some setups. One example is when you use a read-only LDAP user store, where all users are pre-created. In this case, you must switch off automatic user creation.

To disable user creation:

Procedure

  1. Click Authentication in the menu.
  2. Select First Broker Login from the list.
  3. Set Create User If Unique to DISABLED.
  4. Set Confirm Link Existing Account to DISABLED.

This configuration also implies that Red Hat build of Keycloak itself won’t be able to determine which internal account would correspond to the external identity. Therefore, the Verify Existing Account By Re-authentication authenticator will ask the user to provide both username and password.

Note

Enabling or disabling user creation by identity provider is completely independent on the realm User Registration switch. You can have enabled user-creation by identity provider and at the same time disabled user self-registration in the realm login settings or vice-versa.

9.10.4. Detect existing user first login flow

In order to configure a first login flow in which:

  • only users already registered in this realm can log in,
  • users are automatically linked without being prompted,

create a new flow with the following two authenticators:

Detect Existing Broker User
This authenticator ensures that unique users are handled. Set the authenticator requirement to REQUIRED.
Automatically Set Existing User
Automatically sets an existing user to the authentication context without any verification. Set the authenticator requirement to REQUIRED.

You have to set the First Login Flow of the identity provider configuration to that flow. You could set the also set Sync Mode to force if you want to update the user profile (Last Name, First Name…​) with the identity provider attributes.

Note

This flow can be used if you want to delegate the identity to other identity providers (such as GitHub, Facebook …​) but you want to manage which users that can log in.

With this configuration, Red Hat build of Keycloak is unable to determine which internal account corresponds to the external identity. The Verify Existing Account By Re-authentication authenticator asks the provider for the username and password.

9.11. Retrieving external IDP tokens

With Red Hat build of Keycloak, you can store tokens and responses from the authentication process with the external IDP using the Store Token configuration option on the IDP’s settings page.

Application code can retrieve these tokens and responses to import extra user information or to request the external IDP securely. For example, an application can use the Google token to use other Google services and REST APIs. To retrieve a token for a particular identity provider, send a request as follows:

GET /realms/{realm}/broker/{provider_alias}/token HTTP/1.1
Host: localhost:8080
Authorization: Bearer <KEYCLOAK ACCESS TOKEN>
Copy to Clipboard Toggle word wrap

An application must authenticate with Red Hat build of Keycloak and receive an access token. This access token must have the broker client-level role read-token set, so the user must have a role mapping for this role, and the client application must have that role within its scope. In this case, since you are accessing a protected service in Red Hat build of Keycloak, send the access token issued by Red Hat build of Keycloak during the user authentication. You can assign this role to newly imported users in the broker configuration page by setting the Stored Tokens Readable switch to ON.

These external tokens can be re-established by logging in again through the provider or using the client-initiated account linking API.

9.12. Identity broker logout

When logging out, Red Hat build of Keycloak sends a request to the external identity provider that is used to log in initially and logs the user out of this identity provider.

맨 위로 이동
Red Hat logoGithubredditYoutubeTwitter

자세한 정보

평가판, 구매 및 판매

커뮤니티

Red Hat 문서 정보

Red Hat을 사용하는 고객은 신뢰할 수 있는 콘텐츠가 포함된 제품과 서비스를 통해 혁신하고 목표를 달성할 수 있습니다. 최신 업데이트를 확인하세요.

보다 포괄적 수용을 위한 오픈 소스 용어 교체

Red Hat은 코드, 문서, 웹 속성에서 문제가 있는 언어를 교체하기 위해 최선을 다하고 있습니다. 자세한 내용은 다음을 참조하세요.Red Hat 블로그.

Red Hat 소개

Red Hat은 기업이 핵심 데이터 센터에서 네트워크 에지에 이르기까지 플랫폼과 환경 전반에서 더 쉽게 작업할 수 있도록 강화된 솔루션을 제공합니다.

Theme

© 2025 Red Hat