부록 B. 디버그 관점


디버그 화면을 사용하여 실행 중인 Camel 컨텍스트를 모니터링하고 디버깅합니다.

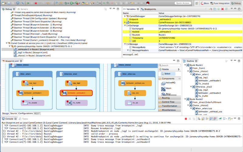
  • 디버그 보기

    실행 중인 Camel 컨텍스트의 경우 Debug 뷰에 디버그 스택이 표시됩니다.

    service:jmx:rmi://jndi/rmi://localhost:1099/jmxrmi/camel 항목의 Camel Context 아래에 나열된 동일한 메시지 흐름 내에서 정지점을 전환하여 변수 보기에서 변수 값을 검토하고 비교할 수 있습니다.

    메시지 흐름은 고유한 이동 경로 ID로 식별되며 이후의 각 메시지 흐름의 이동 경로 ID는 2씩 증가합니다. 예를 들어 첫 번째 메시지 흐름의 이동 경로 ID가 ID-janemurpheysmbp-home-54620-1470949590275-0-1 인 경우 두 번째 메시지 흐름의 이동 경로 ID는 ID-janemurpheysmbp-home-54620-1470949575-0-3 입니다.

  • 변수 보기

    중단점이 설정된 라우팅 컨텍스트의 각 노드에 대해 중단점에 도달할 때 변수 뷰에 사용 가능한 변수의 값이 표시됩니다.For each node in the routing context that has a breakpoint set, the Variables view displays the value of the available variables when the breakpoint is hit. 이전 중단점이 표시된 이후 변경된 각 변수는 노란색으로 강조 표시됩니다.Each variable who's value changed since the preceding breakpoint is highlighted in yellow.

    편집 가능한 변수 값을 변경하여 이러한 변경으로 예상 결과를 생성하고 라우팅 컨텍스트의 견고성을 테스트할 수 있습니다.

    시계 목록에 변수를 추가할 수도 있으므로 메시지 흐름의 예상 지점에서 값이 예상대로 변경되었는지 쉽고 빠르게 확인할 수 있습니다.

  • breakpoints 보기

    라우팅 컨텍스트에 설정된 중단점 목록을 표시하고 해당 항목이 활성화 또는 비활성화되었는지 여부를 표시합니다. 개별 정지점을 활성화 및 비활성화할 수 있습니다(활성화) 또는 unchecking (disabling)합니다. 이렇게 하면 문제가 있는 라우팅 컨텍스트의 노드에 일시적으로 집중할 수 있습니다.

    resume co 버튼은 비활성화된 Cryostat를 통해 건너뛰어 라우팅 컨텍스트에서 다음 활성 Cryostat로 이동합니다. 반대로 stepover co 버튼은 Cryostat에 관계없이 라우팅 컨텍스트에서 다음 실행 노드로 이동합니다.

  • Camel Context.xml 보기

    는 그래픽 모드에서 실행 중인 라우팅 컨텍스트 파일을 표시합니다. 중단점을 사용하여 설정된 노드의 경우 중단점 세트 유형과 중단점이 활성화되어 있는지 여부를 표시합니다.For nodes set with breakpoints, it shows the type of breakpoint set and whether the breakpoint is enabled or disabled. 중단점에 도달하면 캔버스의 해당 노드가 빨간색으로 요약됩니다.When a breakpoint is hit, its corresponding node on the canvas is outlined in red.

    노드의 구성을 확인하려면 속성 보기를 연 다음 camel Context.xml 에서 캔버스에서 노드를 선택합니다.

  • 콘솔 보기

    라우팅 컨텍스트를 실행할 때 Camel 디버거에서 생성한 로그 출력을 표시합니다.

  • 속성 보기

    CamelContext.xml 의 캔버스에서 선택한 노드에 대해 설정된 속성을 표시합니다.

맨 위로 이동
Red Hat logoGithubredditYoutubeTwitter

자세한 정보

평가판, 구매 및 판매

커뮤니티

Red Hat 문서 정보

Red Hat을 사용하는 고객은 신뢰할 수 있는 콘텐츠가 포함된 제품과 서비스를 통해 혁신하고 목표를 달성할 수 있습니다. 최신 업데이트를 확인하세요.

보다 포괄적 수용을 위한 오픈 소스 용어 교체

Red Hat은 코드, 문서, 웹 속성에서 문제가 있는 언어를 교체하기 위해 최선을 다하고 있습니다. 자세한 내용은 다음을 참조하세요.Red Hat 블로그.

Red Hat 소개

Red Hat은 기업이 핵심 데이터 센터에서 네트워크 에지에 이르기까지 플랫폼과 환경 전반에서 더 쉽게 작업할 수 있도록 강화된 솔루션을 제공합니다.

Theme

© 2025 Red Hat