부록 B. 디버그 관점


디버그 화면을 사용하여 실행 중인 Camel 컨텍스트를 모니터링하고 디버깅합니다.

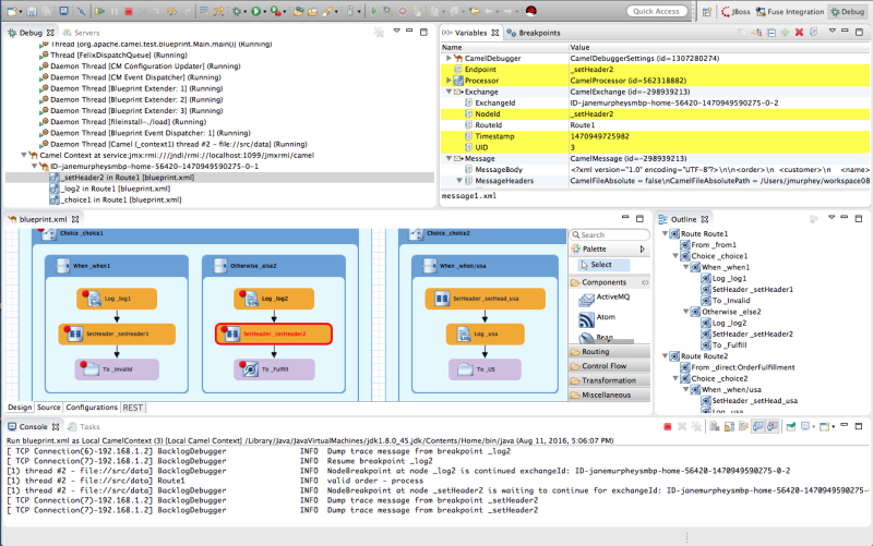
  • 디버그 보기

    실행 중인 Camel 컨텍스트의 경우 디버그 보기에 디버그 스택이 표시됩니다.

    service:jmx:rmi://jndi/rmi://localhost:1099/jmxrmi/camel 항목의 Camel 컨텍스트 아래에 나열된 동일한 메시지 흐름 내에서 Cryostat를 전환하여 변수 뷰의 변수 값을 검토하고 비교할 수 있습니다.

    메시지 흐름은 고유한 이동 경로 ID로 식별되며 이후의 각 메시지 흐름의 이동 경로 ID는 2로 증가합니다. 예를 들어, 첫 번째 메시지 흐름에 대한 이동 경로 ID가 ID-janemurpheysmbp-home-54620-1470949590275-0-1 인 경우 두 번째 메시지 흐름의 이동 경로 ID는 ID-janemurpheysmbp-home-54620-14709495275-0-3 입니다.

  • 변수 보기

    Cryostat가 설정된 라우팅 컨텍스트의 각 노드에 대해 Cryostat가 도달할 때 변수 보기에 사용 가능한 변수의 값이 표시됩니다. 이전 Cryostat 이후 변경된 각 변수는 노란색으로 강조 표시됩니다.

    편집 가능한 변수의 값을 변경하여 이러한 변경 사항이 예상 결과를 생성하는지 확인하고 라우팅 컨텍스트의 견고성을 테스트할 수 있습니다.

    또한 감시 목록에 변수를 추가할 수 있으므로 메시지 흐름의 예상 시점에서 값이 예상대로 변경되는지를 빠르고 쉽게 확인할 수 있습니다.

  • Cryostats

    라우팅 컨텍스트에 설정된 Cryostat 목록을 표시하고 활성화되어 있는지 여부를 표시합니다. 개별 Cryostat를 활성화 및 비활성화하여 (활성화) 또는 이를 검사(비활성화)하여 비활성화할 수 있습니다. 이를 통해 문제가 발생하는 라우팅 컨텍스트의 노드에 일시적으로 집중할 수 있습니다.

    resume co 버튼은 비활성화된 Cryostat를 통해 건너뛰어 라우팅 컨텍스트에서 다음 활성 Cryostat로 이동합니다. 반대로 stepover co 버튼은 Cryostat에 관계없이 라우팅 컨텍스트에서 다음 실행 노드로 이동합니다.

  • Camel Context.xml 보기

    그래픽 모드에서 실행 중인 라우팅 컨텍스트 파일을 표시합니다. Cryostats로 설정된 노드의 경우 개체 집합 유형 및 Cryostat를 사용하도록 설정하거나 사용하지 않도록 설정할지 여부를 보여 줍니다.For nodes set with Cryostats, it shows the type of Cryostat set and whether the Cryostat is enabled or disabled. Cryostat에 도달하면 캔버스의 해당 노드가 빨간색으로 요약됩니다.

    노드의 구성을 확인하려면 속성 보기를 열고 camel Context.xml 의 캔버스에서 노드를 선택합니다.

  • 콘솔

    라우팅 컨텍스트를 실행할 때 Camel 디버거에서 생성한 로그 출력을 표시합니다.

  • 속성 보기

    CamelContext.xml 의 캔버스에서 선택한 노드에 대해 설정된 속성을 표시합니다.

맨 위로 이동
Red Hat logoGithubredditYoutubeTwitter

자세한 정보

평가판, 구매 및 판매

커뮤니티

Red Hat 문서 정보

Red Hat을 사용하는 고객은 신뢰할 수 있는 콘텐츠가 포함된 제품과 서비스를 통해 혁신하고 목표를 달성할 수 있습니다. 최신 업데이트를 확인하세요.

보다 포괄적 수용을 위한 오픈 소스 용어 교체

Red Hat은 코드, 문서, 웹 속성에서 문제가 있는 언어를 교체하기 위해 최선을 다하고 있습니다. 자세한 내용은 다음을 참조하세요.Red Hat 블로그.

Red Hat 소개

Red Hat은 기업이 핵심 데이터 센터에서 네트워크 에지에 이르기까지 플랫폼과 환경 전반에서 더 쉽게 작업할 수 있도록 강화된 솔루션을 제공합니다.

Theme

© 2026 Red Hat