第 5 章 安装故障排除


5.1. 安装程序工作流故障排除

在对安装环境进行故障排除前,务必要了解裸机上安装程序置备安装的整体流。下图显示了一个故障排除流程,并按步骤划分环境。

Flow-Diagram-1

install-config.yaml 文件出错或者无法访问 Red Hat Enterprise Linux CoreOS(RHCOS)镜像时,工作流 1(共 4 步) 的工作流演示了故障排除工作流。故障排除建议可在 故障排除 install-config.yaml 中找到。

Flow-Diagram-2

工作流 2(共 4 步)描述了对 bootstrap 虚拟机问题 无法引导集群节点的 bootstrap 虚拟机 以及 检查日志 的故障排除工作流。当在没有 provisioning 网络的情况下安装 OpenShift Container Platform 集群时,此工作流将不应用。

Flow-Diagram-3

工作流 3(共 4 步)描述了 不能 PXE 引导的集群节点 的故障排除工作流。如果使用 Redfish 虚拟介质进行安装,则每个节点都必须满足安装程序部署该节点的最低固件要求。如需了解更多详细信息,请参阅先决条件部分中的使用虚拟介质安装的固件要求

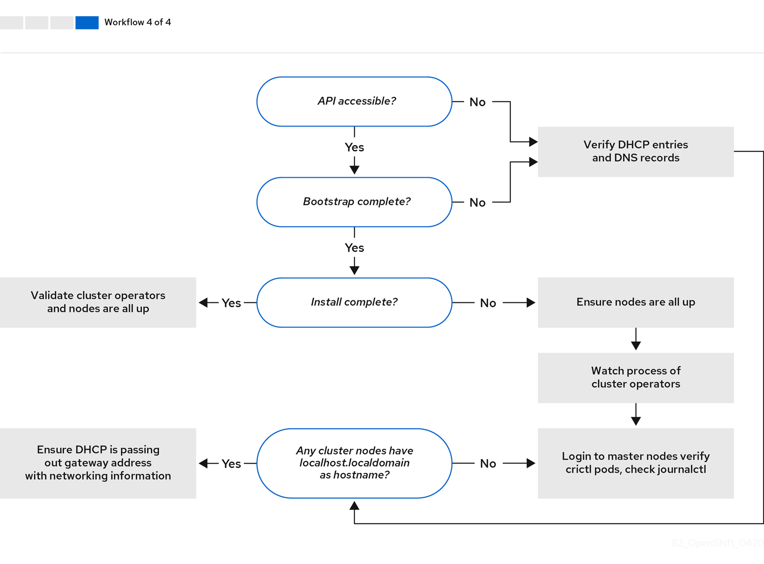
Flow-Diagram-4

工作流 4(共 4 步) 演示了 无法访问 API 的故障排除工作流,以及 经过验证的安装

返回顶部
Red Hat logoGithubredditYoutubeTwitter

学习

尝试、购买和销售

社区

关于红帽文档

通过我们的产品和服务,以及可以信赖的内容,帮助红帽用户创新并实现他们的目标。 了解我们当前的更新.

让开源更具包容性

红帽致力于替换我们的代码、文档和 Web 属性中存在问题的语言。欲了解更多详情,请参阅红帽博客.

關於紅帽

我们提供强化的解决方案,使企业能够更轻松地跨平台和环境(从核心数据中心到网络边缘)工作。

Theme

© 2025 Red Hat