第 1 章 Red Hat Advanced Cluster Security for Kubernetes 架构


发现 Red Hat Advanced Cluster Security for Kubernetes 架构和概念。

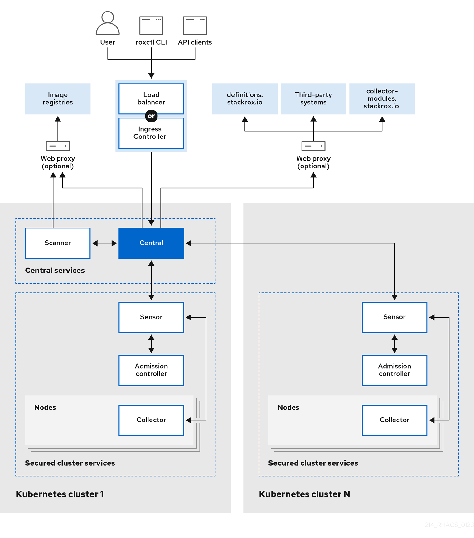
Red Hat Advanced Cluster Security for Kubernetes (RHACS) 使用分布式架构,它支持大规模部署,并进行了优化,以最大程度降低对底层 OpenShift Container Platform 或 Kubernetes 节点的影响。

图 1.1. Red Hat Advanced Cluster Security for Kubernetes 架构

Red Hat Advanced Cluster Security for Kubernetes 架构
注意

当您在 Kubernetes 和 OpenShift Container Platform 上安装 RHACS 时,架构略有不同。但是,底层组件及其之间的交互保持不变。

您可以将 RHACS 作为 OpenShift Container Platform 或 Kubernetes 集群中的一组容器安装。RHACS 包括:

  • 您在一个集群中安装的核心服务。
  • 在您要由 RHACS 保护的每个集群中安装的安全集群服务。

除了这些主要服务外,RHACS 也与其他外部组件交互,以增强集群的安全性。

Red Hat logoGithubredditYoutubeTwitter

学习

尝试、购买和销售

社区

关于红帽文档

通过我们的产品和服务,以及可以信赖的内容,帮助红帽用户创新并实现他们的目标。 了解我们当前的更新.

让开源更具包容性

红帽致力于替换我们的代码、文档和 Web 属性中存在问题的语言。欲了解更多详情,请参阅红帽博客.

關於紅帽

我们提供强化的解决方案,使企业能够更轻松地跨平台和环境(从核心数据中心到网络边缘)工作。

Theme

© 2026 Red Hat
返回顶部