第 1 章 Red Hat Advanced Cluster Security for Kubernetes 架构


发现 Red Hat Advanced Cluster Security for Kubernetes 架构和概念。

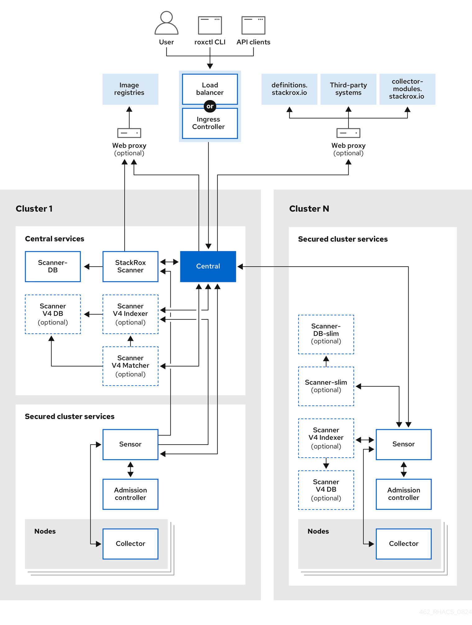
Red Hat Advanced Cluster Security for Kubernetes (RHACS)使用分布式架构来支持大规模部署,并进行了优化,以最大程度降低对底层 OpenShift Container Platform 或 Kubernetes 节点的影响。

RHACS 架构

下图显示了带有 StackRox Scanner 和 Scanner V4 组件的构架。Scanner V4 的安装是可选的,但提供了额外的优点。

重要

扫描程序 V4 只是一个技术预览功能。技术预览功能不受红帽产品服务等级协议(SLA)支持,且功能可能并不完整。红帽不推荐在生产环境中使用它们。这些技术预览功能可以使用户提早试用新的功能,并有机会在开发阶段提供反馈意见。

有关红帽技术预览功能支持范围的更多信息,请参阅技术预览功能支持范围

Red Hat Advanced Cluster Security for Kubernetes 架构

您可以将 RHACS 作为 OpenShift Container Platform 或 Kubernetes 集群中的一组容器安装。RHACS 包括以下服务:

  • 您在一个集群中安装的中央服务
  • 在您要由 RHACS 保护的每个集群中安装的安全集群服务

除了这些主要服务外,RHACS 也与其他外部组件交互,以增强集群的安全性。

安装的不同

当使用 Operator 在 OpenShift Container Platform 上安装 RHACS 时,RHACS 会在每个安全集群中安装扫描器版本。轻量级扫描器支持扫描集成的 OpenShift 镜像 registry 中的镜像。当使用带有 默认值的 Helm 安装方法在 OpenShift Container Platform 或 Kubernetes 上安装 RHACS 时,不会安装轻量级扫描版本。要使用 Helm 在安全集群中安装轻量级扫描程序,您必须设置 scanner.disable=false 参数。您不能使用 roxctl 安装方法安装轻量级扫描程序。

Red Hat logoGithubredditYoutubeTwitter

学习

尝试、购买和销售

社区

關於紅帽

我们提供强化的解决方案,使企业能够更轻松地跨平台和环境(从核心数据中心到网络边缘)工作。

让开源更具包容性

红帽致力于替换我们的代码、文档和 Web 属性中存在问题的语言。欲了解更多详情,请参阅红帽博客.

关于红帽文档

Legal Notice

Theme

© 2026 Red Hat
返回顶部