第 1 章 Quarkus 安全架构


Quarkus 安全架构提供多个内置身份验证机制,并且高度自定义。在 Quarkus 中保护 HTTP 应用程序的主要机制是 HttpAuthenticationMechanism 接口。

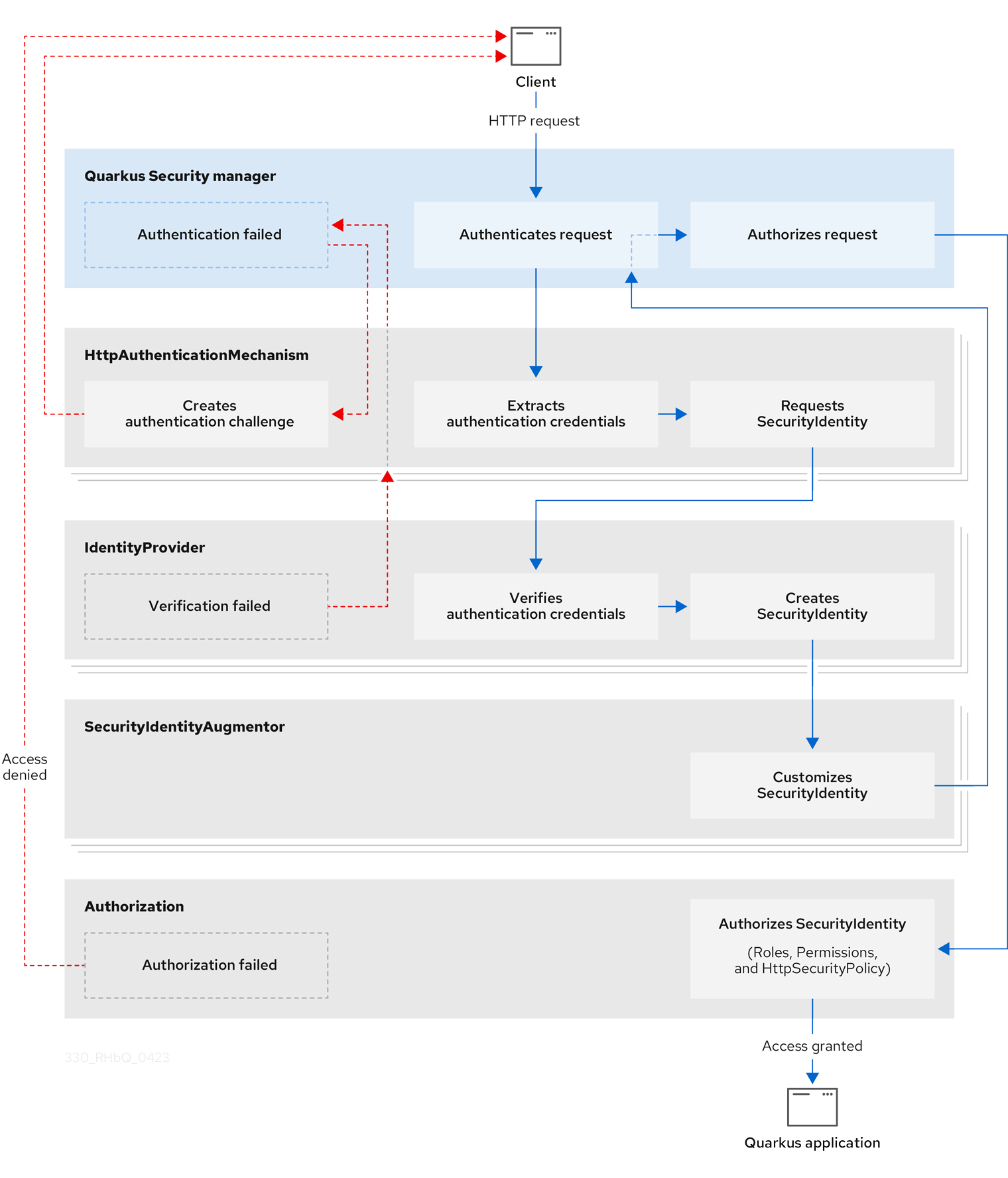
1.1. Quarkus 安全架构概述

当客户端发送 HTTP 请求时,Quarkus Security 通过与几个内置核心组件(包括 HttpAuthenticationMechanismIdentityProviderSecurityIdentityAugmentor )交互来编排安全身份验证和授权。

后续安全验证过程会产生三个结果之一:

  • HTTP 请求经过身份验证和授权,并被授予对 Quarkus 应用的访问权限。
  • HTTP 请求身份验证失败,请求者收到特定于身份验证机制的质询,如 401 错误、重定向到重新验证的 URL 或某些其他自定义身份验证质询响应。有关挑战响应的实际示例,请参阅 Quarkus 安全提示 和 Tricks 指南。
  • HTTP 请求授权失败,请求者会被拒绝访问 Quarkus 应用。

下图显示了 Quarkus 安全架构的详细流程流程:

图 1.1. Quarkus 安全架构和进程流

Quarkus 安全架构进程流
Red Hat logoGithubredditYoutubeTwitter

学习

尝试、购买和销售

社区

关于红帽文档

通过我们的产品和服务,以及可以信赖的内容,帮助红帽用户创新并实现他们的目标。 了解我们当前的更新.

让开源更具包容性

红帽致力于替换我们的代码、文档和 Web 属性中存在问题的语言。欲了解更多详情,请参阅红帽博客.

關於紅帽

我们提供强化的解决方案,使企业能够更轻松地跨平台和环境(从核心数据中心到网络边缘)工作。

Theme

© 2026 Red Hat
返回顶部