Tested deployment models


Red Hat Ansible Automation Platform 2.5

Plan your deployment of Ansible Automation Platform

Red Hat Customer Content Services

Abstract

This guide provides the Red Hat tested and supported topologies for Red Hat Ansible Automation Platform.

Providing feedback on Red Hat documentation

If you have a suggestion to improve this documentation, or find an error, you can contact technical support at https://access.redhat.com to open a request.

Disclaimer: Links contained in this information to external website(s) are provided for convenience only. Red Hat has not reviewed the links and is not responsible for the content or its availability. The inclusion of any link to an external website does not imply endorsement by Red Hat of the website or their entities, products or services. You agree that Red Hat is not responsible or liable for any loss or expenses that may result due to your use of (or reliance on) the external site or content.

Chapter 1. Tested deployment model types

Red Hat tests Ansible Automation Platform 2.5 with a defined set of topologies to give you opinionated deployment options. Deploy all components of Ansible Automation Platform so that all features and capabilities are available for use without the need to take further action.

Red Hat tests the installation of Ansible Automation Platform 2.5 using a defined set of infrastructure topologies or reference architectures. Enterprise organizations can use one of the enterprise topologies for production deployments. This ensures the highest level of uptime, performance, and continued scalability. Organizations or deployments that are resource constrained can use a growth topology.

You can install Ansible Automation Platform on different infrastructure topologies and environment configurations. However, Red Hat does not fully test topologies outside of published reference architectures. Red Hat recommends using a tested topology for all new deployments and provides commercially reasonable support for deployments that meet minimum requirements.

1.1. Installation and deployment models

Ansible Automation Platform offers many installation and deployment options based on your infrastructure and organizational needs. Each installation type reference includes supported infrastructure types and links to tested topologies.

Note

The Ansible Automation Platform RPM installer was deprecated in 2.5 and will be removed in Ansible Automation Platform 2.7. The RPM installer will be supported for RHEL 9 during the lifecycle of Ansible Automation Platform 2.6 to support migrations to existing supported topologies. For more information on upgrade and migration paths, see the Support matrix for upgrade scenarios.

Expand
Table 1.1. Ansible Automation Platform installation and deployment models
ModeInfrastructureDescriptionTested topologies

RPM

Virtual machines and bare metal

The RPM installer deploys Ansible Automation Platform on Red Hat Enterprise Linux by using RPMs to install the platform on host machines. Customers manage the product and infrastructure lifecycle.

Containers

Virtual machines and bare metal

The containerized installer deploys Ansible Automation Platform on Red Hat Enterprise Linux by using Podman which runs the platform in containers on host machines. Customers manage the product and infrastructure lifecycle.

Operator

Red Hat OpenShift

The Operator uses Red Hat OpenShift Operators to deploy Ansible Automation Platform within Red Hat OpenShift. Customers manage the product and infrastructure lifecycle.

Chapter 2. RPM topologies

Ansible Automation Platform provides tested topologies for RPM-based Ansible Automation Platform. Select the topology that best fits your RPM-based deployment requirements.

2.1. RPM growth topology

The RPM-based growth topology provides a smaller footprint deployment without redundancy for organizations getting started with Ansible Automation Platform. Included are the tested infrastructure topology, system requirements, network port configurations, and an example inventory file for installation.

2.1.1. Infrastructure topology

The Red Hat tested infrastructure topology for this deployment model:

Figure 2.1. Infrastructure topology diagram

RPM growth topology diagram

Red Hat tests each VM with these requirements:

Expand
Table 2.1. Virtual machine requirements
RequirementMinimum requirement

RAM

16 GB

CPUs

4

Local disk

60 GB

Disk IOPS

3000

Expand
Table 2.2. Infrastructure topology components
VM countPurposeExample VM group names

1

Platform gateway with colocated Redis

automationgateway

1

Automation controller

automationcontroller

1

Private automation hub

automationhub

1

Event-Driven Ansible

automationedacontroller

1

Automation mesh execution node

execution_nodes

1

Ansible Automation Platform managed database

database

2.1.2. Tested system configurations

Red Hat has tested these configurations to install and run Red Hat Ansible Automation Platform:

Expand
Table 2.3. Tested system configurations
TypeDescription 

Subscription

Valid Red Hat Ansible Automation Platform subscription

 

Operating system

  • Red Hat Enterprise Linux 8.10 or later minor versions of Red Hat Enterprise Linux 8.
  • Red Hat Enterprise Linux 9.4 or later minor versions of Red Hat Enterprise Linux 9.
 

CPU architecture

x86_64, AArch64, s390x (IBM Z), ppc64le (IBM Power)

 

ansible-core

ansible-core version 2.16 or later

Ansible Automation Platform uses the system-wide ansible-core package to install the platform, but uses ansible-core 2.16 for both its control plane and built-in execution environments.

Browser

A currently supported version of Mozilla Firefox or Google Chrome

 

Database

PostgreSQL 15

External (customer supported) databases require ICU support.

2.1.3. Network ports

Red Hat Ansible Automation Platform uses several ports to communicate with its services. These ports must be open and available for Red Hat Ansible Automation Platform to work. Ensure that these ports are available and are not blocked by a firewall.

Expand
Table 2.4. Network ports and protocols
Port numberProtocolServiceSourceDestination

80/443

TCP

HTTP/HTTPS

Event-Driven Ansible

Automation hub

80/443

TCP

HTTP/HTTPS

Event-Driven Ansible

Automation controller

80/443

TCP

HTTP/HTTPS

Automation controller

Automation hub

80/443

TCP

HTTP/HTTPS

Platform gateway

Automation controller

80/443

TCP

HTTP/HTTPS

Platform gateway

Automation hub

80/443

TCP

HTTP/HTTPS

Platform gateway

Event-Driven Ansible

80/443

TCP

HTTP/HTTPS

Execution node

Platform gateway

5432

TCP

PostgreSQL

Event-Driven Ansible

Database

5432

TCP

PostgreSQL

Platform gateway

Database

5432

TCP

PostgreSQL

Automation hub

Database

5432

TCP

PostgreSQL

Automation controller

Database

6379

TCP

Redis

Event-Driven Ansible

Redis node

6379

TCP

Redis

Platform gateway

Redis node

8443

TCP

HTTPS

Platform gateway

Platform gateway

27199

TCP

Receptor

Automation controller

Execution node

Note

If you change any port values by using inventory variables, refer to Inventory file variables to review all default port values and ensure there are no port conflicts.

2.1.4. Example inventory file

Use the example inventory file to perform an installation:

# This is the Ansible Automation Platform installer inventory file intended for the RPM growth deployment topology.
# Consult the Ansible Automation Platform product documentation about this topology's tested hardware configuration.
# https://docs.redhat.com/en/documentation/red_hat_ansible_automation_platform/2.5/html/tested_deployment_models/rpm-topologies
#
# Consult the docs if you are unsure what to add
# For all optional variables consult the Ansible Automation Platform documentation:
# https://docs.redhat.com/en/documentation/red_hat_ansible_automation_platform/2.5/html/rpm_installation


# This section is for your platform gateway hosts
# -----------------------------------------------------
[automationgateway]
gateway.example.org

# This section is for your automation controller hosts
# -----------------------------------------------------
[automationcontroller]
controller.example.org

[automationcontroller:vars]
peers=execution_nodes

# This section is for your Ansible Automation Platform execution hosts
# -----------------------------------------------------
[execution_nodes]
exec.example.org

# This section is for your automation hub hosts
# -----------------------------------------------------
[automationhub]
hub.example.org

# This section is for your Event-Driven Ansible controller hosts
# -----------------------------------------------------
[automationedacontroller]
eda.example.org

# This section is for the Ansible Automation Platform database
# -----------------------------------------------------
[database]
db.example.org

[all:vars]

# Common variables
# https://docs.redhat.com/en/documentation/red_hat_ansible_automation_platform/2.5/html/rpm_installation/appendix-inventory-files-vars#general-variables
# -----------------------------------------------------
registry_username=<your RHN username>
registry_password=<your RHN password>

redis_mode=standalone

# Platform gateway
# https://docs.redhat.com/en/documentation/red_hat_ansible_automation_platform/2.5/html/rpm_installation/appendix-inventory-files-vars#platform-gateway-variables
# -----------------------------------------------------
automationgateway_admin_password=<set your own>
automationgateway_pg_host=db.example.org
automationgateway_pg_password=<set your own>

# Automation controller
# https://docs.redhat.com/en/documentation/red_hat_ansible_automation_platform/2.5/html/rpm_installation/appendix-inventory-files-vars#controller-variables
# -----------------------------------------------------
admin_password=<set your own>
pg_host=db.example.org
pg_password=<set your own>

# Automation hub
# https://docs.redhat.com/en/documentation/red_hat_ansible_automation_platform/2.5/html/rpm_installation/appendix-inventory-files-vars#hub-variables
# -----------------------------------------------------
automationhub_admin_password=<set your own>
automationhub_pg_host=db.example.org
automationhub_pg_password=<set your own>

# Event-Driven Ansible controller
# https://docs.redhat.com/en/documentation/red_hat_ansible_automation_platform/2.5/html/rpm_installation/appendix-inventory-files-vars#event-driven-ansible-variables
# -----------------------------------------------------
automationedacontroller_admin_password=<set your own>
automationedacontroller_pg_host=db.example.org
automationedacontroller_pg_password=<set your own>
Copy to Clipboard Toggle word wrap

2.2. RPM enterprise topology

The RPM-based enterprise topology provides redundancy and higher compute for large volumes of automation. Included are the tested infrastructure topology, system requirements, network port configurations, and an example inventory file for installation.

2.2.1. Infrastructure topology

The Red Hat tested infrastructure topology for this deployment model:

Figure 2.2. Infrastructure topology diagram

RPM enterprise topology diagram

Red Hat tests each VM with these requirements:

Expand
Table 2.5. Virtual machine requirements
RequirementMinimum requirement

RAM

16 GB

CPUs

4

Local disk

60 GB

Disk IOPS

3000

Expand
Table 2.6. Infrastructure topology components
VM countPurposeExample VM group names

2

Platform gateway with colocated Redis

automationgateway

2

Automation controller

automationcontroller

2

Private automation hub with colocated Redis

automationhub

2

Event-Driven Ansible with colocated Redis

automationedacontroller

1

Automation mesh hop node

execution_nodes

2

Automation mesh execution node

execution_nodes

1

Externally managed database service

N/A

1

HAProxy load balancer in front of platform gateway (externally managed)

N/A

Note
  • Redis high availability (HA) deployment requires 6 VMs. You can colocate Redis on each Ansible Automation Platform component VM except for automation controller, execution nodes, or the PostgreSQL database.
  • RPM-based deployments of Ansible Automation Platform do not support external Redis.

2.2.2. Tested system configurations

Red Hat has tested these configurations to install and run Red Hat Ansible Automation Platform:

Expand
Table 2.7. Tested system configurations
TypeDescription 

Subscription

Valid Red Hat Ansible Automation Platform subscription

 

Operating system

  • Red Hat Enterprise Linux 8.10 or later minor versions of Red Hat Enterprise Linux 8.
  • Red Hat Enterprise Linux 9.4 or later minor versions of Red Hat Enterprise Linux 9.
 

CPU architecture

x86_64, AArch64, s390x (IBM Z), ppc64le (IBM Power)

 

ansible-core

ansible-core version 2.16 or later

Ansible Automation Platform uses the system-wide ansible-core package to install the platform, but uses ansible-core 2.16 for both its control plane and built-in execution environments.

Browser

A currently supported version of Mozilla Firefox or Google Chrome

 

Database

PostgreSQL 15

External (customer supported) databases require ICU support.

2.2.3. Network ports

Red Hat Ansible Automation Platform uses several ports to communicate with its services. These ports must be open and available for Red Hat Ansible Automation Platform to work. Ensure that these ports are available and are not blocked by a firewall.

Expand
Table 2.8. Network ports and protocols
Port numberProtocolServiceSourceDestination

80/443

TCP

HTTP/HTTPS

Event-Driven Ansible

Automation hub

80/443

TCP

HTTP/HTTPS

Event-Driven Ansible

Automation controller

80/443

TCP

HTTP/HTTPS

Automation controller

Automation hub

80/443

TCP

HTTP/HTTPS

HAProxy load balancer

Platform gateway

80/443

TCP

HTTP/HTTPS

Platform gateway

Automation controller

80/443

TCP

HTTP/HTTPS

Platform gateway

Automation hub

80/443

TCP

HTTP/HTTPS

Platform gateway

Event-Driven Ansible

80/443

TCP

HTTP/HTTPS

Execution node

Platform gateway

5432

TCP

PostgreSQL

Event-Driven Ansible

External database

5432

TCP

PostgreSQL

Platform gateway

External database

5432

TCP

PostgreSQL

Automation hub

External database

5432

TCP

PostgreSQL

Automation controller

External database

6379

TCP

Redis

Event-Driven Ansible

Redis node

6379

TCP

Redis

Platform gateway

Redis node

8443

TCP

HTTPS

Platform gateway

Platform gateway

16379

TCP

Redis

Redis node

Redis node

27199

TCP

Receptor

Automation controller

Hop node and execution node

27199

TCP

Receptor

Hop node

Execution node

Note

If you change any port values by using inventory variables, refer to Inventory file variables to review all default port values and ensure there are no port conflicts.

2.2.4. Example inventory file

Use the example inventory file to perform an installation:

# This is the Ansible Automation Platform enterprise installer inventory file
# Consult the docs if you are unsure what to add
# For all optional variables consult the Red Hat documentation:
# https://docs.redhat.com/en/documentation/red_hat_ansible_automation_platform/2.5/html/rpm_installation

# This section is for your platform gateway hosts
# -----------------------------------------------------
[automationgateway]
gateway1.example.org
gateway2.example.org

# This section is for your automation controller hosts
# -----------------------------------------------------
[automationcontroller]
controller1.example.org
controller2.example.org

[automationcontroller:vars]
peers=execution_nodes

# This section is for your Ansible Automation Platform execution hosts
# -----------------------------------------------------
[execution_nodes]
hop1.example.org node_type='hop'
exec1.example.org
exec2.example.org

# This section is for your automation hub hosts
# -----------------------------------------------------
[automationhub]
hub1.example.org
hub2.example.org

# This section is for your Event-Driven Ansible controller hosts
# -----------------------------------------------------
[automationedacontroller]
eda1.example.org
eda2.example.org

[redis]
gateway1.example.org
gateway2.example.org
hub1.example.org
hub2.example.org
eda1.example.org
eda2.example.org

[all:vars]
# Common variables
# https://docs.redhat.com/en/documentation/red_hat_ansible_automation_platform/2.5/html/rpm_installation/appendix-inventory-files-vars#general-variables
# -----------------------------------------------------
registry_username=<your RHN username>
registry_password=<your RHN password>

# Platform gateway
# https://docs.redhat.com/en/documentation/red_hat_ansible_automation_platform/2.5/html/rpm_installation/appendix-inventory-files-vars#platform-gateway-variables
# -----------------------------------------------------
automationgateway_admin_password=<set your own>
automationgateway_pg_host=<set your own>
automationgateway_pg_database=<set your own>
automationgateway_pg_username=<set your own>
automationgateway_pg_password=<set your own>

# Automation controller
# https://docs.redhat.com/en/documentation/red_hat_ansible_automation_platform/2.5/html/rpm_installation/appendix-inventory-files-vars#controller-variables
# -----------------------------------------------------
admin_password=<set your own>
pg_host=<set your own>
pg_database=<set your own>
pg_username=<set your own>
pg_password=<set your own>

# Automation hub
# https://docs.redhat.com/en/documentation/red_hat_ansible_automation_platform/2.5/html/rpm_installation/appendix-inventory-files-vars#hub-variables
# -----------------------------------------------------
automationhub_admin_password=<set your own>
automationhub_pg_host=<set your own>
automationhub_pg_database=<set your own>
automationhub_pg_username=<set your own>
automationhub_pg_password=<set your own>

# Event-Driven Ansible controller
# https://docs.redhat.com/en/documentation/red_hat_ansible_automation_platform/2.5/html/rpm_installation/appendix-inventory-files-vars#event-driven-ansible-variables
# -----------------------------------------------------
automationedacontroller_admin_password=<set your own>
automationedacontroller_pg_host=<set your own>
automationedacontroller_pg_database=<set your own>
automationedacontroller_pg_username=<set your own>
automationedacontroller_pg_password=<set your own>
Copy to Clipboard Toggle word wrap

Chapter 3. Container topologies

Ansible Automation Platform provides tested topologies for containerized Ansible Automation Platform. Select the topology that best fits your container-based deployment requirements.

3.1. Container growth topology

The container-based growth topology provides a smaller footprint deployment without redundancy for organizations getting started with Ansible Automation Platform. Included are the tested infrastructure topology, system requirements, network port configurations, and an example inventory file for installation.

3.1.1. Infrastructure topology

The Red Hat tested infrastructure topology for this deployment model:

Figure 3.1. Infrastructure topology diagram

Container growth topology diagram

Red Hat tests a single VM with these requirements:

Expand
Table 3.1. Virtual machine requirements
RequirementMinimum requirement

RAM

  • 16 GB
  • 32 GB required for growth topology bundled installations with hub_seed_collections=true. Seeding the collections can take 45 or more minutes.

CPUs

4

Local disk

  • Total available disk space: 60 GB
  • Installation directory: 15 GB (if on a dedicated partition)
  • /var/tmp for online installations: 1 GB
  • /var/tmp for offline or bundled installations: 3 GB
  • Temporary directory (defaults to /tmp) for offline or bundled installations: 10GB

Disk IOPS

3000

Expand
Table 3.2. Infrastructure topology components
PurposeExample group names

All Ansible Automation Platform components

  • automationgateway
  • automationcontroller
  • automationhub
  • automationeda
  • database

3.1.2. Tested system configurations

Red Hat has tested these configurations to install and run Red Hat Ansible Automation Platform:

Expand
Table 3.3. System configuration
TypeDescriptionNotes

Subscription

  • Valid Red Hat Ansible Automation Platform subscription
  • Valid Red Hat Enterprise Linux subscription (to consume the BaseOS and AppStream repositories)
 

Operating system

  • Red Hat Enterprise Linux 9.4 or later minor versions of Red Hat Enterprise Linux 9.
  • Red Hat Enterprise Linux 10 or later minor versions of Red Hat Enterprise Linux 10.
 

CPU architecture

x86_64, AArch64, s390x (IBM Z), ppc64le (IBM Power)

 

ansible-core

  • RHEL 9: installation program uses ansible-core 2.14, Ansible Automation Platform operation uses ansible-core 2.16.
  • RHEL 10: installation program uses ansible-core 2.16, Ansible Automation Platform operation uses ansible-core 2.16.
  • The installation program uses the ansible-core package from the RHEL AppStream repository.
  • Ansible Automation Platform bundles ansible-core 2.16 for operation, so you do not need to install it manually.

Browser

A currently supported version of Mozilla Firefox or Google Chrome.

 

Database

PostgreSQL 15

External (customer supported) databases require International Components for Unicode (ICU) support.

3.1.3. Network ports

Red Hat Ansible Automation Platform uses several ports to communicate with its services. These ports must be open and available for Red Hat Ansible Automation Platform to work. Ensure that these ports are available and are not blocked by a firewall.

Expand
Table 3.4. Network ports and protocols
Port numberProtocolServiceSourceDestinationDescription

80/443

TCP

HTTP/HTTPS

Event-Driven Ansible

Automation hub

Pull container decision environments

80/443

TCP

HTTP/HTTPS

Event-Driven Ansible

Automation controller

Launch automation controller jobs

80/443

TCP

HTTP/HTTPS

Automation controller

Automation hub

Pull collections and execution environment images

80/443

TCP

HTTP/HTTPS

Platform gateway

Automation controller

Platform gateway to automation controller communication

80/443

TCP

HTTP/HTTPS

Platform gateway

Automation hub

Platform gateway to automation hub communication

80/443

TCP

HTTP/HTTPS

Platform gateway

Event-Driven Ansible

Platform gateway to Event-Driven Ansible communication

5432

TCP

PostgreSQL

Event-Driven Ansible

Database

Event-Driven Ansible database access

5432

TCP

PostgreSQL

Platform gateway

Database

Platform gateway database access

5432

TCP

PostgreSQL

Automation hub

Database

Automation hub database access

5432

TCP

PostgreSQL

Automation controller

Database

Automation controller database access

6379

TCP

Redis

Event-Driven Ansible

Redis container

Job launching and data storage for Event-Driven Ansible

6379

TCP

Redis

Platform gateway

Redis container

Data storage and retrieval for platform gateway services

8443

TCP

HTTPS

Platform gateway

Platform gateway

Internal gateway NGINX communication

27199

TCP

Receptor

Automation controller

Execution container

Mesh nodes connect directly to controllers. Allows two-way communication for job distribution.

8080/8443

TCP

HTTP/HTTPS

Platform gateway

Automation controller

Automation controller NGINX ports. You can configure these ports with the following inventory variables: controller_nginx_http_port, controller_nginx_https_port.

8081/8444

TCP

HTTP/HTTPS

Platform gateway

Automation hub

Automation hub NGINX ports. You can configure these ports with the following inventory variables: hub_nginx_http_port, hub_nginx_https_port.

8082/8445

TCP

HTTP/HTTPS

Platform gateway

Event-Driven Ansible

Event-Driven Ansible NGINX ports. You can configure these ports with the following inventory variables: eda_nginx_http_port, eda_nginx_https_port.

8083/8446

TCP

HTTP/HTTPS

Platform gateway

Platform gateway

Platform gateway NGINX ports. You can configure these ports with the following inventory variables: gateway_nginx_http_port, gateway_nginx_https_port.

Note

If you change any port values by using inventory variables, refer to Inventory file variables to review all default port values and ensure there are no port conflicts.

3.1.4. Example inventory file

Use the example inventory file to perform an installation:

# This is the Ansible Automation Platform installer inventory file intended for the container growth deployment topology.
# This inventory file expects to be run from the host where Ansible Automation Platform will be installed.
# Consult the Ansible Automation Platform product documentation about this topology's tested hardware configuration.
# https://docs.redhat.com/en/documentation/red_hat_ansible_automation_platform/2.5/html/tested_deployment_models/container-topologies
#
# Consult the docs if you are unsure what to add
# For all optional variables consult the included README.md
# or the Ansible Automation Platform documentation:
# https://docs.redhat.com/en/documentation/red_hat_ansible_automation_platform/2.5/html/containerized_installation

# This section is for your platform gateway hosts
# -----------------------------------------------------
[automationgateway]
aap.example.org

# This section is for your automation controller hosts
# -----------------------------------------------------
[automationcontroller]
aap.example.org

# This section is for your automation hub hosts
# -----------------------------------------------------
[automationhub]
aap.example.org

# This section is for your Event-Driven Ansible controller hosts
# -----------------------------------------------------
[automationeda]
aap.example.org

# This section is for the Ansible Automation Platform database
# -----------------------------------------------------
[database]
aap.example.org

[all:vars]
# Ansible
ansible_connection=local

# Common variables
# https://docs.redhat.com/en/documentation/red_hat_ansible_automation_platform/2.5/html/containerized_installation/appendix-inventory-files-vars#general-variables
# -----------------------------------------------------
postgresql_admin_username=postgres
postgresql_admin_password=<set your own>

registry_username=<your RHN username>
registry_password=<your RHN password>

redis_mode=standalone

# Platform gateway
# https://docs.redhat.com/en/documentation/red_hat_ansible_automation_platform/2.5/html/containerized_installation/appendix-inventory-files-vars#platform-gateway-variables
# -----------------------------------------------------
gateway_admin_password=<set your own>
gateway_pg_host=aap.example.org
gateway_pg_password=<set your own>

# Automation controller
# https://docs.redhat.com/en/documentation/red_hat_ansible_automation_platform/2.5/html/containerized_installation/appendix-inventory-files-vars#controller-variables
# -----------------------------------------------------
controller_admin_password=<set your own>
controller_pg_host=aap.example.org
controller_pg_password=<set your own>
controller_percent_memory_capacity=0.5

# Automation hub
# https://docs.redhat.com/en/documentation/red_hat_ansible_automation_platform/2.5/html/containerized_installation/appendix-inventory-files-vars#hub-variables
# -----------------------------------------------------
hub_admin_password=<set your own>
hub_pg_host=aap.example.org
hub_pg_password=<set your own>
hub_seed_collections=false

# Event-Driven Ansible controller
# https://docs.redhat.com/en/documentation/red_hat_ansible_automation_platform/2.5/html/containerized_installation/appendix-inventory-files-vars#event-driven-ansible-variables
# -----------------------------------------------------
eda_admin_password=<set your own>
eda_pg_host=aap.example.org
eda_pg_password=<set your own>
Copy to Clipboard Toggle word wrap

SSH keys are only required when installing on remote hosts. If doing a self contained local VM based installation, you can use ansible_connection=local.

3.2. Container enterprise topology

The container-based enterprise topology provides redundancy and higher compute for large volumes of automation. Included are the tested infrastructure topology, system requirements, network port configurations, and an example inventory file for installation.

3.2.1. Infrastructure topology

The Red Hat tested infrastructure topology for this deployment model:

Figure 3.2. Infrastructure topology diagram

Container enterprise topology diagram

Red Hat tests each VM with these requirements:

Expand
Table 3.5. Virtual machine requirements
RequirementMinimum requirement

RAM

16 GB

CPUs

4

Local disk

  • Total available disk space: 60 GB
  • Installation directory: 15 GB (if on a dedicated partition)
  • /var/tmp for online installations: 1 GB
  • /var/tmp for offline or bundled installations: 3 GB
  • Temporary directory (defaults to /tmp) for offline or bundled installations: 10GB

Disk IOPS

3000

Expand
Table 3.6. Infrastructure topology components
VM countPurposeExample VM group names

2

Platform gateway with colocated Redis

automationgateway

2

Automation controller

automationcontroller

2

Private automation hub with colocated Redis

automationhub

2

Event-Driven Ansible with colocated Redis

automationeda

1

Automation mesh hop node

execution_nodes

2

Automation mesh execution node

execution_nodes

1

Externally managed database service

N/A

1

HAProxy load balancer in front of platform gateway (externally managed)

N/A

Note
  • 6 VMs are required for a Redis high availability (HA) compatible deployment. When installing Ansible Automation Platform with the containerized installer, Redis can be colocated on any Ansible Automation Platform component VMs of your choice except for execution nodes or the PostgreSQL database. They might also be assigned VMs specifically for Redis use.
  • External Redis is not supported for containerized Ansible Automation Platform.

3.2.2. Tested system configurations

Red Hat has tested these configurations to install and run Red Hat Ansible Automation Platform:

Expand
Table 3.7. System configuration
TypeDescriptionNotes

Subscription

  • Valid Red Hat Ansible Automation Platform subscription
  • Valid Red Hat Enterprise Linux subscription (to consume the BaseOS and AppStream repositories)
 

Operating system

  • Red Hat Enterprise Linux 9.4 or later minor versions of Red Hat Enterprise Linux 9.
  • Red Hat Enterprise Linux 10 or later minor versions of Red Hat Enterprise Linux 10.
 

CPU architecture

x86_64, AArch64, s390x (IBM Z), ppc64le (IBM Power)

 

ansible-core

  • RHEL 9: installation program uses ansible-core 2.14, Ansible Automation Platform operation uses ansible-core 2.16.
  • RHEL 10: installation program uses ansible-core 2.16, Ansible Automation Platform operation uses ansible-core 2.16.
  • The installation program uses the ansible-core package from the RHEL AppStream repository.
  • Ansible Automation Platform bundles ansible-core 2.16 for operation, so you do not need to install it manually.

Browser

A currently supported version of Mozilla Firefox or Google Chrome.

 

Database

PostgreSQL 15

External (customer supported) databases require International Components for Unicode (ICU) support.

3.2.3. Network ports

Red Hat Ansible Automation Platform uses several ports to communicate with its services. These ports must be open and available for Red Hat Ansible Automation Platform to work. Ensure that these ports are available and are not blocked by a firewall.

Expand
Table 3.8. Network ports and protocols
Port numberProtocolServiceSourceDestinationDescription

80/443

TCP

HTTP/HTTPS

Event-Driven Ansible

Automation hub

Pull container decision environments

80/443

TCP

HTTP/HTTPS

Event-Driven Ansible

Automation controller

Launch automation controller jobs

80/443

TCP

HTTP/HTTPS

Automation controller

Automation hub

Pull collections and execution environment images

80/443

TCP

HTTP/HTTPS

HAProxy load balancer

Platform gateway

External load balancer access

80/443

TCP

HTTP/HTTPS

Platform gateway

Automation controller

Platform gateway to automation controller communication

80/443

TCP

HTTP/HTTPS

Platform gateway

Automation hub

Platform gateway to automation hub communication

80/443

TCP

HTTP/HTTPS

Platform gateway

Event-Driven Ansible

Platform gateway to Event-Driven Ansible communication

5432

TCP

PostgreSQL

Event-Driven Ansible

External database

Event-Driven Ansible database access

5432

TCP

PostgreSQL

Platform gateway

External database

Platform gateway database access

5432

TCP

PostgreSQL

Automation hub

External database

Automation hub database access

5432

TCP

PostgreSQL

Automation controller

External database

Automation controller database access

6379

TCP

Redis

Event-Driven Ansible

Redis node

Job launching and data storage for Event-Driven Ansible

6379

TCP

Redis

Platform gateway

Redis node

Data storage and retrieval for platform gateway services

16379

TCP

Redis

Redis node

Redis node

Redis cluster bus communication

27199

TCP

Receptor

Automation controller

Hop node and execution node

Mesh nodes connect directly to controllers. Allows two-way communication for job distribution.

27199

TCP

Receptor

Hop node

Execution node

Mesh nodes connect through hop nodes. Allows two-way communication in either direction.

8080/8443

TCP

HTTP/HTTPS

Platform gateway

Automation controller

Automation controller NGINX ports. You can configure these ports with the following inventory variables: controller_nginx_http_port, controller_nginx_https_port.

8081/8444

TCP

HTTP/HTTPS

Platform gateway

Automation hub

Automation hub NGINX ports. You can configure these ports with the following inventory variables: hub_nginx_http_port, hub_nginx_https_port.

8082/8445

TCP

HTTP/HTTPS

Platform gateway

Event-Driven Ansible

Event-Driven Ansible NGINX ports. You can configure these ports with the following inventory variables: eda_nginx_http_port, eda_nginx_https_port.

8083/8446

TCP

HTTP/HTTPS

Platform gateway

Platform gateway

Platform gateway NGINX ports. You can configure these ports with the following inventory variables: gateway_nginx_http_port, gateway_nginx_https_port.

Note

If you change any port values by using inventory variables, refer to Inventory file variables to review all default port values and ensure there are no port conflicts.

3.2.4. Example inventory file

Use the example inventory file to perform an installation:

# This is the Ansible Automation Platform enterprise installer inventory file
# Consult the docs if you are unsure what to add
# For all optional variables consult the included README.md
# or the Red Hat documentation:
# https://docs.redhat.com/en/documentation/red_hat_ansible_automation_platform/2.5/html/containerized_installation

# This section is for your platform gateway hosts
# -----------------------------------------------------
[automationgateway]
gateway1.example.org
gateway2.example.org

# This section is for your automation controller hosts
# -----------------------------------------------------
[automationcontroller]
controller1.example.org
controller2.example.org

# This section is for your Ansible Automation Platform execution hosts
# -----------------------------------------------------
[execution_nodes]
hop1.example.org receptor_type='hop'
exec1.example.org
exec2.example.org

# This section is for your automation hub hosts
# -----------------------------------------------------
[automationhub]
hub1.example.org
hub2.example.org

# This section is for your Event-Driven Ansible controller hosts
# -----------------------------------------------------
[automationeda]
eda1.example.org
eda2.example.org

[redis]
gateway1.example.org
gateway2.example.org
hub1.example.org
hub2.example.org
eda1.example.org
eda2.example.org

[all:vars]

# Common variables
# https://docs.redhat.com/en/documentation/red_hat_ansible_automation_platform/2.5/html/containerized_installation/appendix-inventory-files-vars#general-variables
# -----------------------------------------------------
postgresql_admin_username=<set your own>
postgresql_admin_password=<set your own>
registry_username=<your RHN username>
registry_password=<your RHN password>

# Platform gateway
# https://docs.redhat.com/en/documentation/red_hat_ansible_automation_platform/2.5/html/containerized_installation/appendix-inventory-files-vars#platform-gateway-variables
# -----------------------------------------------------
gateway_admin_password=<set your own>
gateway_pg_host=externaldb.example.org
gateway_pg_database=<set your own>
gateway_pg_username=<set your own>
gateway_pg_password=<set your own>

# Automation controller
# https://docs.redhat.com/en/documentation/red_hat_ansible_automation_platform/2.5/html/containerized_installation/appendix-inventory-files-vars#controller-variables
# -----------------------------------------------------
controller_admin_password=<set your own>
controller_pg_host=externaldb.example.org
controller_pg_database=<set your own>
controller_pg_username=<set your own>
controller_pg_password=<set your own>

# Automation hub
# https://docs.redhat.com/en/documentation/red_hat_ansible_automation_platform/2.5/html/containerized_installation/appendix-inventory-files-vars#hub-variables
# -----------------------------------------------------
hub_admin_password=<set your own>
hub_pg_host=externaldb.example.org
hub_pg_database=<set your own>
hub_pg_username=<set your own>
hub_pg_password=<set your own>

# Event-Driven Ansible controller
# https://docs.redhat.com/en/documentation/red_hat_ansible_automation_platform/2.5/html/containerized_installation/appendix-inventory-files-vars#event-driven-ansible-variables
# -----------------------------------------------------
eda_admin_password=<set your own>
eda_pg_host=externaldb.example.org
eda_pg_database=<set your own>
eda_pg_username=<set your own>
eda_pg_password=<set your own>
Copy to Clipboard Toggle word wrap

Chapter 4. Operator topologies

Ansible Automation Platform provides tested topologies for Ansible Automation Platform on OpenShift Container Platform. Select the topology that best fits your Operator-based deployment requirements.

Important

You can only install a single instance of the Ansible Automation Platform Operator into a single namespace. Installing multiple instances in the same namespace can lead to improper operation for both Operator instances.

4.1. Operator growth topology

The Operator-based growth topology provides a smaller footprint deployment without redundancy for organizations getting started with Ansible Automation Platform on Red Hat OpenShift Container Platform. Included are the tested infrastructure topology, system requirements, network port configurations, and an example custom resource file for installation.

4.1.1. Infrastructure topology

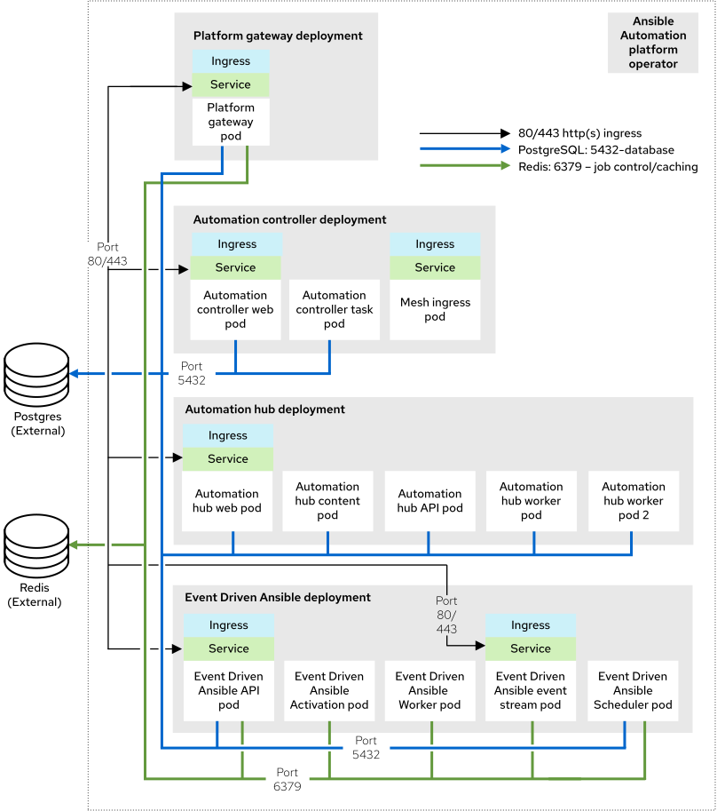
The Red Hat tested infrastructure topology for this deployment model:

Figure 4.1. Infrastructure topology diagram

Operator growth topology diagram
Important

While Redis and PostgreSQL can be installed as part of the operator-based installation process, the topology diagram represents a Red Hat supported topology where both Redis and PostgreSQL are external to Ansible Automation Platform.

Red Hat tests a Single Node OpenShift (SNO) cluster with these requirements: 32 GB RAM, 16 CPUs, 128 GB local disk, and 3000 IOPS.

Expand
Table 4.1. Infrastructure topology components
CountComponent

1

Automation controller web pod

1

Automation controller task pod

1

Automation hub web pod

1

Automation hub API pod

2

Automation hub content pod

2

Automation hub worker pod

1

Automation hub Redis pod

1

Event-Driven Ansible API pod

1

Event-Driven Ansible activation worker pod

1

Event-Driven Ansible default worker pod

1

Event-Driven Ansible event stream pod

1

Event-Driven Ansible scheduler pod

1

Platform gateway pod

1

Database pod

1

Redis pod

Note

You can deploy multiple isolated instances of Ansible Automation Platform into the same Red Hat OpenShift Container Platform cluster. To do this, use a namespace-scoped deployment model (isolated within a namespace).

This approach allows you to use the same cluster for several deployments.

4.1.2. Tested system configurations

Red Hat has tested these configurations to install and run Red Hat Ansible Automation Platform:

Expand
Table 4.2. Tested system configurations
TypeDescription

Subscription

Valid Red Hat Ansible Automation Platform subscription

Red Hat OpenShift

  • Version: 4.14
  • num_of_control_nodes: 1
  • num_of_worker_nodes: 1

Ansible-core

Ansible-core version 2.16 or later

Browser

A currently supported version of Mozilla Firefox or Google Chrome.

Database

PostgreSQL 15

4.1.3. Example custom resource file

Use this example custom resource (CR) to add your Ansible Automation Platform instance to your project:

apiVersion: aap.ansible.com/v1alpha1
kind: AnsibleAutomationPlatform
metadata:
  name: <aap instance name>
spec:
  eda:
    automation_server_ssl_verify: 'no'
  hub:
    storage_type: 's3'
    object_storage_s3_secret: '<name of the Secret resource holding s3 configuration>'
Copy to Clipboard Toggle word wrap

4.1.4. Nonfunctional requirements

Ansible Automation Platform’s performance characteristics and capacity depend on its resource allocation and configuration. With OpenShift, each Ansible Automation Platform component deploys as a pod. You can specify resource requests and limits for each pod.

Use the Ansible Automation Platform Custom Resource (CR) to configure resource allocation for OpenShift installations. Each configurable item has default settings. These settings are the minimum requirements for an installation, but might not meet your production workload needs.

By default, each component’s deployments use minimum resource requests but no resource limits. OpenShift only schedules pods with available resource requests, but the pods can consume unlimited RAM or CPU as long as the OpenShift worker node itself is not under node pressure.

In the Operator growth topology, Ansible Automation Platform runs on a Single Node OpenShift (SNO) with 32 GB RAM, 16 CPUs, 128 GB local disk, and 3000 IOPS. This is not a shared environment, so Ansible Automation Platform pods have full access to all of the compute resources of the OpenShift SNO. In this scenario, the capacity calculation for automation controller task pods comes from the underlying OpenShift Container Platform node that runs the pod. It does not have access to the entire node. This capacity calculation influences how many concurrent jobs automation controller can run.

OpenShift manages storage distinctly from VMs. This impacts how automation hub stores its artifacts. In the Operator growth topology, the topology uses S3 storage because automation hub requires a ReadWriteMany type storage, which is not a default storage type in OpenShift.

4.1.5. Network ports

Red Hat Ansible Automation Platform uses several ports to communicate with its services. These ports must be open and available for Red Hat Ansible Automation Platform to work. Ensure that these ports are available and are not blocked by a firewall.

Expand
Table 4.3. Network ports and protocols
Port numberProtocolServiceSourceDestination

80/443

HTTP/HTTPS

Receptor

Execution node

OpenShift Container Platform ingress

80/443

HTTP/HTTPS

Receptor

Hop node

OpenShift Container Platform ingress

80/443

HTTP/HTTPS

Platform

Customer clients

OpenShift Container Platform ingress

27199

TCP

Receptor

OpenShift Container Platform cluster

Execution node

27199

TCP

Receptor

OpenShift Container Platform cluster

Hop node

4.2. Operator enterprise topology

The Operator-based enterprise topology provides redundancy and higher compute for large volumes of automation on Red Hat OpenShift Container Platform. The Ansible Automation Platform Service on AWS is an example of an OpenShift Operator based enterprise topology. Included are the tested infrastructure topology, system requirements, network port configurations, and an example custom resource file for installation.

4.2.1. Infrastructure topology

The Red Hat tested infrastructure topology for this deployment model:

Figure 4.2. Infrastructure topology diagram

Operator enterprise topology diagram
Important

While Redis and PostgreSQL can be installed as part of the operator-based installation process, the topology diagram represents a Red Hat supported topology where both Redis and PostgreSQL are external to Ansible Automation Platform.

This infrastructure topology describes an OpenShift Cluster with 3 primary nodes and 2 worker nodes.

Red Hat tests each OpenShift Worker node with these requirements: 16 GB RAM, 4 CPUs, 128 GB local disk, and 3000 IOPS.

Expand
Table 4.4. Infrastructure topology components
CountComponent

1

Automation controller web pod

1

Automation controller task pod

1

Automation hub web pod

1

Automation hub API pod

2

Automation hub content pod

2

Automation hub worker pod

1

Automation hub Redis pod

1

Event-Driven Ansible API pod

2

Event-Driven Ansible activation worker pod

2

Event-Driven Ansible default worker pod

2

Event-Driven Ansible event stream pod

1

Event-Driven Ansible scheduler pod

1

Platform gateway pod

2

Mesh ingress pod

N/A

Externally managed database service

N/A

Externally managed Redis

N/A

Externally managed object storage service (for automation hub)

4.2.2. Tested system configurations

Red Hat has tested these configurations to install and run Red Hat Ansible Automation Platform:

Expand
Table 4.5. Tested system configurations
TypeDescription

Subscription

Valid Red Hat Ansible Automation Platform subscription

Red Hat OpenShift

  • Red Hat OpenShift on AWS Hosted Control Planes 4.15.16

    • 2 worker nodes in different availability zones (AZs) at t3.xlarge

Ansible-core

Ansible-core version 2.16 or later

Browser

A currently supported version of Mozilla Firefox or Google Chrome.

AWS RDS PostgreSQL service

  • engine: "postgres"
  • engine_version: 15"
  • parameter_group_name: "default.postgres15"
  • allocated_storage: 20
  • max_allocated_storage: 1000
  • storage_type: "gp2"
  • storage_encrypted: true
  • instance_class: "db.t4g.small"
  • multi_az: true
  • backup_retention_period: 5
  • database: must have ICU support

AWS Memcached Service

  • engine: "redis"
  • engine_version: "6.2"
  • auto_minor_version_upgrade: "false"
  • node_type: "cache.t3.micro"
  • parameter_group_name: "default.redis6.x.cluster.on"
  • transit_encryption_enabled: "true"
  • num_node_groups: 2
  • replicas_per_node_group: 1
  • automatic_failover_enabled: true

s3 storage

HTTPS only accessible through AWS Role assigned to automation hub SA at runtime by using AWS Pod Identity

4.2.3. Example custom resource file

For example CR files, see the ocp-b.env-a directory in the test-topologies GitHub repository.

4.2.4. Nonfunctional requirements

Ansible Automation Platform’s performance characteristics and capacity depend on its resource allocation and configuration. With OpenShift, each Ansible Automation Platform component deploys as a pod. You can specify resource requests and limits for each pod.

Use the Ansible Automation Platform custom resource to configure resource allocation for OpenShift installations. Each configurable item has default settings. These settings are the exact configuration used in this reference deployment architecture. This configuration assumes deployment and management by an Enterprise IT organization for production purposes.

By default, each component’s deployments use minimum resource requests but no resource limits. OpenShift only schedules pods with available resource requests. However, pods can consume unlimited RAM or CPU as long as the OpenShift worker node is not under node pressure.

In the Operator enterprise topology, Ansible Automation Platform runs on a Red Hat OpenShift on AWS (ROSA) Hosted Control Plane (HCP) cluster. The cluster has 2 t3.xlarge worker nodes spread across 2 AWS availability zones within a single region. This is not a shared environment so Ansible Automation Platform pods have full access to all compute resources of the ROSA HCP cluster.

The capacity calculation for automation controller task pods comes from the underlying HCP worker node running the pod. It does not have access to the CPU or memory resources of the entire node. This capacity calculation influences how many concurrent jobs automation controller can run.

OpenShift manages storage distinctly from VMs. This impacts how automation hub stores its artifacts. In the Operator enterprise topology, automation hub uses S3 storage. automation hub requires ReadWriteMany type storage, which is not a default storage type in OpenShift.

This topology specifies externally provided Redis, PostgreSQL, and object storage for automation hub. This provides additional scalability and reliability features for the Ansible Automation Platform deployment. These features include specialized backup, restore, and replication services, as well as scalable storage.

4.2.5. Network ports

Red Hat Ansible Automation Platform uses several ports to communicate with its services. These ports must be open and available for Red Hat Ansible Automation Platform to work. Ensure that these ports are available and are not blocked by a firewall.

Expand
Table 4.6. Network ports and protocols
Port numberProtocolServiceSourceDestination

80/443

HTTP/HTTPS

Object storage

OpenShift Container Platform cluster

External object storage service

80/443

HTTP/HTTPS

Receptor

Execution node

OpenShift Container Platform ingress

80/443

HTTP/HTTPS

Receptor

Hop node

OpenShift Container Platform ingress

5432

TCP

PostgreSQL

OpenShift Container Platform cluster

External database service

6379

TCP

Redis

OpenShift Container Platform cluster

External Redis service

27199

TCP

Receptor

OpenShift Container Platform cluster

Execution node

27199

TCP

Receptor

OpenShift Container Platform cluster

Hop node

Chapter 5. Automation mesh nodes

Automation mesh is an overlay network that distributes automation work across large and distributed collections of workers through peer-to-peer node connections. Included are the tested system configurations and network port requirements for mesh nodes.

5.1. Tested system configurations

Each automation mesh VM has been tested with these requirements: 16 GB RAM, 4 CPUs, 60 GB local disk, and 3000 IOPS.

5.2. Network ports

Automation mesh uses several ports to communicate with its services. These ports must be open and available for Red Hat Ansible Automation Platform to work. Ensure that these ports are available and are not blocked by a firewall.

Expand
Table 5.1. Network ports and protocols
Port numberProtocolServiceSourceDestination

80/443

HTTP/HTTPS

Receptor

Execution node

OpenShift Container Platform mesh ingress

80/443

HTTP/HTTPS

Receptor

Hop node

OpenShift Container Platform mesh ingress

27199

TCP

Receptor

OpenShift Container Platform cluster

Execution node

27199

TCP

Receptor

OpenShift Container Platform cluster

Hop node

Additional resources provide information and support for the tested deployment models outlined in Tested deployment models.

Legal Notice

Copyright © Red Hat.
The text of and illustrations in this document are licensed by Red Hat under a Creative Commons Attribution–Share Alike 3.0 Unported license ("CC-BY-SA"). An explanation of CC-BY-SA is available at http://creativecommons.org/licenses/by-sa/3.0/. In accordance with CC-BY-SA, if you distribute this document or an adaptation of it, you must provide the URL for the original version.
Red Hat, as the licensor of this document, waives the right to enforce, and agrees not to assert, Section 4d of CC-BY-SA to the fullest extent permitted by applicable law.
Red Hat, Red Hat Enterprise Linux, the Shadowman logo, JBoss, OpenShift, Fedora, the Infinity logo, and RHCE are trademarks of Red Hat, Inc., registered in the United States and other countries.
Linux® is the registered trademark of Linus Torvalds in the United States and other countries.
Java® is a registered trademark of Oracle and/or its affiliates.
XFS® is a trademark of Silicon Graphics International Corp. or its subsidiaries in the United States and/or other countries.
MySQL® is a registered trademark of MySQL AB in the United States, the European Union and other countries.
Node.js® is an official trademark of Joyent. Red Hat Software Collections is not formally related to or endorsed by the official Joyent Node.js open source or commercial project.
The OpenStack® Word Mark and OpenStack logo are either registered trademarks/service marks or trademarks/service marks of the OpenStack Foundation, in the United States and other countries and are used with the OpenStack Foundation's permission. We are not affiliated with, endorsed or sponsored by the OpenStack Foundation, or the OpenStack community.
All other trademarks are the property of their respective owners.
Red Hat logoGithubredditYoutubeTwitter

Learn

Try, buy, & sell

Communities

About Red Hat Documentation

We help Red Hat users innovate and achieve their goals with our products and services with content they can trust. Explore our recent updates.

Making open source more inclusive

Red Hat is committed to replacing problematic language in our code, documentation, and web properties. For more details, see the Red Hat Blog.

About Red Hat

We deliver hardened solutions that make it easier for enterprises to work across platforms and environments, from the core datacenter to the network edge.

Theme

© 2026 Red Hat
Back to top