3.2. Operator 엔터프라이즈 토폴로지


Operator 기반 엔터프라이즈 토폴로지는 Red Hat OpenShift Container Platform에서 대량의 자동화를 위해 중복 및 더 많은 컴퓨팅을 제공합니다. AWS의 Ansible Automation Platform Service는 OpenShift Operator 기반 엔터프라이즈 토폴로지의 예입니다. 여기에는 테스트를 거친 인프라 토폴로지, 시스템 요구 사항, 네트워크 포트 구성, 설치를 위한 사용자 지정 리소스 파일 예제가 포함됩니다.

3.2.1. 인프라 토폴로지

이 배포 모델에 대해 Red Hat 테스트 인프라 토폴로지

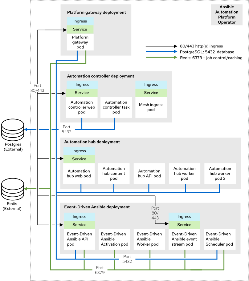
그림 3.2. 인프라 토폴로지 다이어그램

Operator 엔터프라이즈 토폴로지 다이어그램
중요

Redis 및 PostgreSQL은 Operator 기반 설치 프로세스의 일부로 설치할 수 있지만 토폴로지 다이어그램은 Redis와 PostgreSQL이 Ansible Automation Platform 외부에 있는 Red Hat 지원 토폴로지를 나타냅니다.

이 인프라 토폴로지는 3개의 기본 노드와 2개의 작업자 노드가 있는 OpenShift 클러스터를 설명합니다.

Red Hat은 16GB RAM, 4 CPU, 128GB 로컬 디스크, 3000 IOPS 등 각 OpenShift 작업자 노드를 테스트합니다.

Expand
표 3.4. 인프라 토폴로지 구성 요소
수량Component

1

자동화 컨트롤러 웹 Pod

1

자동화 컨트롤러 작업 Pod

1

Automation Hub 웹 Pod

1

Automation Hub API Pod

2

Automation Hub 콘텐츠 Pod

2

Automation Hub 작업자 Pod

1

Automation Hub Redis Pod

1

이벤트 기반 Ansible API Pod

2

이벤트 기반 Ansible 활성화 작업자 Pod

2

이벤트 기반 Ansible 기본 작업자 Pod

2

이벤트 기반 Ansible 이벤트 스트림 Pod

1

이벤트 기반 Ansible 스케줄러 Pod

1

플랫폼 게이트웨이 Pod

2

메시 수신 Pod

해당 없음

외부에서 관리되는 데이터베이스 서비스

해당 없음

외부에서 관리되는 Redis

해당 없음

외부 관리형 오브젝트 스토리지 서비스(Automation hub용)

3.2.2. 테스트된 시스템 구성

Red Hat은 Red Hat Ansible Automation Platform을 설치하고 실행하기 위해 이러한 구성을 테스트했습니다.

Expand
표 3.5. 테스트된 시스템 구성
유형설명

서브스크립션

유효한 Red Hat Ansible Automation Platform 서브스크립션

Red Hat OpenShift

  • Red Hat OpenShift on AWS Hosted Control Planes 4.15.16

    • 2 다른 가용성 영역 (AZ)의 작업자 노드 t3.xlarge

ansible-core

ansible-core 버전 2.16 이상

브라우저

현재 지원되는 Mozilla Firefox 또는 Google Chrome 버전입니다.

AWS RDS PostgreSQL 서비스

  • 엔진: "postgres"
  • engine_version: 15"
  • parameter_group_name: "default.postgres15"
  • allocated_storage: 20
  • max_allocated_storage: 1000
  • storage_type: "gp2"
  • storage_encrypted: true
  • instance_class: "db.t4g.small"
  • multi_az: true
  • backup_retention_period: 5
  • 데이터베이스: ICU 지원이 있어야 합니다.

AWS Memcached 서비스

  • 엔진: "redis"
  • engine_version: "6.2"
  • auto_minor_version_upgrade: "false"
  • node_type: "cache.t3.micro"
  • parameter_group_name: "default.redis6.x.cluster.on"
  • transit_encryption_enabled: "true"
  • num_node_groups: 2
  • replicas_per_node_group: 1
  • automatic_failover_enabled: true

S3 스토리지

AWS Pod ID를 사용하여 런타임에 자동화 허브 SA에 할당된 AWS 역할을 통해서만 HTTPS에 액세스할 수 있습니다.

IP 버전

IPv4, IPv6 (단일 스택 및 듀얼 스택)

3.2.3. 사용자 정의 리소스 파일의 예

예를 들어 CR 파일은 test-topologies GitHub 리포지토리의 ocp-b.env-a 디렉터리를 참조하십시오.

3.2.4. 작동하지 않는 요구 사항

Ansible Automation Platform의 성능 특성 및 용량은 리소스 할당 및 구성에 따라 다릅니다. OpenShift를 사용하면 각 Ansible Automation Platform 구성 요소가 Pod로 배포됩니다. 각 Pod에 대한 리소스 요청 및 제한을 지정할 수 있습니다.

Ansible Automation Platform 사용자 지정 리소스를 사용하여 OpenShift 설치에 대한 리소스 할당을 구성합니다. 구성 가능한 각 항목에는 기본 설정이 있습니다. 이러한 설정은 이 참조 배포 아키텍처에 사용되는 정확한 구성입니다. 이 구성은 프로덕션 목적으로 엔터프라이즈 IT 조직의 배포 및 관리를 가정합니다.

기본적으로 각 구성 요소의 배포에서는 최소 리소스 요청을 사용하지만 리소스 제한이 없습니다. OpenShift는 사용 가능한 리소스 요청으로만 포드를 예약합니다. 그러나 OpenShift 작업자 노드가 노드 부족 상태에 있지 않는 한 Pod는 무제한 RAM 또는 CPU를 사용할 수 있습니다.

Operator 엔터프라이즈 토폴로지에서 Ansible Automation Platform은 AWS(ROSA) HCP(Hosted Control Plane) 클러스터에서 실행됩니다. 클러스터에는 단일 리전 내의 2개의 AWS 가용성 영역에 분산된 2개의 t3.xlarge 작업자 노드가 있습니다. 이는 공유 환경이 아니므로 Ansible Automation Platform Pod는 ROSA HCP 클러스터의 모든 컴퓨팅 리소스에 대한 전체 액세스 권한을 갖습니다.

자동화 컨트롤러 작업 Pod의 용량 계산은 Pod를 실행하는 기본 HCP 작업자 노드에서 제공됩니다. 전체 노드의 CPU 또는 메모리 리소스에 액세스할 수 없습니다. 이 용량 계산은 동시 작업 자동화 컨트롤러 수에 영향을 미칩니다.

OpenShift는 VM과 별도로 스토리지를 관리합니다. 이는 자동화 허브가 아티팩트를 저장하는 방법에 영향을 미칩니다. Operator 엔터프라이즈 토폴로지에서 자동화 허브는 S3 스토리지를 사용합니다. 자동화 허브에는 OpenShift의 기본 스토리지 유형이 아닌 ReadWriteMany 유형 스토리지가 필요합니다.

이 토폴로지는 자동화 허브를 위해 외부로 제공된 Redis, PostgreSQL 및 오브젝트 스토리지를 지정합니다. 이는 Ansible Automation Platform 배포를 위한 추가 확장성 및 안정성 기능을 제공합니다. 이러한 기능에는 특수 백업, 복원 및 복제 서비스와 확장 가능한 스토리지가 포함됩니다.

3.2.5. 네트워크 포트

Red Hat Ansible Automation Platform은 여러 포트를 사용하여 서비스와 통신합니다. 이러한 포트가 열려 있어야 하며 Red Hat Ansible Automation Platform이 작동하려면 사용할 수 있어야 합니다. 이러한 포트를 사용할 수 있고 방화벽에 의해 차단되지 않았는지 확인합니다.

Expand
표 3.6. 네트워크 포트 및 프로토콜
포트 번호프로토콜Service소스대상

80/443

HTTP/HTTPS

오브젝트 스토리지

OpenShift Container Platform 클러스터

외부 오브젝트 스토리지 서비스

80/443

HTTP/HTTPS

수신기

실행 노드

OpenShift Container Platform 인그레스

80/443

HTTP/HTTPS

수신기

홉 노드

OpenShift Container Platform 인그레스

5432

TCP

PostgreSQL

OpenShift Container Platform 클러스터

외부 데이터베이스 서비스

6379

TCP

Redis

OpenShift Container Platform 클러스터

외부 Redis 서비스

27199

TCP

수신기

OpenShift Container Platform 클러스터

실행 노드

27199

TCP

수신기

OpenShift Container Platform 클러스터

홉 노드

Red Hat logoGithubredditYoutubeTwitter

자세한 정보

평가판, 구매 및 판매

커뮤니티

Red Hat 문서 정보

Red Hat을 사용하는 고객은 신뢰할 수 있는 콘텐츠가 포함된 제품과 서비스를 통해 혁신하고 목표를 달성할 수 있습니다. 최신 업데이트를 확인하세요.

보다 포괄적 수용을 위한 오픈 소스 용어 교체

Red Hat은 코드, 문서, 웹 속성에서 문제가 있는 언어를 교체하기 위해 최선을 다하고 있습니다. 자세한 내용은 다음을 참조하세요.Red Hat 블로그.

Red Hat 소개

Red Hat은 기업이 핵심 데이터 센터에서 네트워크 에지에 이르기까지 플랫폼과 환경 전반에서 더 쉽게 작업할 수 있도록 강화된 솔루션을 제공합니다.

Theme

© 2026 Red Hat
맨 위로 이동