4.2. Operator 企业拓扑


基于 Operator 的企业拓扑为 Red Hat OpenShift Container Platform 上的大量自动化提供冗余和更高的计算功能。AWS 上的 Ansible Automation Platform Service 是一个基于 OpenShift Operator 的企业拓扑的示例。包括经过测试的基础架构拓扑、系统要求、网络端口配置和示例自定义资源文件,用于安装。

4.2.1. 基础架构拓扑

此部署模型的红帽测试的基础架构拓扑:

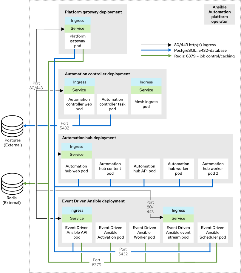
图 4.2. 基础架构拓扑图

Operator 企业拓扑图
重要

虽然 Redis 和 PostgreSQL 可以作为基于 Operator 的安装过程的一部分安装,但拓扑图代表了红帽支持的拓扑,其中 Redis 和 PostgreSQL 都是 Ansible Automation Platform 外部的。

此基础架构拓扑描述了具有 3 个主节点和 2 个 worker 节点的 OpenShift 集群。

红帽测试每个具有以下要求的 OpenShift Worker 节点:16 GB RAM、4 个 CPU、128 GB 本地磁盘和 3000 IOPS。

Expand
表 4.4. 基础架构拓扑组件
数量组件

1

自动化控制器 Web pod

1

自动化控制器任务 pod

1

Automation hub web pod

1

Automation hub API pod

2

Automation hub 内容 pod

2

Automation hub worker pod

1

Automation hub Redis pod

1

event-Driven Ansible API pod

2

event-Driven Ansible 激活 worker pod

2

event-Driven Ansible 默认 worker pod

2

event-Driven Ansible 事件流 pod

1

event-Driven Ansible 调度程序 pod

1

平台网关 pod

2

Mesh ingress pod

N/A

外部管理的数据库服务

N/A

外部管理的 Redis

N/A

外部管理的对象存储服务(用于自动化中心)

4.2.2. 测试的系统配置

红帽已测试了这些配置来安装和运行 Red Hat Ansible Automation Platform:

Expand
表 4.5. 测试的系统配置
类型描述

订阅

有效的 Red Hat Ansible Automation Platform 订阅

Red Hat OpenShift

  • Red Hat OpenShift on AWS Hosted Control Planes 4.15.16

    • 在 t3.xlarge 的不同可用区(AZ)中的 2 个 worker 节点

ansible-core

ansible-core 版本 2.16 或更高版本

浏览器

当前支持的 Mozilla Firefox 或 Google Chrome 版本。

AWS RDS PostgreSQL 服务

  • 引擎:"postgres"
  • engine_version: 15"
  • parameter_group_name: "default.postgres15"
  • allocated_storage: 20
  • max_allocated_storage: 1000
  • storage_type: "gp2"
  • storage_encrypted: true
  • instance_class: "db.t4g.small"
  • multi_az: true
  • backup_retention_period: 5
  • 数据库:必须有 ICU 支持

AWS Memcached Service

  • 引擎:"redis"
  • engine_version: "6.2"
  • auto_minor_version_upgrade: "false"
  • node_type: "cache.t3.micro"
  • parameter_group_name: "default.redis6.x.cluster.on"
  • transit_encryption_enabled: "true"
  • num_node_groups: 2
  • replicas_per_node_group: 1
  • automatic_failover_enabled: true

s3 存储

HTTPS 只能通过使用 AWS Pod Identity 在运行时分配给自动化中心 SA 的 AWS 角色访问

4.2.3. 自定义资源文件示例

例如,请参阅 test-topologies GitHub 存储库中的 ocp-b.env-a 目录。

4.2.4. 非功能要求

Ansible Automation Platform 的性能特性和容量取决于其资源分配和配置。使用 OpenShift 时,每个 Ansible Automation Platform 组件都会部署为 pod。您可以为每个 pod 指定资源请求和限值。

使用 Ansible Automation Platform 自定义资源为 OpenShift 安装配置资源分配。每个可配置的项目都有默认设置。这些设置是此参考架构中使用的准确配置。此配置假定企业 IT 组织部署和管理用于生产目的。

默认情况下,每个组件的部署都使用最小资源请求,但没有资源限值。OpenShift 仅调度带有可用资源请求的 pod。但是,只要 OpenShift worker 节点没有节点压力,pod 就会消耗无限的 RAM 或 CPU。

在 Operator 企业拓扑中,Ansible Automation Platform 在 AWS (ROSA) Hosted Control Plane (HCP)集群上的 Red Hat OpenShift 上运行。集群有 2 t3.xlarge worker 节点,分布到单个区域中的 2 个 AWS 可用区。这并不是一个共享的环境,因此 Ansible Automation Platform pod 可以完全访问 ROSA HCP 集群的所有计算资源。

自动化控制器任务 pod 的容量计算来自运行 pod 的底层 HCP worker 节点。它无法访问整个节点的 CPU 或内存资源。此容量计算会影响自动化控制器可以运行的并发作业数量。

OpenShift 管理与虚拟机不同的存储。这会影响自动化中心存储其工件的方式。在 Operator 企业拓扑中,自动化中心使用 S3 存储。自动化中心需要 ReadWriteMany 类型存储,这不是 OpenShift 中的默认存储类型。

此拓扑为自动化中心指定外部提供的 Redis、PostgreSQL 和对象存储。这为 Ansible Automation Platform 部署提供了额外的可扩展性和可靠性功能。这些功能包括特殊的备份、恢复和复制服务,以及可扩展的存储。

4.2.5. 网络端口

Red Hat Ansible Automation Platform 使用多个端口与其服务进行通信。这些端口必须处于打开状态,并可用于 Red Hat Ansible Automation Platform。确保这些端口可用,且防火墙不会阻止。

Expand
表 4.6. 网络端口和协议
端口号协议服务Source目的地

80/443

HTTP/HTTPS

对象存储

OpenShift Container Platform 集群

外部对象存储服务

80/443

HTTP/HTTPS

Receptor

执行节点

OpenShift Container Platform ingress

80/443

HTTP/HTTPS

Receptor

hop 节点

OpenShift Container Platform ingress

5432

TCP

PostgreSQL

OpenShift Container Platform 集群

外部数据库服务

6379

TCP

Redis

OpenShift Container Platform 集群

外部 Redis 服务

27199

TCP

Receptor

OpenShift Container Platform 集群

执行节点

27199

TCP

Receptor

OpenShift Container Platform 集群

hop 节点

Red Hat logoGithubredditYoutubeTwitter

学习

尝试、购买和销售

社区

关于红帽文档

通过我们的产品和服务,以及可以信赖的内容,帮助红帽用户创新并实现他们的目标。 了解我们当前的更新.

让开源更具包容性

红帽致力于替换我们的代码、文档和 Web 属性中存在问题的语言。欲了解更多详情,请参阅红帽博客.

關於紅帽

我们提供强化的解决方案,使企业能够更轻松地跨平台和环境(从核心数据中心到网络边缘)工作。

Theme

© 2026 Red Hat
返回顶部