第 5 章 Kaoto DataMapper


注意

目前,只有 Visual Studio Code 扩展中支持 Kaoto DataMapper 作为技术预览功能。未来,我们将把此功能带入 Kaoto 的纯纯 Web 版本。

注意

目前,DataMapper 只支持 XML 模式来渲染数据结构,并在内部生成一个 XSLT 步骤来在运行时执行配置的数据映射。虽然您可以使用映射到 XSLT 参数的 Camel 变量和/或 Message Headers 来消耗多个 XML 文档,但输出只是 Camel 消息正文。

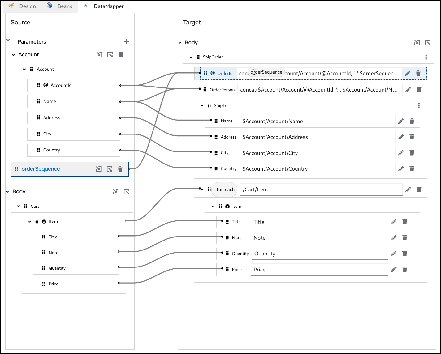
完成的 datamapper

除了常规的 Camel 步骤外,K Kaoto 现在支持将 Kaoto DataMapper 步骤放置在 Camel 路由中。Kaoto DataMapper 步骤提供了一个图形用户界面,用于在 Camel 路由中创建数据映射。

5.1. 添加 DataMapper 步骤

  1. 在 Camel 路由中添加 Kaoto DataMapper 步骤。当您 附录,或替换 Kaoto Design 视图中的步骤时,您可以在目录中找到 Kaoto DataMapper 步骤。

    Catalog datamapper 标题
  1. Kaoto DataMapper 步骤的 Kaoto DataMapper 步骤来打开配置表单。

    kaoto datamapper 步骤
  2. Kaoto DataMapper config 表单中,单击 Configure 按钮。

    Datamapper 配置按钮
  3. 这将打开可视 DataMapper 编辑器。

    Datamapper 空白
Red Hat logoGithubredditYoutubeTwitter

学习

尝试、购买和销售

社区

关于红帽文档

通过我们的产品和服务,以及可以信赖的内容,帮助红帽用户创新并实现他们的目标。 了解我们当前的更新.

让开源更具包容性

红帽致力于替换我们的代码、文档和 Web 属性中存在问题的语言。欲了解更多详情,请参阅红帽博客.

關於紅帽

我们提供强化的解决方案,使企业能够更轻松地跨平台和环境(从核心数据中心到网络边缘)工作。

Theme

© 2026 Red Hat
返回顶部