第5章 Kaoto DataMapper


注記

現在、Kaoto DataMapper は、テクニカルプレビュー機能として Visual Studio Code エクステンション内でのみサポートされています。将来的には、この機能を Kaoto の純粋な Web バージョンにも導入することを目指します。

注記

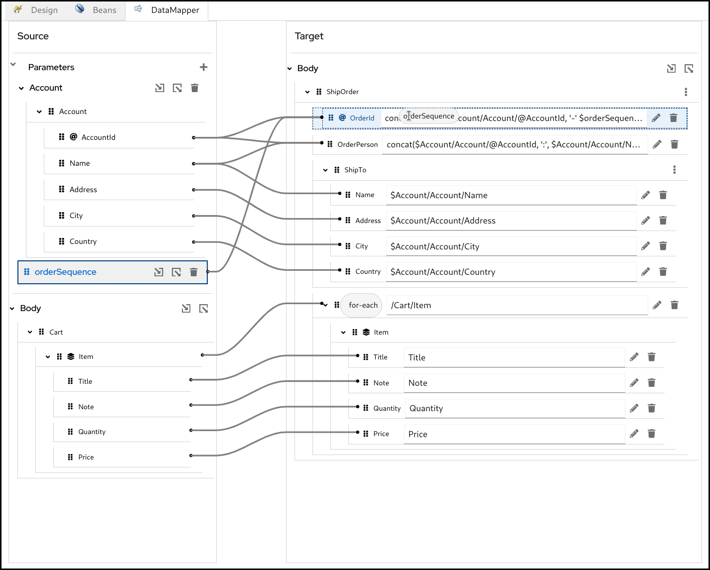
DataMapper は、データ構造をレンダリングするために XML スキーマと JSON スキーマの両方をサポートしています。XML データと JSON データの両方に関して、実行時に設定されたデータマッピングを実行するために、単一の XSLT ステップが内部的に生成されます。JSON データの場合、XSLT 3.0 で使用可能な json-to-xml() および xml-to-json() 関数を活用して JSON 変換を処理します。変換パラメーターにマップされた Camel 変数やメッセージヘッダーを使用して複数の XML/JSON ドキュメントを使用できますが、出力は Camel メッセージボディーのみです。

datamapper の完了

通常の Camel ステップに加えて、Kaoto では Camel Route に配置される Kaoto DataMapper ステップもサポートされるようになりました。Kaoto DataMapper ステップは、Camel Route 内でデータマッピングを作成するためのグラフィカルユーザーインターフェイスを提供します。

5.1. DataMapper ステップの追加

  1. Camel Route に Kaoto DataMapper ステップを追加します。Kaoto Design ビューでステップの AppendPrepend、または Replace を実行する場合、カタログで Kaoto DataMapper ステップを確認できます。

    カタログ datamapper タイル
  1. Kaoto Design に追加された Kaoto DataMapper ステップをクリックして、設定フォームを開きます。

    kaoto datamapper ステップ
  2. Kaoto DataMapper 設定フォームで、Configure ボタンをクリックします。

    datamapper 設定ボタン
  3. これにより、ビジュアル DataMapper エディターが開きます。

    datamapper の空白
Red Hat logoGithubredditYoutubeTwitter

詳細情報

試用、購入および販売

コミュニティー

Red Hat ドキュメントについて

Red Hat をお使いのお客様が、信頼できるコンテンツが含まれている製品やサービスを活用することで、イノベーションを行い、目標を達成できるようにします。 最新の更新を見る.

多様性を受け入れるオープンソースの強化

Red Hat では、コード、ドキュメント、Web プロパティーにおける配慮に欠ける用語の置き換えに取り組んでいます。このような変更は、段階的に実施される予定です。詳細情報: Red Hat ブログ.

会社概要

Red Hat は、企業がコアとなるデータセンターからネットワークエッジに至るまで、各種プラットフォームや環境全体で作業を簡素化できるように、強化されたソリューションを提供しています。

Theme

© 2026 Red Hat
トップに戻る