16.6. Dépannage


16.6.1. Troubleshooting the installer workflow

Prior to troubleshooting the installation environment, it is critical to understand the overall flow of the installer-provisioned installation on bare metal. The diagrams below provide a troubleshooting flow with a step-by-step breakdown for the environment.

Flow-Diagram-1

Workflow 1 of 4 illustrates a troubleshooting workflow when the install-config.yaml file has errors or the Red Hat Enterprise Linux CoreOS (RHCOS) images are inaccessible. Troubleshooting suggestions can be found at Troubleshooting install-config.yaml.

Flow-Diagram-2

Workflow 2 of 4 illustrates a troubleshooting workflow for bootstrap VM issues, bootstrap VMs that cannot boot up the cluster nodes, and inspecting logs. When installing an OpenShift Container Platform cluster without the provisioning network, this workflow does not apply.

Flow-Diagram-3

Workflow 3 of 4 illustrates a troubleshooting workflow for cluster nodes that will not PXE boot. If installing using RedFish Virtual Media, each node must meet minimum firmware requirements for the installer to deploy the node. See Firmware requirements for installing with virtual media in the Prerequisites section for additional details.

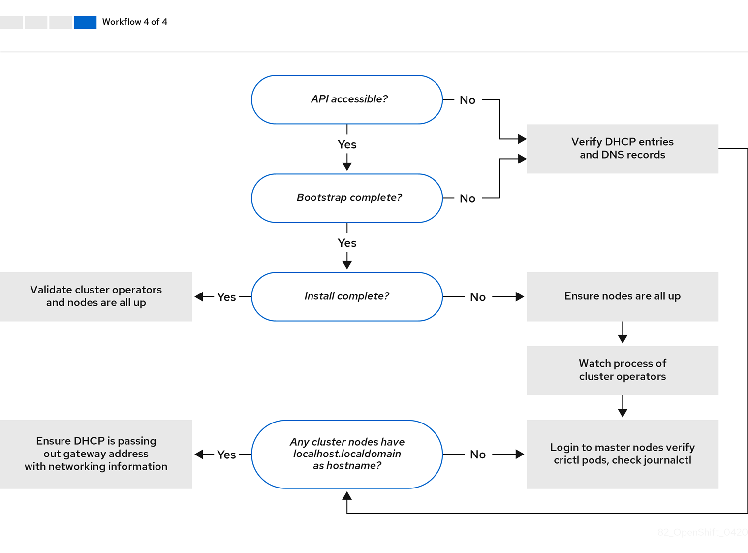
Flow-Diagram-4

Workflow 4 of 4 illustrates a troubleshooting workflow from a non-accessible API to a validated installation.

16.6.2. Troubleshooting install-config.yaml

The install-config.yaml configuration file represents all of the nodes that are part of the OpenShift Container Platform cluster. The file contains the necessary options consisting of but not limited to apiVersion, baseDomain, imageContentSources and virtual IP addresses. If errors occur early in the deployment of the OpenShift Container Platform cluster, the errors are likely in the install-config.yaml configuration file.

Procédure

  1. Use the guidelines in YAML-tips.
  2. Verify the YAML syntax is correct using syntax-check.
  3. Verify the Red Hat Enterprise Linux CoreOS (RHCOS) QEMU images are properly defined and accessible via the URL provided in the install-config.yaml. For example:

    $ curl -s -o /dev/null -I -w "%{http_code}\n" http://webserver.example.com:8080/rhcos-44.81.202004250133-0-qemu.<architecture>.qcow2.gz?sha256=7d884b46ee54fe87bbc3893bf2aa99af3b2d31f2e19ab5529c60636fbd0f1ce7
    Copy to Clipboard Toggle word wrap

    If the output is 200, there is a valid response from the webserver storing the bootstrap VM image.

16.6.3. Bootstrap VM issues

The OpenShift Container Platform installation program spawns a bootstrap node virtual machine, which handles provisioning the OpenShift Container Platform cluster nodes.

Procédure

  1. About 10 to 15 minutes after triggering the installation program, check to ensure the bootstrap VM is operational using the virsh command:

    $ sudo virsh list
    Copy to Clipboard Toggle word wrap
     Id    Name                           State
     --------------------------------------------
     12    openshift-xf6fq-bootstrap      running
    Copy to Clipboard Toggle word wrap
    Note

    The name of the bootstrap VM is always the cluster name followed by a random set of characters and ending in the word "bootstrap."

    If the bootstrap VM is not running after 10-15 minutes, troubleshoot why it is not running. Possible issues include:

  2. Verify libvirtd is running on the system:

    $ systemctl status libvirtd
    Copy to Clipboard Toggle word wrap
    ● libvirtd.service - Virtualization daemon
       Loaded: loaded (/usr/lib/systemd/system/libvirtd.service; enabled; vendor preset: enabled)
       Active: active (running) since Tue 2020-03-03 21:21:07 UTC; 3 weeks 5 days ago
         Docs: man:libvirtd(8)
               https://libvirt.org
     Main PID: 9850 (libvirtd)
        Tasks: 20 (limit: 32768)
       Memory: 74.8M
       CGroup: /system.slice/libvirtd.service
               ├─ 9850 /usr/sbin/libvirtd
    Copy to Clipboard Toggle word wrap

    If the bootstrap VM is operational, log in to it.

  3. Use the virsh console command to find the IP address of the bootstrap VM:

    $ sudo virsh console example.com
    Copy to Clipboard Toggle word wrap
    Connected to domain example.com
    Escape character is ^]
    Red Hat Enterprise Linux CoreOS 43.81.202001142154.0 (Ootpa) 4.3
    SSH host key: SHA256:BRWJktXZgQQRY5zjuAV0IKZ4WM7i4TiUyMVanqu9Pqg (ED25519)
    SSH host key: SHA256:7+iKGA7VtG5szmk2jB5gl/5EZ+SNcJ3a2g23o0lnIio (ECDSA)
    SSH host key: SHA256:DH5VWhvhvagOTaLsYiVNse9ca+ZSW/30OOMed8rIGOc (RSA)
    ens3:  fd35:919d:4042:2:c7ed:9a9f:a9ec:7
    ens4: 172.22.0.2 fe80::1d05:e52e:be5d:263f
    localhost login:
    Copy to Clipboard Toggle word wrap
    Important

    When deploying an OpenShift Container Platform cluster without the provisioning network, you must use a public IP address and not a private IP address like 172.22.0.2.

  4. After you obtain the IP address, log in to the bootstrap VM using the ssh command:

    Note

    In the console output of the previous step, you can use the IPv6 IP address provided by ens3 or the IPv4 IP provided by ens4.

    $ ssh core@172.22.0.2
    Copy to Clipboard Toggle word wrap

If you are not successful logging in to the bootstrap VM, you have likely encountered one of the following scenarios:

  • You cannot reach the 172.22.0.0/24 network. Verify the network connectivity between the provisioner and the provisioning network bridge. This issue might occur if you are using a provisioning network. `
  • You cannot reach the bootstrap VM through the public network. When attempting to SSH via baremetal network, verify connectivity on the provisioner host specifically around the baremetal network bridge.
  • You encountered Permission denied (publickey,password,keyboard-interactive). When attempting to access the bootstrap VM, a Permission denied error might occur. Verify that the SSH key for the user attempting to log in to the VM is set within the install-config.yaml file.

16.6.3.1. Bootstrap VM cannot boot up the cluster nodes

During the deployment, it is possible for the bootstrap VM to fail to boot the cluster nodes, which prevents the VM from provisioning the nodes with the RHCOS image. This scenario can arise due to:

  • A problem with the install-config.yaml file.
  • Issues with out-of-band network access when using the baremetal network.

To verify the issue, there are three containers related to ironic:

  • ironic
  • ironic-inspector

Procédure

  1. Log in to the bootstrap VM:

    $ ssh core@172.22.0.2
    Copy to Clipboard Toggle word wrap
  2. To check the container logs, execute the following:

    [core@localhost ~]$ sudo podman logs -f <container_name>
    Copy to Clipboard Toggle word wrap

    Replace <container_name> with one of ironic or ironic-inspector. If you encounter an issue where the control plane nodes are not booting up from PXE, check the ironic pod. The ironic pod contains information about the attempt to boot the cluster nodes, because it attempts to log in to the node over IPMI.

Potential reason

The cluster nodes might be in the ON state when deployment started.

Solution

Power off the OpenShift Container Platform cluster nodes before you begin the installation over IPMI:

$ ipmitool -I lanplus -U root -P <password> -H <out_of_band_ip> power off
Copy to Clipboard Toggle word wrap

16.6.3.2. Inspecting logs

When experiencing issues downloading or accessing the RHCOS images, first verify that the URL is correct in the install-config.yaml configuration file.

Example of internal webserver hosting RHCOS images

bootstrapOSImage: http://<ip:port>/rhcos-43.81.202001142154.0-qemu.<architecture>.qcow2.gz?sha256=9d999f55ff1d44f7ed7c106508e5deecd04dc3c06095d34d36bf1cd127837e0c
clusterOSImage: http://<ip:port>/rhcos-43.81.202001142154.0-openstack.<architecture>.qcow2.gz?sha256=a1bda656fa0892f7b936fdc6b6a6086bddaed5dafacedcd7a1e811abb78fe3b0
Copy to Clipboard Toggle word wrap

The coreos-downloader container downloads resources from a webserver or from the external quay.io registry, whichever the install-config.yaml configuration file specifies. Verify that the coreos-downloader container is up and running and inspect its logs as needed.

Procédure

  1. Log in to the bootstrap VM:

    $ ssh core@172.22.0.2
    Copy to Clipboard Toggle word wrap
  2. Check the status of the coreos-downloader container within the bootstrap VM by running the following command:

    [core@localhost ~]$ sudo podman logs -f coreos-downloader
    Copy to Clipboard Toggle word wrap

    If the bootstrap VM cannot access the URL to the images, use the curl command to verify that the VM can access the images.

  3. To inspect the bootkube logs that indicate if all the containers launched during the deployment phase, execute the following:

    [core@localhost ~]$ journalctl -xe
    Copy to Clipboard Toggle word wrap
    [core@localhost ~]$ journalctl -b -f -u bootkube.service
    Copy to Clipboard Toggle word wrap
  4. Verify all the pods, including dnsmasq, mariadb, httpd, and ironic, are running:

    [core@localhost ~]$ sudo podman ps
    Copy to Clipboard Toggle word wrap
  5. If there are issues with the pods, check the logs of the containers with issues. To check the logs of the ironic service, run the following command:

    [core@localhost ~]$ sudo podman logs ironic
    Copy to Clipboard Toggle word wrap

16.6.4. Cluster nodes will not PXE boot

When OpenShift Container Platform cluster nodes will not PXE boot, execute the following checks on the cluster nodes that will not PXE boot. This procedure does not apply when installing an OpenShift Container Platform cluster without the provisioning network.

Procédure

  1. Check the network connectivity to the provisioning network.
  2. Ensure PXE is enabled on the NIC for the provisioning network and PXE is disabled for all other NICs.
  3. Verify that the install-config.yaml configuration file has the proper hardware profile and boot MAC address for the NIC connected to the provisioning network. For example:

    control plane node settings

    bootMACAddress: 24:6E:96:1B:96:90 # MAC of bootable provisioning NIC
    hardwareProfile: default          #control plane node settings
    Copy to Clipboard Toggle word wrap

    Worker node settings

    bootMACAddress: 24:6E:96:1B:96:90 # MAC of bootable provisioning NIC
    hardwareProfile: unknown          #worker node settings
    Copy to Clipboard Toggle word wrap

16.6.5. Unable to discover new bare metal hosts using the BMC

In some cases, the installation program will not be able to discover the new bare metal hosts and issue an error, because it cannot mount the remote virtual media share.

Par exemple :

ProvisioningError 51s metal3-baremetal-controller Image provisioning failed: Deploy step deploy.deploy failed with BadRequestError: HTTP POST
https://<bmc_address>/redfish/v1/Managers/iDRAC.Embedded.1/VirtualMedia/CD/Actions/VirtualMedia.InsertMedia
returned code 400.
Base.1.8.GeneralError: A general error has occurred. See ExtendedInfo for more information
Extended information: [
  {
    "Message": "Unable to mount remote share https://<ironic_address>/redfish/boot-<uuid>.iso.",
    "MessageArgs": [
      "https://<ironic_address>/redfish/boot-<uuid>.iso"
    ],
    "MessageArgs@odata.count": 1,
    "MessageId": "IDRAC.2.5.RAC0720",
    "RelatedProperties": [
      "#/Image"
    ],
    "RelatedProperties@odata.count": 1,
    "Resolution": "Retry the operation.",
    "Severity": "Informational"
  }
].
Copy to Clipboard Toggle word wrap

In this situation, if you are using virtual media with an unknown certificate authority, you can configure your baseboard management controller (BMC) remote file share settings to trust an unknown certificate authority to avoid this error.

Note

This resolution was tested on OpenShift Container Platform 4.11 with Dell iDRAC 9 and firmware version 5.10.50.

16.6.6. The API is not accessible

When the cluster is running and clients cannot access the API, domain name resolution issues might impede access to the API.

Procédure

  1. Hostname Resolution: Check the cluster nodes to ensure they have a fully qualified domain name, and not just localhost.localdomain. For example:

    $ hostname
    Copy to Clipboard Toggle word wrap

    If a hostname is not set, set the correct hostname. For example:

    $ hostnamectl set-hostname <hostname>
    Copy to Clipboard Toggle word wrap
  2. Incorrect Name Resolution: Ensure that each node has the correct name resolution in the DNS server using dig and nslookup. For example:

    $ dig api.<cluster_name>.example.com
    Copy to Clipboard Toggle word wrap
    ; <<>> DiG 9.11.4-P2-RedHat-9.11.4-26.P2.el8 <<>> api.<cluster_name>.example.com
    ;; global options: +cmd
    ;; Got answer:
    ;; ->>HEADER<<- opcode: QUERY, status: NOERROR, id: 37551
    ;; flags: qr aa rd ra; QUERY: 1, ANSWER: 1, AUTHORITY: 1, ADDITIONAL: 2
    
    ;; OPT PSEUDOSECTION:
    ; EDNS: version: 0, flags:; udp: 4096
    ; COOKIE: 866929d2f8e8563582af23f05ec44203d313e50948d43f60 (good)
    ;; QUESTION SECTION:
    ;api.<cluster_name>.example.com. IN A
    
    ;; ANSWER SECTION:
    api.<cluster_name>.example.com. 10800 IN	A 10.19.13.86
    
    ;; AUTHORITY SECTION:
    <cluster_name>.example.com. 10800 IN NS	<cluster_name>.example.com.
    
    ;; ADDITIONAL SECTION:
    <cluster_name>.example.com. 10800 IN A	10.19.14.247
    
    ;; Query time: 0 msec
    ;; SERVER: 10.19.14.247#53(10.19.14.247)
    ;; WHEN: Tue May 19 20:30:59 UTC 2020
    ;; MSG SIZE  rcvd: 140
    Copy to Clipboard Toggle word wrap

    The output in the foregoing example indicates that the appropriate IP address for the api.<cluster_name>.example.com VIP is 10.19.13.86. This IP address should reside on the baremetal network.

16.6.7. Cleaning up previous installations

In the event of a previous failed deployment, remove the artifacts from the failed attempt before attempting to deploy OpenShift Container Platform again.

Procédure

  1. Power off all bare metal nodes prior to installing the OpenShift Container Platform cluster:

    $ ipmitool -I lanplus -U <user> -P <password> -H <management_server_ip> power off
    Copy to Clipboard Toggle word wrap
  2. Remove all old bootstrap resources if any are left over from a previous deployment attempt:

    for i in $(sudo virsh list | tail -n +3 | grep bootstrap | awk {'print $2'});
    do
      sudo virsh destroy $i;
      sudo virsh undefine $i;
      sudo virsh vol-delete $i --pool $i;
      sudo virsh vol-delete $i.ign --pool $i;
      sudo virsh pool-destroy $i;
      sudo virsh pool-undefine $i;
    done
    Copy to Clipboard Toggle word wrap
  3. Remove the following from the clusterconfigs directory to prevent Terraform from failing:

    $ rm -rf ~/clusterconfigs/auth ~/clusterconfigs/terraform* ~/clusterconfigs/tls ~/clusterconfigs/metadata.json
    Copy to Clipboard Toggle word wrap

16.6.8. Issues with creating the registry

When creating a disconnected registry, you might encounter a "User Not Authorized" error when attempting to mirror the registry. This error might occur if you fail to append the new authentication to the existing pull-secret.txt file.

Procédure

  1. Check to ensure authentication is successful:

    $ /usr/local/bin/oc adm release mirror \
      -a pull-secret-update.json
      --from=$UPSTREAM_REPO \
      --to-release-image=$LOCAL_REG/$LOCAL_REPO:${VERSION} \
      --to=$LOCAL_REG/$LOCAL_REPO
    Copy to Clipboard Toggle word wrap
    Note

    Example output of the variables used to mirror the install images:

    UPSTREAM_REPO=${RELEASE_IMAGE}
    LOCAL_REG=<registry_FQDN>:<registry_port>
    LOCAL_REPO='ocp4/openshift4'
    Copy to Clipboard Toggle word wrap

    The values of RELEASE_IMAGE and VERSION were set during the Retrieving OpenShift Installer step of the Setting up the environment for an OpenShift installation section.

  2. After mirroring the registry, confirm that you can access it in your disconnected environment:

    $ curl -k -u <user>:<password> https://registry.example.com:<registry_port>/v2/_catalog
    {"repositories":["<Repo_Name>"]}
    Copy to Clipboard Toggle word wrap

16.6.9. Miscellaneous issues

16.6.9.1. Addressing the runtime network not ready error

After the deployment of a cluster you might receive the following error:

`runtime network not ready: NetworkReady=false reason:NetworkPluginNotReady message:Network plugin returns error: Missing CNI default network`
Copy to Clipboard Toggle word wrap

The Cluster Network Operator is responsible for deploying the networking components in response to a special object created by the installer. It runs very early in the installation process, after the control plane (master) nodes have come up, but before the bootstrap control plane has been torn down. It can be indicative of more subtle installer issues, such as long delays in bringing up control plane (master) nodes or issues with apiserver communication.

Procédure

  1. Inspect the pods in the openshift-network-operator namespace:

    $ oc get all -n openshift-network-operator
    Copy to Clipboard Toggle word wrap
    NAME                                    READY STATUS            RESTARTS   AGE
    pod/network-operator-69dfd7b577-bg89v   0/1   ContainerCreating 0          149m
    Copy to Clipboard Toggle word wrap
  2. On the provisioner node, determine that the network configuration exists:

    $ kubectl get network.config.openshift.io cluster -oyaml
    Copy to Clipboard Toggle word wrap
    apiVersion: config.openshift.io/v1
    kind: Network
    metadata:
      name: cluster
    spec:
      serviceNetwork:
      - 172.30.0.0/16
      clusterNetwork:
      - cidr: 10.128.0.0/14
        hostPrefix: 23
      networkType: OVNKubernetes
    Copy to Clipboard Toggle word wrap

    If it does not exist, the installer did not create it. To determine why the installer did not create it, execute the following:

    $ openshift-install create manifests
    Copy to Clipboard Toggle word wrap
  3. Check that the network-operator is running:

    $ kubectl -n openshift-network-operator get pods
    Copy to Clipboard Toggle word wrap
  4. Retrieve the logs:

    $ kubectl -n openshift-network-operator logs -l "name=network-operator"
    Copy to Clipboard Toggle word wrap

    On high availability clusters with three or more control plane (master) nodes, the Operator will perform leader election and all other Operators will sleep. For additional details, see Troubleshooting.

If the cluster nodes are not getting the correct IPv6 address over DHCP, check the following:

  1. Ensure the reserved IPv6 addresses reside outside the DHCP range.
  2. In the IP address reservation on the DHCP server, ensure the reservation specifies the correct DHCP Unique Identifier (DUID). For example:

    # This is a dnsmasq dhcp reservation, 'id:00:03:00:01' is the client id and '18:db:f2:8c:d5:9f' is the MAC Address for the NIC
    id:00:03:00:01:18:db:f2:8c:d5:9f,openshift-master-1,[2620:52:0:1302::6]
    Copy to Clipboard Toggle word wrap
  3. Ensure that route announcements are working.
  4. Ensure that the DHCP server is listening on the required interfaces serving the IP address ranges.

During IPv6 deployment, cluster nodes must get their hostname over DHCP. Sometimes the NetworkManager does not assign the hostname immediately. A control plane (master) node might report an error such as:

Failed Units: 2
  NetworkManager-wait-online.service
  nodeip-configuration.service
Copy to Clipboard Toggle word wrap

This error indicates that the cluster node likely booted without first receiving a hostname from the DHCP server, which causes kubelet to boot with a localhost.localdomain hostname. To address the error, force the node to renew the hostname.

Procédure

  1. Retrieve the hostname:

    [core@master-X ~]$ hostname
    Copy to Clipboard Toggle word wrap

    If the hostname is localhost, proceed with the following steps.

    Note

    Where X is the control plane node number.

  2. Force the cluster node to renew the DHCP lease:

    [core@master-X ~]$ sudo nmcli con up "<bare_metal_nic>"
    Copy to Clipboard Toggle word wrap

    Replace <bare_metal_nic> with the wired connection corresponding to the baremetal network.

  3. Check hostname again:

    [core@master-X ~]$ hostname
    Copy to Clipboard Toggle word wrap
  4. If the hostname is still localhost.localdomain, restart NetworkManager:

    [core@master-X ~]$ sudo systemctl restart NetworkManager
    Copy to Clipboard Toggle word wrap
  5. If the hostname is still localhost.localdomain, wait a few minutes and check again. If the hostname remains localhost.localdomain, repeat the previous steps.
  6. Restart the nodeip-configuration service:

    [core@master-X ~]$ sudo systemctl restart nodeip-configuration.service
    Copy to Clipboard Toggle word wrap

    This service will reconfigure the kubelet service with the correct hostname references.

  7. Reload the unit files definition since the kubelet changed in the previous step:

    [core@master-X ~]$ sudo systemctl daemon-reload
    Copy to Clipboard Toggle word wrap
  8. Restart the kubelet service:

    [core@master-X ~]$ sudo systemctl restart kubelet.service
    Copy to Clipboard Toggle word wrap
  9. Ensure kubelet booted with the correct hostname:

    [core@master-X ~]$ sudo journalctl -fu kubelet.service
    Copy to Clipboard Toggle word wrap

If the cluster node is not getting the correct hostname over DHCP after the cluster is up and running, such as during a reboot, the cluster will have a pending csr. Do not approve a csr, or other issues might arise.

Addressing a csr

  1. Get CSRs on the cluster:

    $ oc get csr
    Copy to Clipboard Toggle word wrap
  2. Verify if a pending csr contains Subject Name: localhost.localdomain:

    $ oc get csr <pending_csr> -o jsonpath='{.spec.request}' | base64 --decode | openssl req -noout -text
    Copy to Clipboard Toggle word wrap
  3. Remove any csr that contains Subject Name: localhost.localdomain:

    $ oc delete csr <wrong_csr>
    Copy to Clipboard Toggle word wrap

16.6.9.4. Routes do not reach endpoints

During the installation process, it is possible to encounter a Virtual Router Redundancy Protocol (VRRP) conflict. This conflict might occur if a previously used OpenShift Container Platform node that was once part of a cluster deployment using a specific cluster name is still running but not part of the current OpenShift Container Platform cluster deployment using that same cluster name. For example, a cluster was deployed using the cluster name openshift, deploying three control plane (master) nodes and three worker nodes. Later, a separate install uses the same cluster name openshift, but this redeployment only installed three control plane (master) nodes, leaving the three worker nodes from a previous deployment in an ON state. This might cause a Virtual Router Identifier (VRID) conflict and a VRRP conflict.

  1. Get the route:

    $ oc get route oauth-openshift
    Copy to Clipboard Toggle word wrap
  2. Check the service endpoint:

    $ oc get svc oauth-openshift
    Copy to Clipboard Toggle word wrap
    NAME              TYPE        CLUSTER-IP      EXTERNAL-IP   PORT(S)   AGE
    oauth-openshift   ClusterIP   172.30.19.162   <none>        443/TCP   59m
    Copy to Clipboard Toggle word wrap
  3. Attempt to reach the service from a control plane (master) node:

    [core@master0 ~]$ curl -k https://172.30.19.162
    Copy to Clipboard Toggle word wrap
    {
      "kind": "Status",
      "apiVersion": "v1",
      "metadata": {
      },
      "status": "Failure",
      "message": "forbidden: User \"system:anonymous\" cannot get path \"/\"",
      "reason": "Forbidden",
      "details": {
      },
      "code": 403
    Copy to Clipboard Toggle word wrap
  4. Identify the authentication-operator errors from the provisioner node:

    $ oc logs deployment/authentication-operator -n openshift-authentication-operator
    Copy to Clipboard Toggle word wrap
    Event(v1.ObjectReference{Kind:"Deployment", Namespace:"openshift-authentication-operator", Name:"authentication-operator", UID:"225c5bd5-b368-439b-9155-5fd3c0459d98", APIVersion:"apps/v1", ResourceVersion:"", FieldPath:""}): type: 'Normal' reason: 'OperatorStatusChanged' Status for clusteroperator/authentication changed: Degraded message changed from "IngressStateEndpointsDegraded: All 2 endpoints for oauth-server are reporting"
    Copy to Clipboard Toggle word wrap

Solution

  1. Ensure that the cluster name for every deployment is unique, ensuring no conflict.
  2. Turn off all the rogue nodes which are not part of the cluster deployment that are using the same cluster name. Otherwise, the authentication pod of the OpenShift Container Platform cluster might never start successfully.

16.6.9.5. Failed Ignition during Firstboot

During the Firstboot, the Ignition configuration may fail.

Procédure

  1. Connect to the node where the Ignition configuration failed:

    Failed Units: 1
      machine-config-daemon-firstboot.service
    Copy to Clipboard Toggle word wrap
  2. Restart the machine-config-daemon-firstboot service:

    [core@worker-X ~]$ sudo systemctl restart machine-config-daemon-firstboot.service
    Copy to Clipboard Toggle word wrap

16.6.9.6. NTP out of sync

The deployment of OpenShift Container Platform clusters depends on NTP synchronized clocks among the cluster nodes. Without synchronized clocks, the deployment may fail due to clock drift if the time difference is greater than two seconds.

Procédure

  1. Check for differences in the AGE of the cluster nodes. For example:

    $ oc get nodes
    Copy to Clipboard Toggle word wrap
    NAME                         STATUS   ROLES    AGE   VERSION
    master-0.cloud.example.com   Ready    master   145m   v1.25.0
    master-1.cloud.example.com   Ready    master   135m   v1.25.0
    master-2.cloud.example.com   Ready    master   145m   v1.25.0
    worker-2.cloud.example.com   Ready    worker   100m   v1.25.0
    Copy to Clipboard Toggle word wrap
  2. Check for inconsistent timing delays due to clock drift. For example:

    $ oc get bmh -n openshift-machine-api
    Copy to Clipboard Toggle word wrap
    master-1   error registering master-1  ipmi://<out_of_band_ip>
    Copy to Clipboard Toggle word wrap
    $ sudo timedatectl
    Copy to Clipboard Toggle word wrap
                   Local time: Tue 2020-03-10 18:20:02 UTC
               Universal time: Tue 2020-03-10 18:20:02 UTC
                     RTC time: Tue 2020-03-10 18:36:53
                    Time zone: UTC (UTC, +0000)
    System clock synchronized: no
                  NTP service: active
              RTC in local TZ: no
    Copy to Clipboard Toggle word wrap

Addressing clock drift in existing clusters

  1. Create a Butane config file including the contents of the chrony.conf file to be delivered to the nodes. In the following example, create 99-master-chrony.bu to add the file to the control plane nodes. You can modify the file for worker nodes or repeat this procedure for the worker role.

    Note

    See "Creating machine configs with Butane" for information about Butane.

    variant: openshift
    version: 4.12.0
    metadata:
      name: 99-master-chrony
      labels:
        machineconfiguration.openshift.io/role: master
    storage:
      files:
      - path: /etc/chrony.conf
        mode: 0644
        overwrite: true
        contents:
          inline: |
            server <NTP_server> iburst 
    1
    
            stratumweight 0
            driftfile /var/lib/chrony/drift
            rtcsync
            makestep 10 3
            bindcmdaddress 127.0.0.1
            bindcmdaddress ::1
            keyfile /etc/chrony.keys
            commandkey 1
            generatecommandkey
            noclientlog
            logchange 0.5
            logdir /var/log/chrony
    Copy to Clipboard Toggle word wrap
    1
    Replace <NTP_server> with the IP address of the NTP server.
  2. Use Butane to generate a MachineConfig object file, 99-master-chrony.yaml, containing the configuration to be delivered to the nodes:

    $ butane 99-master-chrony.bu -o 99-master-chrony.yaml
    Copy to Clipboard Toggle word wrap
  3. Apply the MachineConfig object file:

    $ oc apply -f 99-master-chrony.yaml
    Copy to Clipboard Toggle word wrap
  4. Ensure the System clock synchronized value is yes:

    $ sudo timedatectl
    Copy to Clipboard Toggle word wrap
                   Local time: Tue 2020-03-10 19:10:02 UTC
               Universal time: Tue 2020-03-10 19:10:02 UTC
                     RTC time: Tue 2020-03-10 19:36:53
                    Time zone: UTC (UTC, +0000)
    System clock synchronized: yes
                  NTP service: active
              RTC in local TZ: no
    Copy to Clipboard Toggle word wrap

    To setup clock synchronization prior to deployment, generate the manifest files and add this file to the openshift directory. For example:

    $ cp chrony-masters.yaml ~/clusterconfigs/openshift/99_masters-chrony-configuration.yaml
    Copy to Clipboard Toggle word wrap

    Then, continue to create the cluster.

16.6.10. Reviewing the installation

After installation, ensure the installer deployed the nodes and pods successfully.

Procédure

  1. When the OpenShift Container Platform cluster nodes are installed appropriately, the following Ready state is seen within the STATUS column:

    $ oc get nodes
    Copy to Clipboard Toggle word wrap
    NAME                   STATUS   ROLES           AGE  VERSION
    master-0.example.com   Ready    master,worker   4h   v1.25.0
    master-1.example.com   Ready    master,worker   4h   v1.25.0
    master-2.example.com   Ready    master,worker   4h   v1.25.0
    Copy to Clipboard Toggle word wrap
  2. Confirm the installer deployed all pods successfully. The following command removes any pods that are still running or have completed as part of the output.

    $ oc get pods --all-namespaces | grep -iv running | grep -iv complete
    Copy to Clipboard Toggle word wrap
Retour au début
Red Hat logoGithubredditYoutubeTwitter

Apprendre

Essayez, achetez et vendez

Communautés

À propos de la documentation Red Hat

Nous aidons les utilisateurs de Red Hat à innover et à atteindre leurs objectifs grâce à nos produits et services avec un contenu auquel ils peuvent faire confiance. Découvrez nos récentes mises à jour.

Rendre l’open source plus inclusif

Red Hat s'engage à remplacer le langage problématique dans notre code, notre documentation et nos propriétés Web. Pour plus de détails, consultez le Blog Red Hat.

À propos de Red Hat

Nous proposons des solutions renforcées qui facilitent le travail des entreprises sur plusieurs plates-formes et environnements, du centre de données central à la périphérie du réseau.

Theme

© 2026 Red Hat