3.2. Operator エンタープライズトポロジー


Operator ベースのエンタープライズトポロジーは、Red Hat OpenShift Container Platform 上の大規模な自動化に冗長性とより高いコンピュートを提供します。Red Hat Ansible Automation Platform Service on AWS などが、OpenShift Operator ベースのエンタープライズトポロジーの例です。テスト済みのインフラストラクチャートポロジー、システム要件、ネットワークポート設定、およびインストール用のカスタムリソースファイルの例が含まれています。

3.2.1. インフラストラクチャートポロジー

Red Hat はこのデプロイメントモデルに対してインフラストラクチャートポロジーをテストしました。

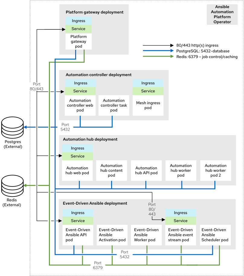
図3.2 インフラストラクチャートポロジー図

重要

Redis と PostgreSQL は Operator ベースのインストールプロセス中にインストールできますが、このトポロジーの図は、Redis と PostgreSQL の両方が Ansible Automation Platform の外部にある、Red Hat によるサポート対象のトポロジーを表しています。

このインフラストラクチャートポロジーは、3 つのプライマリーノードと 2 つのワーカーノードを持つ OpenShift クラスターを表します。

Red Hat は、16 GB の RAM、4 つの CPU、128 GB のローカルディスク、3000 IOPS の要件で各 OpenShift Worker ノードをテストします。

Expand
表3.4 インフラストラクチャートポロジーコンポーネント
Countコンポーネント

1

Automation Controller Web Pod

1

Automation Controller タスク Pod

1

Automation Hub Web Pod

1

Automation Hub API Pod

2

Automation Hub コンテンツ Pod

2

Automation Hub ワーカー Pod

1

Automation Hub Redis Pod

1

Event-Driven Ansible API Pod

2

Event-Driven Ansible アクティベーションワーカー Pod

2

Event-Driven Ansible デフォルトワーカー Pod

2

Event-Driven Ansible イベントストリーム Pod

1

Event-Driven Ansible スケジューラー Pod

1

プラットフォームゲートウェイ Pod

2

メッシュ Ingress Pod

該当なし

外部管理データベースサービス

該当なし

外部管理 Redis

該当なし

外部管理オブジェクトストレージサービス (Automation Hub 用)

3.2.2. テスト済みのシステム構成

Red Hat は、Red Hat Ansible Automation Platform をインストールおよび実行するために、次の設定をテストしました。

Expand
表3.5 テスト済みのシステム構成
タイプ説明

サブスクリプション

有効な Red Hat Ansible Automation Platform サブスクリプション

Red Hat OpenShift

  • AWS Hosted Control Plane 4.15.16 上の Red Hat OpenShift

    • t3.xlarge の異なるアベイラビリティーゾーン (AZ) にある 2 つのワーカーノード

Ansible-core

Ansible-core バージョン 2.16 以降

ブラウザー

現在サポートされている Mozilla Firefox または Google Chrome のバージョン。

AWS RDS PostgreSQL サービス

  • engine: "postgres"
  • engine_version: 15"
  • parameter_group_name: "default.postgres15"
  • allocated_storage: 20
  • max_allocated_storage: 1000
  • storage_type: "gp2"
  • storage_encrypted: true
  • instance_class: "db.t4g.small"
  • multi_az: true
  • backup_retention_period: 5
  • database: ICU のサポートが必要です

AWS Memcached Service

  • engine: "redis"
  • engine_version: "6.2"
  • auto_minor_version_upgrade: "false"
  • node_type: "cache.t3.micro"
  • parameter_group_name: "default.redis6.x.cluster.on"
  • transit_encryption_enabled: "true"
  • num_node_groups: 2
  • replicas_per_node_group: 1
  • automatic_failover_enabled: true

s3 ストレージ

HTTPS には、AWS Pod Identity を使用して Automation Hub SA に実行時に割り当てられた AWS ロールを通じてのみアクセスできます。

IP バージョン

IPv4、IPv6 (シングルスタックとデュアルスタック)

3.2.3. カスタムリソースファイルの例

CR ファイルの例については、test-topologies GitHub リポジトリーの ocp-b.env-a ディレクトリーを参照してください。

3.2.4. 非機能要件

Ansible Automation Platform のパフォーマンス特性と容量は、リソースの割り当てと設定によって異なります。OpenShift では、各 Ansible Automation Platform コンポーネントが Pod としてデプロイされます。各 Pod のリソース要求と制限を指定できます。

OpenShift インストールのリソースの割り当ては、Ansible Automation Platform カスタムリソースを使用して設定します。設定可能な各項目にはデフォルト設定があります。これらの設定は、このリファレンスデプロイメントアーキテクチャーで使用される設定とまったく同じです。この設定は、実稼働目的でエンタープライズ IT 組織によるデプロイメントと管理を想定しています。

デフォルトでは、コンポーネントのデプロイメントごとに最小限のリソース要求が使用されますが、リソース制限はありません。OpenShift は、利用可能なリソース要求がある Pod のみをスケジュールします。ただし、OpenShift ワーカーノードにノード負荷がかかっていない限り、Pod は RAM または CPU を無制限に消費できます。

Operator エンタープライズトポロジーでは、Ansible Automation Platform は Red Hat OpenShift on AWS (ROSA) Hosted Control Plane (HCP) クラスター上で実行されます。クラスターには、単一リージョン内の 2 つの AWS アベイラビリティーゾーンにまたがる 2 つの t3.xlarge ワーカーノードがあります。これは共有環境ではないため、Ansible Automation Platform の Pod に、ROSA HCP クラスターのすべてのコンピュートリソースに対するフルアクセス権が付与されます。

automation controller タスク Pod の容量計算は、Pod を実行している下層の HCP ワーカーノードから行われます。ノード全体の CPU またはメモリーリソースにはアクセスできません。この容量計算は、Automation Controller が実行できる同時ジョブの数に影響します。

OpenShift は仮想マシンとは別にストレージを管理します。これは、Automation Hub がアーティファクトを保存する方法に影響します。Operator エンタープライズトポロジーでは、Automation Hub は S3 ストレージを使用します。Automation Hub には ReadWriteMany タイプのストレージが必要ですが、これは OpenShift のデフォルトのストレージタイプではありません。

このトポロジーは、Automation Hub 用に外部で提供される Redis、PostgreSQL、およびオブジェクトストレージを指定します。これにより、Ansible Automation Platform のデプロイメントに追加のスケーラビリティーと信頼性機能が提供されます。これらの機能には、特殊なバックアップ、復元、レプリケーションサービスや、スケーラブルなストレージが含まれます。

3.2.5. ネットワークポート

Red Hat Ansible Automation Platform は、サービスとの通信に複数のポートを使用します。Red Hat Ansible Automation Platform が動作するには、これらのポートが開いていて利用できるようにする必要があります。これらのポートが利用可能であり、ファイアウォールによってブロックされていないことを確認してください。

Expand
表3.6 ネットワークポートおよびプロトコル
ポート番号プロトコルサービスソース宛先

80/443

HTTP/HTTPS

オブジェクトストレージ

OpenShift Container Platform クラスター

外部オブジェクトストレージサービス

80/443

HTTP/HTTPS

Receptor

実行ノード

OpenShift Container Platform Ingress

80/443

HTTP/HTTPS

Receptor

ホップノード

OpenShift Container Platform Ingress

5432

TCP

PostgreSQL

OpenShift Container Platform クラスター

外部データベースサービス

6379

TCP

Redis

OpenShift Container Platform クラスター

外部 Redis サービス

27199

TCP

Receptor

OpenShift Container Platform クラスター

実行ノード

27199

TCP

Receptor

OpenShift Container Platform クラスター

ホップノード

トップに戻る
Red Hat logoGithubredditYoutubeTwitter

詳細情報

試用、購入および販売

コミュニティー

Red Hat ドキュメントについて

Red Hat をお使いのお客様が、信頼できるコンテンツが含まれている製品やサービスを活用することで、イノベーションを行い、目標を達成できるようにします。 最新の更新を見る.

多様性を受け入れるオープンソースの強化

Red Hat では、コード、ドキュメント、Web プロパティーにおける配慮に欠ける用語の置き換えに取り組んでいます。このような変更は、段階的に実施される予定です。詳細情報: Red Hat ブログ.

会社概要

Red Hat は、企業がコアとなるデータセンターからネットワークエッジに至るまで、各種プラットフォームや環境全体で作業を簡素化できるように、強化されたソリューションを提供しています。

Theme

© 2026 Red Hat