5.3. hub 集群架构概述


使用管理 hub 集群上运行的功能和组件来管理 hub 和spoke 拓扑中的许多其他集群。hub 集群提供了一个高可用性和集中式接口,用于管理已部署集群的配置、生命周期和可观察性。

注意

所有管理 hub 功能都可以部署到专用 OpenShift Container Platform 集群中,也可以作为与现有集群中共同运行的应用程序部署。

受管集群生命周期
通过使用第 2 天 Operator 的组合,hub 集群使用 GitOps 方法提供必要的基础架构来部署和配置集群。在部署集群的生命周期内,进一步管理升级,扩展集群、节点替换和其他生命周期管理功能的数量可以被声明并推出。您可以控制跨团队推出部署的时间和进度。
监控
hub 集群通过 RHACM Operator 的 Observability pillar 为受管集群提供监控和状态报告。这包括通过监管策略框架聚合的指标、警报和合规性监控。

电信管理 hub 参考设计规格(RDS)和相关的参考自定义资源(CR)描述电信工程和 QE 验证方法,用于部署、配置和管理电信受管集群基础架构的生命周期。参考配置包括 OpenShift Container Platform 上的 hub 集群组件的安装和配置。

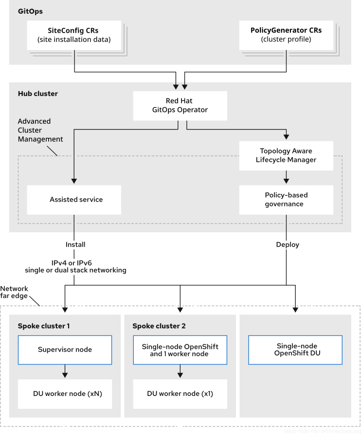
图 5.1. hub 集群参考设计组件

电信 hub 集群参考设计组件

图 5.2. hub 集群参考架构

电信 hub 集群 rds 架构
Red Hat logoGithubredditYoutubeTwitter

学习

尝试、购买和销售

社区

关于红帽文档

通过我们的产品和服务,以及可以信赖的内容,帮助红帽用户创新并实现他们的目标。 了解我们当前的更新.

让开源更具包容性

红帽致力于替换我们的代码、文档和 Web 属性中存在问题的语言。欲了解更多详情,请参阅红帽博客.

關於紅帽

我们提供强化的解决方案,使企业能够更轻松地跨平台和环境(从核心数据中心到网络边缘)工作。

Theme

© 2026 Red Hat
返回顶部