5.3. hub 클러스터 아키텍처 개요


관리 허브 클러스터에서 실행되는 기능 및 구성 요소를 사용하여 hub-and-spoke 토폴로지의 다른 여러 클러스터를 관리합니다. 허브 클러스터는 배포된 클러스터의 구성, 라이프사이클 및 관찰 기능을 관리하기 위한 고가용성 및 중앙 집중식 인터페이스를 제공합니다.

참고

모든 관리 허브 기능은 전용 OpenShift Container Platform 클러스터 또는 기존 클러스터에 공존하는 애플리케이션으로 배포할 수 있습니다.

관리형 클러스터 라이프사이클
hub 클러스터는 Day 2 Operator의 조합을 사용하여 GitOps 방법론을 사용하여 클러스터 플릿을 배포하고 구성하는 데 필요한 인프라를 제공합니다. 배포된 클러스터의 수명 동안 추가 업그레이드 관리, 클러스터 수 확장, 노드 교체 및 기타 라이프사이클 관리 기능을 선언적으로 정의하고 롤아웃할 수 있습니다. 함대 전반에 걸쳐 롤아웃의 타이밍 및 진행 상황을 제어할 수 있습니다.
모니터링
hub 클러스터는 RHACM Operator의 Observability 알약을 통해 관리 클러스터에 대한 모니터링 및 상태 보고를 제공합니다. 여기에는 Governance 정책 프레임워크를 통한 집계 지표, 경고 및 규정 준수 모니터링이 포함됩니다.

Telco 관리 허브 참조 설계 사양(RDS) 및 관련 참조 사용자 정의 리소스(CR)는 통신 관리 클러스터 인프라의 라이프사이클 배포, 구성 및 관리를 위한 통신 엔지니어링 및 QE 검증 방법을 설명합니다. 참조 구성에는 OpenShift Container Platform 상단에 허브 클러스터 구성 요소의 설치 및 구성이 포함됩니다.

그림 5.1. Hub 클러스터 참조 설계 구성 요소

Telco hub 클러스터 참조 설계 구성 요소

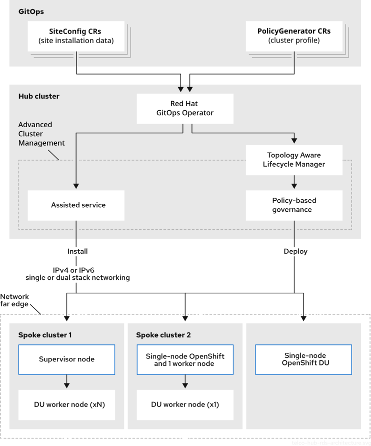
그림 5.2. hub 클러스터 참조 설계 아키텍처

Telco hub 클러스터 rds 아키텍처
Red Hat logoGithubredditYoutubeTwitter

자세한 정보

평가판, 구매 및 판매

커뮤니티

Red Hat 문서 정보

Red Hat을 사용하는 고객은 신뢰할 수 있는 콘텐츠가 포함된 제품과 서비스를 통해 혁신하고 목표를 달성할 수 있습니다. 최신 업데이트를 확인하세요.

보다 포괄적 수용을 위한 오픈 소스 용어 교체

Red Hat은 코드, 문서, 웹 속성에서 문제가 있는 언어를 교체하기 위해 최선을 다하고 있습니다. 자세한 내용은 다음을 참조하세요.Red Hat 블로그.

Red Hat 소개

Red Hat은 기업이 핵심 데이터 센터에서 네트워크 에지에 이르기까지 플랫폼과 환경 전반에서 더 쉽게 작업할 수 있도록 강화된 솔루션을 제공합니다.

Theme

© 2026 Red Hat
맨 위로 이동