3.5. インストールのトラブルシューティング


3.5.1. インストールプログラムワークフローのトラブルシューティング

インストール環境のトラブルシューティングを行う前に、ベアメタルへの installer-provisioned installation の全体的なフローを理解することが重要です。次の図は、環境のトラブルシューティングフローをステップごとに示したものです。

Flow-Diagram-1

ワークフロー 1/4 は、install-config.yaml ファイルにエラーがある場合や Red Hat Enterprise Linux CoreOS (RHCOS) イメージにアクセスできない場合のトラブルシューティングのワークフローを説明しています。トラブルシューティングに関する提案は、install-config.yaml のトラブルシューティング を参照してください。

Flow-Diagram-2

ワークフロー 2/4 は、ブートストラップ仮想マシンの問題クラスターノードを起動できないブートストラップ仮想マシン、および ログの検査 に関するトラブルシューティングのワークフローを説明しています。provisioning ネットワークなしに OpenShift Container Platform クラスターをインストールする場合は、このワークフローは適用されません。

Flow-Diagram-3

ワークフロー 3/4 は、PXE ブートしないクラスターノード のトラブルシューティングワークフローを示しています。Redfish 仮想メディアを使用してインストールする場合、インストールプログラムによるノードのデプロイに必要な最小ファームウェア要件を各ノードが満たしている必要があります。詳細は、前提条件 セクションの 仮想メディアを使用したインストールのファームウェア要件 を参照してください。

Flow-Diagram-4

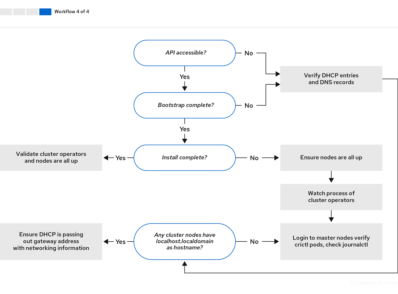
ワークフロー 4/4 は、アクセスできない API から 検証済みのインストール までのトラブルシューティングワークフローを示しています。

3.5.2. install-config.yaml のトラブルシューティング

install-config.yaml 設定ファイルは、OpenShift Container Platform クラスターの一部であるすべてのノードを表します。このファイルには、apiVersionbaseDomainimageContentSources、および仮想 IP アドレスのみで構成されるがこれらに制限されない必要なオプションが含まれます。OpenShift Container Platform クラスターのデプロイメントの初期段階でエラーが発生した場合、エラーは install-config.yaml 設定ファイルにある可能性があります。

手順

  1. YAML-tips のガイドラインを使用します。
  2. syntax-check を使用して YAML 構文が正しいことを確認します。
  3. Red Hat Enterprise Linux CoreOS (RHCOS) QEMU イメージが適切に定義され、install-config.yaml で提供される URL 経由でアクセスできることを確認します。以下に例を示します。

    $ curl -s -o /dev/null -I -w "%{http_code}\n" http://webserver.example.com:8080/rhcos-44.81.202004250133-0-qemu.<architecture>.qcow2.gz?sha256=7d884b46ee54fe87bbc3893bf2aa99af3b2d31f2e19ab5529c60636fbd0f1ce7
    Copy to Clipboard Toggle word wrap

    出力が 200 の場合、ブートストラップ仮想マシンイメージを保存する Web サーバーからの有効な応答があります。

3.5.3. ブートストラップ仮想マシンの問題のトラブルシューティング

OpenShift Container Platform インストールプログラムは、OpenShift Container Platform クラスターノードのプロビジョニングを処理するブートストラップノードの仮想マシンを起動します。

手順

  1. インストールプログラムをトリガー後の約 10 分から 15 分後に、virsh コマンドを使用してブートストラップ仮想マシンが機能していることを確認します。

    $ sudo virsh list
    Copy to Clipboard Toggle word wrap
     Id    Name                           State
     --------------------------------------------
     12    openshift-xf6fq-bootstrap      running
    Copy to Clipboard Toggle word wrap
    注記

    ブートストラップ仮想マシンの名前は常にクラスター名で始まり、その後にランダムな文字セットが続き、"bootstrap" という単語で終わります。

  2. 10 - 15 分経ってもブートストラップ仮想マシンが実行されない場合は、次のコマンドを実行して、システム上で libvirtd が実行されていることを確認します。

    $ systemctl status libvirtd
    Copy to Clipboard Toggle word wrap
    ● libvirtd.service - Virtualization daemon
       Loaded: loaded (/usr/lib/systemd/system/libvirtd.service; enabled; vendor preset: enabled)
       Active: active (running) since Tue 2020-03-03 21:21:07 UTC; 3 weeks 5 days ago
         Docs: man:libvirtd(8)
               https://libvirt.org
     Main PID: 9850 (libvirtd)
        Tasks: 20 (limit: 32768)
       Memory: 74.8M
       CGroup: /system.slice/libvirtd.service
               ├─ 9850 /usr/sbin/libvirtd
    Copy to Clipboard Toggle word wrap

    ブートストラップ仮想マシンが動作している場合は、これにログインします。

  3. virsh console コマンドを使用して、ブートストラップ仮想マシンの IP アドレスを見つけます。

    $ sudo virsh console example.com
    Copy to Clipboard Toggle word wrap
    Connected to domain example.com
    Escape character is ^]
    Red Hat Enterprise Linux CoreOS 43.81.202001142154.0 (Ootpa) 4.3
    SSH host key: SHA256:BRWJktXZgQQRY5zjuAV0IKZ4WM7i4TiUyMVanqu9Pqg (ED25519)
    SSH host key: SHA256:7+iKGA7VtG5szmk2jB5gl/5EZ+SNcJ3a2g23o0lnIio (ECDSA)
    SSH host key: SHA256:DH5VWhvhvagOTaLsYiVNse9ca+ZSW/30OOMed8rIGOc (RSA)
    ens3:  fd35:919d:4042:2:c7ed:9a9f:a9ec:7
    ens4: 172.22.0.2 fe80::1d05:e52e:be5d:263f
    localhost login:
    Copy to Clipboard Toggle word wrap
    重要

    provisioning ネットワークなしで OpenShift Container Platform クラスターをデプロイする場合、172.22.0.2 などのプライベート IP アドレスではなく、パブリック IP アドレスを使用する必要があります。

  4. IP アドレスを取得したら、ssh コマンドを使用してブートストラップ仮想マシンにログインします。

    注記

    直前の手順のコンソール出力では、ens3 で提供される IPv6 IP アドレスまたは ens4 で提供される IPv4 IP を使用できます。

    $ ssh core@172.22.0.2
    Copy to Clipboard Toggle word wrap

ブートストラップ仮想マシンへのログインに成功しない場合は、以下いずれかのシナリオが発生した可能性があります。

  • 172.22.0.0/24 ネットワークにアクセスできない。プロビジョナーと provisioning ネットワークブリッジ間のネットワーク接続を確認します。この問題は、provisioning ネットワークを使用している場合に発生することがあります。
  • パブリックネットワーク経由でブートストラップ仮想マシンにアクセスできない。baremetal ネットワークで SSH を試行する際に、provisioner ホストの、とくに baremetal ネットワークブリッジについて接続を確認します。
  • Permission denied (publickey,password,keyboard-interactive) が出される。ブートストラップ仮想マシンへのアクセスを試行すると、Permission denied エラーが発生する可能性があります。仮想マシンへのログインを試行するユーザーの SSH キーが install-config.yaml ファイル内で設定されていることを確認します。

3.5.3.1. ブートストラップ仮想マシンがクラスターノードを起動できない

デプロイメント時に、ブートストラップ仮想マシンがクラスターノードの起動に失敗する可能性があり、これにより、仮想マシンがノードに RHCOS イメージをプロビジョニングできなくなります。このシナリオは、以下の原因で発生する可能性があります。

  • install-config.yaml ファイルに関連する問題。
  • ベアメタルネットワークを使用してアウトオブバンド (out-of-band) ネットワークアクセスに関する問題

この問題を確認するには、ironic に関連する 3 つのコンテナーを使用できます。

  • ironic
  • ironic-inspector

手順

  1. ブートストラップ仮想マシンにログインします。

    $ ssh core@172.22.0.2
    Copy to Clipboard Toggle word wrap
  2. コンテナーログを確認するには、以下を実行します。

    [core@localhost ~]$ sudo podman logs -f <container_name>
    Copy to Clipboard Toggle word wrap

    <container_name>ironic または ironic-inspector のいずれかに置き換えます。コントロールプレーンノードが PXE から起動しないという問題が発生した場合は、ironic Pod を確認してください。ironic Pod は、IPMI 経由でノードにログインしようとするため、クラスターノードを起動しようとする試みに関する情報を含んでいます。

考えられる理由

クラスターノードは、デプロイメントの開始時に ON 状態にある可能性があります。

解決策

IPMI でのインストールを開始する前に、OpenShift Container Platform クラスターノードの電源をオフにします。

$ ipmitool -I lanplus -U root -P <password> -H <out_of_band_ip> power off
Copy to Clipboard Toggle word wrap

3.5.3.2. ログの検査

RHCOS イメージのダウンロードまたはアクセスに問題が発生した場合には、最初に install-config.yaml 設定ファイルで URL が正しいことを確認します。

RHCOS イメージをホストする内部 Web サーバーの例

bootstrapOSImage: http://<ip:port>/rhcos-43.81.202001142154.0-qemu.<architecture>.qcow2.gz?sha256=9d999f55ff1d44f7ed7c106508e5deecd04dc3c06095d34d36bf1cd127837e0c
clusterOSImage: http://<ip:port>/rhcos-43.81.202001142154.0-openstack.<architecture>.qcow2.gz?sha256=a1bda656fa0892f7b936fdc6b6a6086bddaed5dafacedcd7a1e811abb78fe3b0
Copy to Clipboard Toggle word wrap

coreos-downloader コンテナーは、Web サーバーまたは外部の quay.io レジストリー (install-config.yaml 設定ファイルで指定されている方) からリソースをダウンロードします。coreos-downloader コンテナーが稼働していることを確認し、必要に応じて、そのログを調べます。

手順

  1. ブートストラップ仮想マシンにログインします。

    $ ssh core@172.22.0.2
    Copy to Clipboard Toggle word wrap
  2. 次のコマンドを実行して、ブートストラップ VM 内の coreos-downloader コンテナーのステータスを確認します。

    [core@localhost ~]$ sudo podman logs -f coreos-downloader
    Copy to Clipboard Toggle word wrap

    ブートストラップ仮想マシンがイメージへの URL にアクセスできない場合、curl コマンドを使用して、仮想マシンがイメージにアクセスできることを確認します。

  3. すべてのコンテナーがデプロイメントフェーズで起動されているかどうかを示す bootkube ログを検査するには、以下を実行します。

    [core@localhost ~]$ journalctl -xe
    Copy to Clipboard Toggle word wrap
    [core@localhost ~]$ journalctl -b -f -u bootkube.service
    Copy to Clipboard Toggle word wrap
  4. dnsmasqmariadbhttpd、および ironic を含むすべての Pod が実行中であることを確認します。

    [core@localhost ~]$ sudo podman ps
    Copy to Clipboard Toggle word wrap
  5. Pod に問題がある場合には、問題のあるコンテナーのログを確認します。ironic サービスのログを確認するには、次のコマンドを実行します。

    [core@localhost ~]$ sudo podman logs ironic
    Copy to Clipboard Toggle word wrap

3.5.4. 利用できない Kubernetes API の調査

Kubernetes API が利用できない場合は、コントロールプレーンノードをチェックして、正しいコンポーネントが実行されていることを確認します。また、ホスト名の解決も確認してください。

手順

  1. 次のコマンドを実行して、各コントロールプレーンノードで etcd が実行されていることを確認します。

    $ sudo crictl logs $(sudo crictl ps --pod=$(sudo crictl pods --name=etcd-member --quiet) --quiet)
    Copy to Clipboard Toggle word wrap
  2. 上記のコマンドが失敗した場合は、次のコマンドを実行して、Kubelet により etcd Pod が作成されたことを確認します。

    $ sudo crictl pods --name=etcd-member
    Copy to Clipboard Toggle word wrap

    Pod がない場合は、etcd を調査します。

  3. 次のコマンドを使用して、クラスターノードに localhost.localdomain だけでなく完全修飾ドメイン名があることを確認します。

    $ hostname
    Copy to Clipboard Toggle word wrap

    ホスト名が設定されていない場合、正しいホスト名を設定します。以下に例を示します。

    $ sudo hostnamectl set-hostname <hostname>
    Copy to Clipboard Toggle word wrap
  4. dig コマンドを使用して、各ノードの DNS サーバーでの名前解決が正しいことを確認します。

    $ dig api.<cluster_name>.example.com
    Copy to Clipboard Toggle word wrap
    ; <<>> DiG 9.11.4-P2-RedHat-9.11.4-26.P2.el8 <<>> api.<cluster_name>.example.com
    ;; global options: +cmd
    ;; Got answer:
    ;; ->>HEADER<<- opcode: QUERY, status: NOERROR, id: 37551
    ;; flags: qr aa rd ra; QUERY: 1, ANSWER: 1, AUTHORITY: 1, ADDITIONAL: 2
    
    ;; OPT PSEUDOSECTION:
    ; EDNS: version: 0, flags:; udp: 4096
    ; COOKIE: 866929d2f8e8563582af23f05ec44203d313e50948d43f60 (good)
    ;; QUESTION SECTION:
    ;api.<cluster_name>.example.com. IN A
    
    ;; ANSWER SECTION:
    api.<cluster_name>.example.com. 10800 IN	A 10.19.13.86
    
    ;; AUTHORITY SECTION:
    <cluster_name>.example.com. 10800 IN NS	<cluster_name>.example.com.
    
    ;; ADDITIONAL SECTION:
    <cluster_name>.example.com. 10800 IN A	10.19.14.247
    
    ;; Query time: 0 msec
    ;; SERVER: 10.19.14.247#53(10.19.14.247)
    ;; WHEN: Tue May 19 20:30:59 UTC 2020
    ;; MSG SIZE  rcvd: 140
    Copy to Clipboard Toggle word wrap

    前述の例の出力は、api.<cluster_name>.example.com VIP の適切な IP アドレスが 10.19.13.86 であることを示しています。この IP アドレスは baremetal 上にある必要があります。

3.5.5. クラスターの初期化失敗のトラブルシューティング

インストールプログラムは、Cluster Version Operator を使用して、OpenShift Container Platform クラスターのすべてのコンポーネントを作成します。インストールプログラムがクラスターの初期化に失敗した場合は、ClusterVersion オブジェクトと ClusterOperator オブジェクトから最も重要な情報を取得できます。

手順

  1. 次のコマンドを実行して ClusterVersion オブジェクトを検査します。

    $ oc --kubeconfig=${INSTALL_DIR}/auth/kubeconfig get clusterversion -o yaml
    Copy to Clipboard Toggle word wrap

    出力例

    apiVersion: config.openshift.io/v1
    kind: ClusterVersion
    metadata:
      creationTimestamp: 2019-02-27T22:24:21Z
      generation: 1
      name: version
      resourceVersion: "19927"
      selfLink: /apis/config.openshift.io/v1/clusterversions/version
      uid: 6e0f4cf8-3ade-11e9-9034-0a923b47ded4
    spec:
      channel: stable-4.1
      clusterID: 5ec312f9-f729-429d-a454-61d4906896ca
    status:
      availableUpdates: null
      conditions:
      - lastTransitionTime: 2019-02-27T22:50:30Z
        message: Done applying 4.1.1
        status: "True"
        type: Available
      - lastTransitionTime: 2019-02-27T22:50:30Z
        status: "False"
        type: Failing
      - lastTransitionTime: 2019-02-27T22:50:30Z
        message: Cluster version is 4.1.1
        status: "False"
        type: Progressing
      - lastTransitionTime: 2019-02-27T22:24:31Z
        message: 'Unable to retrieve available updates: unknown version 4.1.1
        reason: RemoteFailed
        status: "False"
        type: RetrievedUpdates
      desired:
        image: registry.svc.ci.openshift.org/openshift/origin-release@sha256:91e6f754975963e7db1a9958075eb609ad226968623939d262d1cf45e9dbc39a
        version: 4.1.1
      history:
      - completionTime: 2019-02-27T22:50:30Z
        image: registry.svc.ci.openshift.org/openshift/origin-release@sha256:91e6f754975963e7db1a9958075eb609ad226968623939d262d1cf45e9dbc39a
        startedTime: 2019-02-27T22:24:31Z
        state: Completed
        version: 4.1.1
      observedGeneration: 1
      versionHash: Wa7as_ik1qE=
    Copy to Clipboard Toggle word wrap

  2. 次のコマンドを実行して状態を表示します。

    $ oc --kubeconfig=${INSTALL_DIR}/auth/kubeconfig get clusterversion version \
         -o=jsonpath='{range .status.conditions[*]}{.type}{" "}{.status}{" "}{.message}{"\n"}{end}'
    Copy to Clipboard Toggle word wrap

    最も重要な状態は、FailingAvailableProgressing です。

    出力例

    Available True Done applying 4.1.1
    Failing False
    Progressing False Cluster version is 4.0.0-0.alpha-2019-02-26-194020
    RetrievedUpdates False Unable to retrieve available updates: unknown version 4.1.1
    Copy to Clipboard Toggle word wrap

  3. 次のコマンドを実行して ClusterOperator オブジェクトを検査します。

    $ oc --kubeconfig=${INSTALL_DIR}/auth/kubeconfig get clusteroperator
    Copy to Clipboard Toggle word wrap

    このコマンドは、クラスター Operators のステータスを返します。

    出力例

    NAME                                  VERSION   AVAILABLE   PROGRESSING   FAILING   SINCE
    cluster-baremetal-operator                      True        False         False     17m
    cluster-autoscaler                              True        False         False     17m
    cluster-storage-operator                        True        False         False     10m
    console                                         True        False         False     7m21s
    dns                                             True        False         False     31m
    image-registry                                  True        False         False     9m58s
    ingress                                         True        False         False     10m
    kube-apiserver                                  True        False         False     28m
    kube-controller-manager                         True        False         False     21m
    kube-scheduler                                  True        False         False     25m
    machine-api                                     True        False         False     17m
    machine-config                                  True        False         False     17m
    marketplace-operator                            True        False         False     10m
    monitoring                                      True        False         False     8m23s
    network                                         True        False         False     13m
    node-tuning                                     True        False         False     11m
    openshift-apiserver                             True        False         False     15m
    openshift-authentication                        True        False         False     20m
    openshift-cloud-credential-operator             True        False         False     18m
    openshift-controller-manager                    True        False         False     10m
    openshift-samples                               True        False         False     8m42s
    operator-lifecycle-manager                      True        False         False     17m
    service-ca                                      True        False         False     30m
    Copy to Clipboard Toggle word wrap

  4. 次のコマンドを実行して、個々のクラスター Operator を検査します。

    $ oc --kubeconfig=${INSTALL_DIR}/auth/kubeconfig get clusteroperator <operator> -oyaml 
    1
    Copy to Clipboard Toggle word wrap
    1
    <operator> は、クラスター Operator の名前に置き換えます。このコマンドは、クラスター Operator のステータスが Available にならない理由、または Failed になる理由を特定するために使用できます。

    出力例

    apiVersion: config.openshift.io/v1
    kind: ClusterOperator
    metadata:
      creationTimestamp: 2019-02-27T22:47:04Z
      generation: 1
      name: monitoring
      resourceVersion: "24677"
      selfLink: /apis/config.openshift.io/v1/clusteroperators/monitoring
      uid: 9a6a5ef9-3ae1-11e9-bad4-0a97b6ba9358
    spec: {}
    status:
      conditions:
      - lastTransitionTime: 2019-02-27T22:49:10Z
        message: Successfully rolled out the stack.
        status: "True"
        type: Available
      - lastTransitionTime: 2019-02-27T22:49:10Z
        status: "False"
        type: Progressing
      - lastTransitionTime: 2019-02-27T22:49:10Z
        status: "False"
        type: Failing
      extension: null
      relatedObjects: null
      version: ""
    Copy to Clipboard Toggle word wrap

  5. クラスター Operator のステータス状態を取得するには、次のコマンドを実行します。

    $ oc --kubeconfig=${INSTALL_DIR}/auth/kubeconfig get clusteroperator <operator> \
         -o=jsonpath='{range .status.conditions[*]}{.type}{" "}{.status}{" "}{.message}{"\n"}{end}'
    Copy to Clipboard Toggle word wrap

    <Operator> は、上記のいずれかの Operator の名前に置き換えます。

    出力例

    Available True Successfully rolled out the stack
    Progressing False
    Failing False
    Copy to Clipboard Toggle word wrap

  6. クラスター Operator が所有するオブジェクトのリストを取得するには、次のコマンドを実行します。

    oc --kubeconfig=${INSTALL_DIR}/auth/kubeconfig get clusteroperator kube-apiserver \
       -o=jsonpath='{.status.relatedObjects}'
    Copy to Clipboard Toggle word wrap

    出力例

    [map[resource:kubeapiservers group:operator.openshift.io name:cluster] map[group: name:openshift-config resource:namespaces] map[group: name:openshift-config-managed resource:namespaces] map[group: name:openshift-kube-apiserver-operator resource:namespaces] map[group: name:openshift-kube-apiserver resource:namespaces]]
    Copy to Clipboard Toggle word wrap

3.5.6. コンソール URL の取得に失敗した場合のトラブルシューティング

インストールプログラムは、openshift-console namespace 内の [route][route-object] を使用して、OpenShift Container Platform コンソールの URL を取得します。インストールプログラムがコンソールの URL の取得に失敗した場合は、次の手順に従います。

手順

  1. 次のコマンドを実行して、コンソールルーターが Available 状態か Failing 状態かを確認します。

    $ oc --kubeconfig=${INSTALL_DIR}/auth/kubeconfig get clusteroperator console -oyaml
    Copy to Clipboard Toggle word wrap
    apiVersion: config.openshift.io/v1
    kind: ClusterOperator
    metadata:
      creationTimestamp: 2019-02-27T22:46:57Z
      generation: 1
      name: console
      resourceVersion: "19682"
      selfLink: /apis/config.openshift.io/v1/clusteroperators/console
      uid: 960364aa-3ae1-11e9-bad4-0a97b6ba9358
    spec: {}
    status:
      conditions:
      - lastTransitionTime: 2019-02-27T22:46:58Z
        status: "False"
        type: Failing
      - lastTransitionTime: 2019-02-27T22:50:12Z
        status: "False"
        type: Progressing
      - lastTransitionTime: 2019-02-27T22:50:12Z
        status: "True"
        type: Available
      - lastTransitionTime: 2019-02-27T22:46:57Z
        status: "True"
        type: Upgradeable
      extension: null
      relatedObjects:
      - group: operator.openshift.io
        name: cluster
        resource: consoles
      - group: config.openshift.io
        name: cluster
        resource: consoles
      - group: oauth.openshift.io
        name: console
        resource: oauthclients
      - group: ""
        name: openshift-console-operator
        resource: namespaces
      - group: ""
        name: openshift-console
        resource: namespaces
      versions: null
    Copy to Clipboard Toggle word wrap
  2. 次のコマンドを実行して、コンソール URL を手動で取得します。

    $ oc --kubeconfig=${INSTALL_DIR}/auth/kubeconfig get route console -n openshift-console \
         -o=jsonpath='{.spec.host}' console-openshift-console.apps.adahiya-1.devcluster.openshift.com
    Copy to Clipboard Toggle word wrap

3.5.7. kubeconfig に Ingress 証明書を追加できない場合のトラブルシューティング

インストールプログラムは、${INSTALL_DIR}/auth/kubeconfig 内の信頼できるクライアント認証局のリストにデフォルトの Ingress 証明書を追加します。インストールプログラムが Ingress 証明書を kubeconfig ファイルに追加できない場合は、クラスターから証明書を取得して追加できます。

手順

  1. 次のコマンドを使用して、クラスターから証明書を取得します。

    $ oc --kubeconfig=${INSTALL_DIR}/auth/kubeconfig get configmaps default-ingress-cert \
         -n openshift-config-managed -o=jsonpath='{.data.ca-bundle\.crt}'
    Copy to Clipboard Toggle word wrap
    -----BEGIN CERTIFICATE-----
    MIIC/TCCAeWgAwIBAgIBATANBgkqhkiG9w0BAQsFADAuMSwwKgYDVQQDDCNjbHVz
    dGVyLWluZ3Jlc3Mtb3BlcmF0b3JAMTU1MTMwNzU4OTAeFw0xOTAyMjcyMjQ2Mjha
    Fw0yMTAyMjYyMjQ2MjlaMC4xLDAqBgNVBAMMI2NsdXN0ZXItaW5ncmVzcy1vcGVy
    YXRvckAxNTUxMzA3NTg5MIIBIjANBgkqhkiG9w0BAQEFAAOCAQ8AMIIBCgKCAQEA
    uCA4fQ+2YXoXSUL4h/mcvJfrgpBfKBW5hfB8NcgXeCYiQPnCKblH1sEQnI3VC5Pk
    2OfNCF3PUlfm4i8CHC95a7nCkRjmJNg1gVrWCvS/ohLgnO0BvszSiRLxIpuo3C4S
    EVqqvxValHcbdAXWgZLQoYZXV7RMz8yZjl5CfhDaaItyBFj3GtIJkXgUwp/5sUfI
    LDXW8MM6AXfuG+kweLdLCMm3g8WLLfLBLvVBKB+4IhIH7ll0buOz04RKhnYN+Ebw
    tcvFi55vwuUCWMnGhWHGEQ8sWm/wLnNlOwsUz7S1/sW8nj87GFHzgkaVM9EOnoNI
    gKhMBK9ItNzjrP6dgiKBCQIDAQABoyYwJDAOBgNVHQ8BAf8EBAMCAqQwEgYDVR0T
    AQH/BAgwBgEB/wIBADANBgkqhkiG9w0BAQsFAAOCAQEAq+vi0sFKudaZ9aUQMMha
    CeWx9CZvZBblnAWT/61UdpZKpFi4eJ2d33lGcfKwHOi2NP/iSKQBebfG0iNLVVPz
    vwLbSG1i9R9GLdAbnHpPT9UG6fLaDIoKpnKiBfGENfxeiq5vTln2bAgivxrVlyiq
    +MdDXFAWb6V4u2xh6RChI7akNsS3oU9PZ9YOs5e8vJp2YAEphht05X0swA+X8V8T
    C278FFifpo0h3Q0Dbv8Rfn4UpBEtN4KkLeS+JeT+0o2XOsFZp7Uhr9yFIodRsnNo
    H/Uwmab28ocNrGNiEVaVH6eTTQeeZuOdoQzUbClElpVmkrNGY0M42K0PvOQ/e7+y
    AQ==
    -----END CERTIFICATE-----
    Copy to Clipboard Toggle word wrap
  2. ${INSTALL_DIR}/auth/kubeconfig ファイルの client-certificate-authority-data フィールドに証明書を追加します。

3.5.8. クラスターノードへの SSH アクセスのトラブルシューティング

セキュリティーを強化するために、デフォルトではクラスターの外部からクラスターに SSH 接続することは禁止されています。ただし、プロビジョナーノードからコントロールプレーンノードとワーカーノードにアクセスすることはできます。プロビジョナーノードからクラスターノードに SSH 接続できない場合、クラスターノードがブートストラップ仮想マシンを待機している可能性があります。コントロールプレーンノードはブートストラップ仮想マシンからブート設定を取得します。コントロールプレーンノードはブート設定を取得しないと、正常に起動できません。

手順

  1. ノードに物理的にアクセスできる場合は、コンソールの出力をチェックして、正常に起動したかどうかを確認します。ノードがまだブート設定を取得中の場合は、ブートストラップ仮想マシンに問題がある可能性があります。
  2. install-config.yaml ファイルで sshKey: '<ssh_pub_key>' が設定されていることを確認します。<ssh_pub_key> は、プロビジョナーノード上の kni ユーザーの公開鍵です。

3.5.9. クラスターノードが PXE ブートしない

OpenShift Container Platform クラスターノードが PXE ブートしない場合、PXE ブートしないクラスターノードで以下のチェックを実行します。この手順は、provisioning ネットワークなしで OpenShift Container Platform クラスターをインストールする場合には適用されません。

手順

  1. provisioning ネットワークへのネットワークの接続を確認します。
  2. PXE が provisioning ネットワークの NIC で有効にされており、PXE がその他のすべての NIC について無効にされていることを確認します。
  3. install-config.yaml 設定ファイルに、provisioning ネットワークに接続されている NIC の rootDeviceHints パラメーターとブート MAC アドレスが含まれていることを確認します。以下に例を示します。

    コントロールプレーンノードの設定

    bootMACAddress: 24:6E:96:1B:96:90 # MAC of bootable provisioning NIC
    Copy to Clipboard Toggle word wrap

    ワーカーノード設定

    bootMACAddress: 24:6E:96:1B:96:90 # MAC of bootable provisioning NIC
    Copy to Clipboard Toggle word wrap

3.5.10. インストールしてもワーカーノードが作成されない

インストールプログラムはワーカーノードを直接プロビジョニングしません。代わりに、Machine API Operator が、サポートされているプラットフォーム上でノードをスケールアップおよびスケールダウンします。クラスターのインターネット接続の速度によって異なりますが、15 - 20 分経ってもワーカーノードが作成されない場合は、Machine API Operator を調査してください。

手順

  1. 次のコマンドを実行して、Machine API Operator を確認します。

    $ oc --kubeconfig=${INSTALL_DIR}/auth/kubeconfig \
       --namespace=openshift-machine-api get deployments
    Copy to Clipboard Toggle word wrap

    ご使用の環境で ${INSTALL_DIR} が設定されていない場合は、値をインストールディレクトリーの名前に置き換えます。

    出力例

    NAME                          READY   UP-TO-DATE   AVAILABLE   AGE
    cluster-autoscaler-operator   1/1     1            1           86m
    cluster-baremetal-operator    1/1     1            1           86m
    machine-api-controllers       1/1     1            1           85m
    machine-api-operator          1/1     1            1           86m
    Copy to Clipboard Toggle word wrap

  2. 次のコマンドを実行して、マシンコントローラーのログを確認します。

    $ oc --kubeconfig=${INSTALL_DIR}/auth/kubeconfig \
         --namespace=openshift-machine-api logs deployments/machine-api-controllers \
         --container=machine-controller
    Copy to Clipboard Toggle word wrap

3.5.11. Cluster Network Operator のトラブルシューティング

Cluster Network Operator は、ネットワークコンポーネントのデプロイを担当します。この Operator は、コントロールプレーンノードが起動した後、インストールプログラムがブートストラップコントロールプレーンを削除する前に、インストールプロセスの初期段階で実行されます。この Operator に問題がある場合、インストールプログラムに問題がある可能性があります。

手順

  1. 次のコマンドを実行して、ネットワーク設定が存在することを確認します。

    $ oc get network -o yaml cluster
    Copy to Clipboard Toggle word wrap

    存在しない場合は、インストールプログラムによって作成されていません。理由を確認するには、次のコマンドを実行します。

    $ openshift-install create manifests
    Copy to Clipboard Toggle word wrap

    マニフェストを確認して、インストールプログラムがネットワーク設定を作成しなかった理由を特定します。

  2. 次のコマンドを入力して、ネットワークが実行中であることを確認します。

    $ oc get po -n openshift-network-operator
    Copy to Clipboard Toggle word wrap

3.5.12. BMC を使用して、新しいベアメタルホストを検出できない

場合によっては、リモート仮想メディア共有をマウントできないため、インストールプログラムが新しいベアメタルホストを検出できず、エラーが発生することがあります。

以下に例を示します。

ProvisioningError 51s metal3-baremetal-controller Image provisioning failed: Deploy step deploy.deploy failed with BadRequestError: HTTP POST
https://<bmc_address>/redfish/v1/Managers/iDRAC.Embedded.1/VirtualMedia/CD/Actions/VirtualMedia.InsertMedia
returned code 400.
Base.1.8.GeneralError: A general error has occurred. See ExtendedInfo for more information
Extended information: [
  {
    "Message": "Unable to mount remote share https://<ironic_address>/redfish/boot-<uuid>.iso.",
    "MessageArgs": [
      "https://<ironic_address>/redfish/boot-<uuid>.iso"
    ],
    "MessageArgs@odata.count": 1,
    "MessageId": "IDRAC.2.5.RAC0720",
    "RelatedProperties": [
      "#/Image"
    ],
    "RelatedProperties@odata.count": 1,
    "Resolution": "Retry the operation.",
    "Severity": "Informational"
  }
].
Copy to Clipboard Toggle word wrap

この状況で、認証局が不明な仮想メディアを使用している場合は、不明な認証局を信頼するように、ベースボード管理コントローラー (BMC) のリモートファイル共有設定を行って、このエラーを回避できます。

注記

この解決策は、Dell iDRAC 9 およびファームウェアバージョン 5.10.50 を搭載した OpenShift Container Platform 4.11 でテストされました。

3.5.13. クラスターに参加できないワーカーノードのトラブルシューティング

installer-provisioned クラスターは、api-int.<cluster_name>.<base_domain> URL の DNS エントリーが含まれる DNS サーバーと共にデプロイされます。クラスター内のノードが外部またはアップストリーム DNS サーバーを使用して api-int.<cluster_name>.<base_domain> URL を解決し、そのようなエントリーがない場合、ワーカーノードはクラスターに参加できない可能性があります。クラスター内のすべてのノードがドメイン名を解決できることを確認します。

手順

  1. DNS A/AAAA または CNAME レコードを追加して、API ロードバランサーを内部的に識別します。たとえば、dnsmasq を使用する場合は、dnsmasq.conf 設定ファイルを変更します。

    $ sudo nano /etc/dnsmasq.conf
    Copy to Clipboard Toggle word wrap
    address=/api-int.<cluster_name>.<base_domain>/<IP_address>
    address=/api-int.mycluster.example.com/192.168.1.10
    address=/api-int.mycluster.example.com/2001:0db8:85a3:0000:0000:8a2e:0370:7334
    Copy to Clipboard Toggle word wrap
  2. DNS PTR レコードを追加して、API ロードバランサーを内部的に識別します。たとえば、dnsmasq を使用する場合は、dnsmasq.conf 設定ファイルを変更します。

    $ sudo nano /etc/dnsmasq.conf
    Copy to Clipboard Toggle word wrap
    ptr-record=<IP_address>.in-addr.arpa,api-int.<cluster_name>.<base_domain>
    ptr-record=10.1.168.192.in-addr.arpa,api-int.mycluster.example.com
    Copy to Clipboard Toggle word wrap
  3. DNS サーバーを再起動します。たとえば、dnsmasq を使用する場合は、以下のコマンドを実行します。

    $ sudo systemctl restart dnsmasq
    Copy to Clipboard Toggle word wrap

これらのレコードは、クラスター内のすべてのノードで解決できる必要があります。

3.5.14. 以前のインストールのクリーンアップ

以前にデプロイが失敗した場合は、OpenShift Container Platform を再度デプロイする前に、失敗した試行のアーティファクトを削除します。

手順

  1. OpenShift Container Platform クラスターをインストールする前に、次のコマンドを使用して、すべてのベアメタルノードの電源をオフにします。

    $ ipmitool -I lanplus -U <user> -P <password> -H <management_server_ip> power off
    Copy to Clipboard Toggle word wrap
  2. 次のスクリプトを使用して、以前のデプロイ試行時に残った古いブートストラップリソースをすべて削除します。

    for i in $(sudo virsh list | tail -n +3 | grep bootstrap | awk {'print $2'});
    do
      sudo virsh destroy $i;
      sudo virsh undefine $i;
      sudo virsh vol-delete $i --pool $i;
      sudo virsh vol-delete $i.ign --pool $i;
      sudo virsh pool-destroy $i;
      sudo virsh pool-undefine $i;
    done
    Copy to Clipboard Toggle word wrap
  3. 次のコマンドを使用して、以前のインストールにより生成されたアーティファクトを削除します。

    $ cd ; /bin/rm -rf auth/ bootstrap.ign master.ign worker.ign metadata.json \
    .openshift_install.log .openshift_install_state.json
    Copy to Clipboard Toggle word wrap
  4. 次のコマンドを使用して、OpenShift Container Platform マニフェストを再作成します。

    $ ./openshift-baremetal-install --dir ~/clusterconfigs create manifests
    Copy to Clipboard Toggle word wrap

3.5.15. レジストリーの作成に関する問題

非接続レジストリーの作成時に、レジストリーのミラーリングを試行する際に "User Not Authorized" エラーが発生する場合があります。このエラーは、新規の認証を既存の pull-secret.txt ファイルに追加できない場合に生じる可能性があります。

手順

  1. 認証が正常に行われていることを確認します。

    $ /usr/local/bin/oc adm release mirror \
      -a pull-secret-update.json
      --from=$UPSTREAM_REPO \
      --to-release-image=$LOCAL_REG/$LOCAL_REPO:${VERSION} \
      --to=$LOCAL_REG/$LOCAL_REPO
    Copy to Clipboard Toggle word wrap
    注記

    インストールイメージのミラーリングに使用される変数の出力例:

    UPSTREAM_REPO=${RELEASE_IMAGE}
    LOCAL_REG=<registry_FQDN>:<registry_port>
    LOCAL_REPO='ocp4/openshift4'
    Copy to Clipboard Toggle word wrap

    RELEASE_IMAGE および VERSION の値は、OpenShift インストールの環境のセットアップ セクションの OpenShift Installer の取得 の手順で設定されています。

  2. レジストリーのミラーリング後に、非接続環境でこれにアクセスできることを確認します。

    $ curl -k -u <user>:<password> https://registry.example.com:<registry_port>/v2/_catalog
    {"repositories":["<Repo_Name>"]}
    Copy to Clipboard Toggle word wrap

3.5.16. その他の問題点

3.5.16.1. runtime network not ready エラーへの対応

クラスターのデプロイメント後に、以下のエラーが発生する可能性があります。

`runtime network not ready: NetworkReady=false reason:NetworkPluginNotReady message:Network plugin returns error: Missing CNI default network`
Copy to Clipboard Toggle word wrap

Cluster Network Operator は、インストールプログラムによって作成される特別なオブジェクトに応じてネットワークコンポーネントをデプロイします。これは、コントロールプレーン (マスター) ノードが起動した後、ブートストラップコントロールプレーンが停止する前にインストールプロセスの初期段階で実行されます。これは、コントロールプレーン (マスター) ノードの起動の長い遅延や apiserver の通信の問題など、より判別しにくいインストールプログラムの問題を示している可能性があります。

手順

  1. openshift-network-operator namespace の Pod を検査します。

    $ oc get all -n openshift-network-operator
    Copy to Clipboard Toggle word wrap
    NAME                                    READY STATUS            RESTARTS   AGE
    pod/network-operator-69dfd7b577-bg89v   0/1   ContainerCreating 0          149m
    Copy to Clipboard Toggle word wrap
  2. provisioner ノードで、ネットワーク設定が存在することを判別します。

    $ kubectl get network.config.openshift.io cluster -oyaml
    Copy to Clipboard Toggle word wrap
    apiVersion: config.openshift.io/v1
    kind: Network
    metadata:
      name: cluster
    spec:
      serviceNetwork:
      - 172.30.0.0/16
      clusterNetwork:
      - cidr: 10.128.0.0/14
        hostPrefix: 23
      networkType: OVNKubernetes
    Copy to Clipboard Toggle word wrap

    存在しない場合は、インストールプログラムによって作成されていません。インストールプログラムによって作成されなかった理由を確認するには、次のコマンドを実行します。

    $ openshift-install create manifests
    Copy to Clipboard Toggle word wrap
  3. network-operator が実行されていることを確認します。

    $ kubectl -n openshift-network-operator get pods
    Copy to Clipboard Toggle word wrap
  4. ログを取得します。

    $ kubectl -n openshift-network-operator logs -l "name=network-operator"
    Copy to Clipboard Toggle word wrap

    3 つ以上のコントロールプレーンノードを持つ高可用性クラスターでは、Operator がリーダー選択を実行し、他のすべての Operator がスリープ状態になります。詳細は、Troubleshooting を参照してください。

3.5.16.2. "No disk found with matching rootDeviceHints" エラーメッセージへの対処

クラスターをデプロイした後、次のエラーメッセージが表示される場合があります。

No disk found with matching rootDeviceHints
Copy to Clipboard Toggle word wrap

No disk found with matching rootDeviceHints エラーメッセージに対処するための一時的な回避策は、rootDeviceHintsminSizeGigabytes: 300 に変更することです。

rootDeviceHints 設定を変更した後、CoreOS を起動し、次のコマンドを使用してディスク情報を確認します。

$ udevadm info /dev/sda
Copy to Clipboard Toggle word wrap

DL360 Gen 10 サーバーを使用している場合は、/dev/sda デバイス名が割り当てられている SD カードスロットがあることに注意してください。サーバーに SD カードが存在しない場合は、競合が発生する可能性があります。サーバーの BIOS 設定で SD カードスロットが無効になっていることを確認してください。

minSizeGigabytes の回避策が要件を満たしていない場合は、rootDeviceHints/dev/sda に戻さないといけない場合があります。この変更により、Ironic イメージが正常に起動できるようになります。

この問題を解決する別の方法は、ディスクのシリアル ID を使用することです。ただし、シリアル ID を見つけるのは困難な場合があり、設定ファイルが読みにくくなる可能性があることに注意してください。このパスを選択する場合は、前に説明したコマンドを使用してシリアル ID を収集し、それを設定に組み込んでください。

3.5.16.3. クラスターノードが DHCP 経由で正しい IPv6 アドレスを取得しない

クラスターノードが DHCP 経由で正しい IPv6 アドレスを取得しない場合は、以下の点を確認してください。

  1. 予約された IPv6 アドレスが DHCP 範囲外にあることを確認します。
  2. DHCP サーバーの IP アドレス予約では、予約で正しい DUID (DHCP 固有識別子) が指定されていることを確認します。以下に例を示します。

    # This is a dnsmasq dhcp reservation, 'id:00:03:00:01' is the client id and '18:db:f2:8c:d5:9f' is the MAC Address for the NIC
    id:00:03:00:01:18:db:f2:8c:d5:9f,openshift-master-1,[2620:52:0:1302::6]
    Copy to Clipboard Toggle word wrap
  3. Route Announcement が機能していることを確認します。
  4. DHCP サーバーが、IP アドレス範囲を提供する必要なインターフェイスでリッスンしていることを確認します。

3.5.16.4. クラスターノードが DHCP 経由で正しいホスト名を取得しない

IPv6 のデプロイメント時に、クラスターノードは DHCP でホスト名を取得する必要があります。NetworkManager はホスト名をすぐに割り当てない場合があります。コントロールプレーン (マスター) ノードは、以下のようなエラーを報告する可能性があります。

Failed Units: 2
  NetworkManager-wait-online.service
  nodeip-configuration.service
Copy to Clipboard Toggle word wrap

このエラーは、最初に DHCP サーバーからホスト名を受信せずにクラスターノードが起動する可能性があることを示しています。これにより、kubeletlocalhost.localdomain ホスト名で起動します。エラーに対処するには、ノードによるホスト名の更新を強制します。

手順

  1. hostname を取得します。

    [core@master-X ~]$ hostname
    Copy to Clipboard Toggle word wrap

    ホスト名が localhost の場合は、以下の手順に進みます。

    注記

    X はコントロールプレーンノード番号です。

  2. クラスターノードによる DHCP リースの更新を強制します。

    [core@master-X ~]$ sudo nmcli con up "<bare_metal_nic>"
    Copy to Clipboard Toggle word wrap

    <bare_metal_nic> を、baremetal ネットワークに対応する有線接続に置き換えます。

  3. hostname を再度確認します。

    [core@master-X ~]$ hostname
    Copy to Clipboard Toggle word wrap
  4. ホスト名が localhost.localdomain の場合は、NetworkManager を再起動します。

    [core@master-X ~]$ sudo systemctl restart NetworkManager
    Copy to Clipboard Toggle word wrap
  5. ホスト名がまだ localhost.localdomain の場合は、数分待機してから再度確認します。ホスト名が localhost.localdomain のままの場合は、直前の手順を繰り返します。
  6. nodeip-configuration サービスを再起動します。

    [core@master-X ~]$ sudo systemctl restart nodeip-configuration.service
    Copy to Clipboard Toggle word wrap

    このサービスは、正しいホスト名の参照で kubelet サービスを再設定します。

  7. kubelet が直前の手順で変更された後にユニットファイル定義を再読み込みします。

    [core@master-X ~]$ sudo systemctl daemon-reload
    Copy to Clipboard Toggle word wrap
  8. kubelet サービスを再起動します。

    [core@master-X ~]$ sudo systemctl restart kubelet.service
    Copy to Clipboard Toggle word wrap
  9. kubelet が正しいホスト名で起動されていることを確認します。

    [core@master-X ~]$ sudo journalctl -fu kubelet.service
    Copy to Clipboard Toggle word wrap

再起動時など、クラスターの稼働後にクラスターノードが正しいホスト名を取得しない場合、クラスターの csr は保留中になります。csr は承認 しません。承認すると、他の問題が生じる可能性があります。

csr の対応

  1. クラスターで CSR を取得します。

    $ oc get csr
    Copy to Clipboard Toggle word wrap
  2. 保留中の csrSubject Name: localhost.localdomain が含まれているかどうかを確認します。

    $ oc get csr <pending_csr> -o jsonpath='{.spec.request}' | base64 --decode | openssl req -noout -text
    Copy to Clipboard Toggle word wrap
  3. Subject Name: localhost.localdomain が含まれる csr を削除します。

    $ oc delete csr <wrong_csr>
    Copy to Clipboard Toggle word wrap

3.5.16.5. ルートがエンドポイントに到達しない

インストールプロセス時に、VRRP (Virtual Router Redundancy Protocol) の競合が発生する可能性があります。この競合は、特定のクラスター名を使用してクラスターデプロイメントの一部であった、以前に使用された OpenShift Container Platform ノードが依然として実行中であるものの、同じクラスター名を使用した現在の OpenShift Container Platform クラスターデプロイメントの一部ではない場合に発生する可能性があります。たとえば、クラスターはクラスター名 openshift を使用してデプロイされ、3 つのコントロールプレーン (マスター) ノードと 3 つのワーカーノードをデプロイします。後に、別のインストールで同じクラスター名 openshift が使用されますが、この再デプロイメントは 3 つのコントロールプレーン (マスター) ノードのみをインストールし、以前のデプロイメントの 3 つのワーカーノードを ON 状態のままにします。これにより、VRID (Virtual Router Identifier) の競合が発生し、VRRP が競合する可能性があります。

  1. ルートを取得します。

    $ oc get route oauth-openshift
    Copy to Clipboard Toggle word wrap
  2. サービスエンドポイントを確認します。

    $ oc get svc oauth-openshift
    Copy to Clipboard Toggle word wrap
    NAME              TYPE        CLUSTER-IP      EXTERNAL-IP   PORT(S)   AGE
    oauth-openshift   ClusterIP   172.30.19.162   <none>        443/TCP   59m
    Copy to Clipboard Toggle word wrap
  3. コントロールプレーン (マスター) ノードからサービスへのアクセスを試行します。

    [core@master0 ~]$ curl -k https://172.30.19.162
    Copy to Clipboard Toggle word wrap
    {
      "kind": "Status",
      "apiVersion": "v1",
      "metadata": {
      },
      "status": "Failure",
      "message": "forbidden: User \"system:anonymous\" cannot get path \"/\"",
      "reason": "Forbidden",
      "details": {
      },
      "code": 403
    Copy to Clipboard Toggle word wrap
  4. provisioner ノードからの authentication-operator エラーを特定します。

    $ oc logs deployment/authentication-operator -n openshift-authentication-operator
    Copy to Clipboard Toggle word wrap
    Event(v1.ObjectReference{Kind:"Deployment", Namespace:"openshift-authentication-operator", Name:"authentication-operator", UID:"225c5bd5-b368-439b-9155-5fd3c0459d98", APIVersion:"apps/v1", ResourceVersion:"", FieldPath:""}): type: 'Normal' reason: 'OperatorStatusChanged' Status for clusteroperator/authentication changed: Degraded message changed from "IngressStateEndpointsDegraded: All 2 endpoints for oauth-server are reporting"
    Copy to Clipboard Toggle word wrap

解決策

  1. すべてのデプロイメントのクラスター名が一意であり、競合が発生しないことを確認します。
  2. 同じクラスター名を使用するクラスターデプロイメントの一部ではない不正なノードをすべてオフにします。そうしないと、OpenShift Container Platform クラスターの認証 Pod が正常に起動されなくなる可能性があります。

3.5.16.6. 初回起動時の Ignition の失敗

初回起動時に、Ignition 設定が失敗する可能性があります。

手順

  1. Ignition 設定が失敗したノードに接続します。

    Failed Units: 1
      machine-config-daemon-firstboot.service
    Copy to Clipboard Toggle word wrap
  2. machine-config-daemon-firstboot サービスを再起動します。

    [core@worker-X ~]$ sudo systemctl restart machine-config-daemon-firstboot.service
    Copy to Clipboard Toggle word wrap

3.5.16.7. NTP が同期しない

OpenShift Container Platform クラスターのデプロイメントは、クラスターノード間の NTP の同期クロックによって異なります。同期クロックがない場合、時間の差が 2 秒を超えるとクロックのドリフトによりデプロイメントが失敗する可能性があります。

手順

  1. クラスターノードの AGE の差異の有無を確認します。以下に例を示します。

    $ oc get nodes
    Copy to Clipboard Toggle word wrap
    NAME                         STATUS   ROLES    AGE   VERSION
    master-0.cloud.example.com   Ready    master   145m   v1.31.3
    master-1.cloud.example.com   Ready    master   135m   v1.31.3
    master-2.cloud.example.com   Ready    master   145m   v1.31.3
    worker-2.cloud.example.com   Ready    worker   100m   v1.31.3
    Copy to Clipboard Toggle word wrap
  2. クロックのドリフトによる一貫性のないタイミングの遅延を確認します。以下に例を示します。

    $ oc get bmh -n openshift-machine-api
    Copy to Clipboard Toggle word wrap
    master-1   error registering master-1  ipmi://<out_of_band_ip>
    Copy to Clipboard Toggle word wrap
    $ sudo timedatectl
    Copy to Clipboard Toggle word wrap
                   Local time: Tue 2020-03-10 18:20:02 UTC
               Universal time: Tue 2020-03-10 18:20:02 UTC
                     RTC time: Tue 2020-03-10 18:36:53
                    Time zone: UTC (UTC, +0000)
    System clock synchronized: no
                  NTP service: active
              RTC in local TZ: no
    Copy to Clipboard Toggle word wrap

既存のクラスターでのクロックドリフトへの対応

  1. ノードに配信される chrony.conf ファイルの内容を含む Butane 設定ファイルを作成します。以下の例で、99-master-chrony.bu を作成して、ファイルをコントロールプレーンノードに追加します。ワーカーノードのファイルを変更するか、ワーカーロールに対してこの手順を繰り返すことができます。

    注記

    Butane の詳細は、「Butane を使用したマシン設定の作成」を参照してください。

    variant: openshift
    version: 4.18.0
    metadata:
      name: 99-master-chrony
      labels:
        machineconfiguration.openshift.io/role: master
    storage:
      files:
      - path: /etc/chrony.conf
        mode: 0644
        overwrite: true
        contents:
          inline: |
            server <NTP_server> iburst 
    1
    
            stratumweight 0
            driftfile /var/lib/chrony/drift
            rtcsync
            makestep 10 3
            bindcmdaddress 127.0.0.1
            bindcmdaddress ::1
            keyfile /etc/chrony.keys
            commandkey 1
            generatecommandkey
            noclientlog
            logchange 0.5
            logdir /var/log/chrony
    Copy to Clipboard Toggle word wrap
    1
    <NTP_server> を NTP サーバーの IP アドレスに置き換えます。
  2. Butane を使用して、ノードに配信される設定を含む MachineConfig オブジェクトファイル (99-master-chrony.yaml) を生成します。

    $ butane 99-master-chrony.bu -o 99-master-chrony.yaml
    Copy to Clipboard Toggle word wrap
  3. MachineConfig オブジェクトファイルを適用します。

    $ oc apply -f 99-master-chrony.yaml
    Copy to Clipboard Toggle word wrap
  4. System clock synchronized の値が yes であることを確認します。

    $ sudo timedatectl
    Copy to Clipboard Toggle word wrap
                   Local time: Tue 2020-03-10 19:10:02 UTC
               Universal time: Tue 2020-03-10 19:10:02 UTC
                     RTC time: Tue 2020-03-10 19:36:53
                    Time zone: UTC (UTC, +0000)
    System clock synchronized: yes
                  NTP service: active
              RTC in local TZ: no
    Copy to Clipboard Toggle word wrap

    デプロイメントの前にクロック同期を設定するには、マニフェストファイルを生成し、このファイルを openshift ディレクトリーに追加します。以下に例を示します。

    $ cp chrony-masters.yaml ~/clusterconfigs/openshift/99_masters-chrony-configuration.yaml
    Copy to Clipboard Toggle word wrap

    クラスターの作成を継続します。

3.5.17. インストールの確認

インストール後、インストールプログラムによってノードと Pod が正常にデプロイされたことを確認します。

手順

  1. OpenShift Container Platform クラスターノードが適切にインストールされると、以下の Ready 状態が STATUS 列に表示されます。

    $ oc get nodes
    Copy to Clipboard Toggle word wrap
    NAME                   STATUS   ROLES           AGE  VERSION
    master-0.example.com   Ready    master,worker   4h   v1.31.3
    master-1.example.com   Ready    master,worker   4h   v1.31.3
    master-2.example.com   Ready    master,worker   4h   v1.31.3
    Copy to Clipboard Toggle word wrap
  2. インストールプログラムによってすべての Pod が正常にデプロイされたことを確認します。以下のコマンドは、実行中の Pod、または出力の一部として完了した Pod を削除します。

    $ oc get pods --all-namespaces | grep -iv running | grep -iv complete
    Copy to Clipboard Toggle word wrap
トップに戻る
Red Hat logoGithubredditYoutubeTwitter

詳細情報

試用、購入および販売

コミュニティー

Red Hat ドキュメントについて

Red Hat をお使いのお客様が、信頼できるコンテンツが含まれている製品やサービスを活用することで、イノベーションを行い、目標を達成できるようにします。 最新の更新を見る.

多様性を受け入れるオープンソースの強化

Red Hat では、コード、ドキュメント、Web プロパティーにおける配慮に欠ける用語の置き換えに取り組んでいます。このような変更は、段階的に実施される予定です。詳細情報: Red Hat ブログ.

会社概要

Red Hat は、企業がコアとなるデータセンターからネットワークエッジに至るまで、各種プラットフォームや環境全体で作業を簡素化できるように、強化されたソリューションを提供しています。

Theme

© 2025 Red Hat