5.3. ハブクラスターのアーキテクチャーの概要


管理ハブクラスターで実行される機能とコンポーネントは、ハブアンドスポークトポロジー内に存在する他の多数のクラスターを管理するために使用します。ハブクラスターは、デプロイされたクラスター群の設定、ライフサイクル、および可観測性を管理するための、可用性の高い一元的なインターフェイスを提供します。

注記

管理ハブのすべての機能は、専用の OpenShift Container Platform クラスターにデプロイすることも、既存のクラスターに共存するアプリケーションとしてデプロイすることもできます。

マネージドクラスターのライフサイクル
ハブクラスターは、Day 2 Operator を組み合わせて使用し、GitOps 手法を使用してクラスター群をデプロイおよび設定するために必要なインフラストラクチャーを提供します。デプロイされたクラスターの稼働期間中、アップグレードのさらなる管理、クラスターの数のスケーリング、ノードの置き換え、およびその他のライフサイクル管理機能を、宣言的に定義してロールアウトできます。クラスター群全体のロールアウトのタイミングと進行を制御できます。
モニタリング
ハブクラスターは、RHACM Operator の主要機能である可観測性を通じて、マネージドクラスターの監視とステータスレポートを提供します。これには、ガバナンスポリシーフレームワークを介した集約されたメトリクス、アラート、コンプライアンス監視が含まれます。

通信事業者管理ハブのリファレンス設計仕様 (RDS) と、関連するリファレンスカスタムリソース (CR) は、通信事業者が管理するクラスターインフラストラクチャーのライフサイクルをデプロイ、設定、管理するための方法を表したものです。この方法は、通信事業者エンジニアリングおよび QE チームによって検証されています。このリファレンス設定には、OpenShift Container Platform 上のハブクラスターコンポーネントのインストールと設定が含まれます。

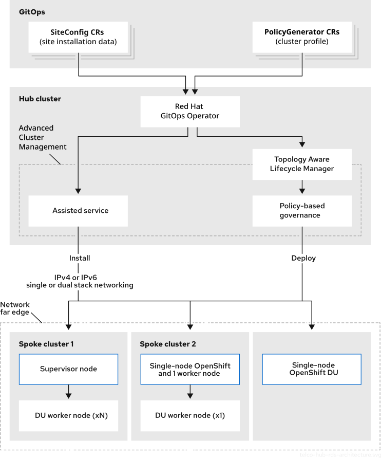
図5.1 ハブクラスターリファレンス設計のコンポーネント

通信事業者ハブクラスターリファレンス設計のコンポーネント

図5.2 ハブクラスターリファレンス設計のアーキテクチャー

通信事業者ハブクラスター RDS のアーキテクチャー
Red Hat logoGithubredditYoutubeTwitter

詳細情報

試用、購入および販売

コミュニティー

Red Hat ドキュメントについて

Red Hat をお使いのお客様が、信頼できるコンテンツが含まれている製品やサービスを活用することで、イノベーションを行い、目標を達成できるようにします。 最新の更新を見る.

多様性を受け入れるオープンソースの強化

Red Hat では、コード、ドキュメント、Web プロパティーにおける配慮に欠ける用語の置き換えに取り組んでいます。このような変更は、段階的に実施される予定です。詳細情報: Red Hat ブログ.

会社概要

Red Hat は、企業がコアとなるデータセンターからネットワークエッジに至るまで、各種プラットフォームや環境全体で作業を簡素化できるように、強化されたソリューションを提供しています。

Theme

© 2026 Red Hat
トップに戻る